AnatomischeLocatie-v1.0.4(2026-1NL)
Algemeen
Naam: nl.zorg.part.AnatomischeLocatie ![]()
Versie: 1.0.4
ZIB Status:Draft
Publicatie: 2026-1
Publicatie status: Unpublished
Publicatie datum:
Metadata
| DCM::CoderList | * |
| DCM::ContactInformation.Address | * |
| DCM::ContactInformation.Name | * |
| DCM::ContactInformation.Telecom | * |
| DCM::ContentAuthorList | * |
| DCM::CreationDate | 15-7-2020 |
| DCM::DeprecatedDate | |
| DCM::DescriptionLanguage | nl |
| DCM::EndorsingAuthority.Address | |
| DCM::EndorsingAuthority.Name | * |
| DCM::EndorsingAuthority.Telecom | |
| DCM::Id | 2.16.840.1.113883.2.4.3.11.60.40.3.20.7 |
| DCM::KeywordList | |
| DCM::LifecycleStatus | Draft |
| DCM::ModelerList | * |
| DCM::Name | nl.zorg.part.AnatomischeLocatie |
| DCM::PublicationDate | |
| DCM::PublicationStatus | Unpublished |
| DCM::ReviewerList | |
| DCM::RevisionDate | 07-05-2025 |
| DCM::Supersedes | nl.zorg.part.AnatomischeLocatie-v1.0.3 |
| DCM::Version | 1.0.4 |
| HCIM::PublicationLanguage | NL |
Revision History
Publicatieversie 1.0 (01-09-2020)
Publicatieversie 1.0.1 (01-12-2021)
| ZIB-1430 | Vertaalfoutje in beschrijving zib AnatomicalLocation |
Publicatieversie 1.0.2 (10-06-2022)
| ZIB-1626 | Tekstuele wijzigingen zib AnatomischeLocatie (2020) |
Publicatieversie 1.0.3 (15-10-2023)
| ZIB-1974 | Suggested typo and textual improvements |
Publicatieversie 1.0.4 (24-04-2024)
| ZIB-2395 | Referentie SNOMED besluit toevoegen en zibs uitbreiden met SNOMED |
Concept
Een anatomische locatie specificeert de locatie (bijv. voet) en lateraliteit (bijv. links) van een lichaamsonderdeel.
Purpose
Een anatomische locatie wordt gebruikt om de locatie van een bevinding, verrichting of meting te specificeren.
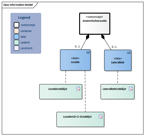
Information Model

| Type | Id | Concept | Card. | Definitie | DefinitieCode | Verwijzing | ||||||||||
| NL-CM:20.7.1 | Rootconcept van de subbouwsteen AnatomischeLocatie. Dit rootconcept bevat alle gegevenselementen van de subbouwsteen AnatomischeLocatie. |
|
||||||||||||||
| NL-CM:20.7.4 | 0..1 | Localisatie op/in het lichaam. |
|
| ||||||||||||
| NL-CM:20.7.3 | 0..1 | Lateraliteit verbijzondert de anatomische locatie door, indien van toepassing, de zijdigheid vast te leggen, bijvoorbeeld links. |
|
| ||||||||||||
Kolommen Concept en DefinitieCode: houdt de muis boven de waarde voor meer informatie
Voor uitleg over de gebruikte symbolen, zie de legenda pagina
Example Instances
| AnatomischeLocatie | Lateraliteit |
| Onderarm | Links |
| Grote fontanel van schedel | |
| Oog | Links en rechts |
Instructions
Waardenlijsten of valuesets uit deze zib worden mogelijk deprecated op het moment dat het SNOMED-besluit van kracht wordt in Nederland. Meer informatie over het SNOMED-besluit en wat de implementatie betekend voor zibs vindt u op https://zibs.nl/wiki/SNOMEDbesluit.
Valuesets
LateraliteitCodelijst
| Valueset OID: 2.16.840.1.113883.2.4.3.11.60.40.2.20.7.2 | Binding: Required | Status: Active |
| Conceptnaam | Conceptcode | Codestelselnaam | Codesysteem OID | Omschrijving |
| Links | 7771000 | SNOMED CT | 2.16.840.1.113883.6.96 | Links |
| Rechts | 24028007 | SNOMED CT | 2.16.840.1.113883.6.96 | Rechts |
| Bilateraal | 51440002 | SNOMED CT | 2.16.840.1.113883.6.96 | Rechts en links |
| Andere waarden zijn niet toegestaan | ||||
LocatieCodelijst
| Valueset OID: 2.16.840.1.113883.2.4.3.11.60.40.2.20.7.1 | Binding: Required | Status: Active |
| Conceptnaam | Codestelselnaam | Codesysteem OID |
| SNOMED CT: <442083009|Anatomische of verworven lichaamsstructuur| | SNOMED CT | 2.16.840.1.113883.6.96 |
| Waarde Other (OTH) uit codestelsel NullFlavor (OID: 2.16.840.1.113883.5.1008) is toegestaan in deze waardenlijst. | ||
LocatieICD-O-3Codelijst
| Valueset OID: 2.16.840.1.113883.2.4.3.11.60.40.2.20.7.3 | Binding: Required | Status: Active |
| Conceptnaam | Codestelselnaam | Codesysteem OID |
| International Classification of Diseases for Oncology, version 3 (Topography codes) | ICD-O-3 | 2.16.840.1.113883.6.43.1 |
| Waarde Other (OTH) uit codestelsel NullFlavor (OID: 2.16.840.1.113883.5.1008) is toegestaan in deze waardenlijst. | ||
Deze bouwsteen in overige publicaties
- Publicatie 2020, (Versie 1.0)
- Pre-publicatie 2021-2, (Versie 1.0.1)
- Pre-publicatie 2022-1, (Versie 1.0.2)
- Pre-publicatie 2023-1, (Versie 1.0.3)
- Publicatie 2024, (Versie 1.0.4)
Bouwsteen verwijzingen
Deze bouwsteen verwijst naar
- --
Deze bouwsteen wordt gebruikt in
- Bloeddruk-v5.1
- DAS-v1.1
- Diagnose-v2.0
- LaboratoriumUitslag-v7.1
- MedicatieToediening2-v3.1
- MedischHulpmiddel-v5.0
- O2Saturatie-v4.0
- Pijnkenmerken-v2.1
- Refractie-v2.0
- Symptoom-v2.0
- TNMTumorClassificatie-v4.1
- Vaccinatie-v6.0.1
- Verrichting-v6.0
- Visus-v2.2
Technische specificaties in HL7v3 CDA en HL7 FHIR
Om informatie op basis van zorginformatiebouwstenen uit te wisselen zijn aanvullende, meer technische specificaties nodig.
Niet iedere omgeving kan met dezelfde technische specificaties overweg. Om deze reden zijn er meerdere typen technische specificaties:
- HL7® versie 3 CDA compatibele specificaties, beschikbaar via de Nictiz ART-DECOR® omgeving

- HL7® FHIR® compatibele specificaties, beschikbaar via de Nictiz-omgeving op de Simplifier FHIR Registry

Downloads
De bouwsteen is ook beschikbaar als pdf bestand
of als spreadsheet
Over deze informatie
De informatie in deze wiki pagina is gebaseerd op de prepublicatie 2026-1
SNOMED CT en LOINC codes zijn gebaseeerd op:
- SNOMED Clinical Terms versie: 20260331 [R] (maart 2026-editie)
- LOINC version 2.81
De voorwaarden van gebruik staan op de beginpagina ![]()
Deze pagina is gegenereerd op 17/04/2026 11:03:42 met ZibExtraction v. 10.0.9603.19166