O2Saturatie-v4.0(2026-1NL)
Algemeen
Naam: nl.zorg.O2Saturatie ![]()
Versie: 4.0
ZIB Status:Final
Publicatie: 2026-1
Publicatie status: Prepublished
Publicatie datum: 17-04-2026
Metadata
| DCM::CoderList | Kerngroep Registratie aan de Bron |
| DCM::ContactInformation.Address | * |
| DCM::ContactInformation.Name | * |
| DCM::ContactInformation.Telecom | * |
| DCM::ContentAuthorList | Projectgroep Generieke Overdrachtsgegevens & Kerngroep Registratie aan de Bron |
| DCM::CreationDate | 29-11-2012 |
| DCM::DeprecatedDate | |
| DCM::DescriptionLanguage | nl |
| DCM::EndorsingAuthority.Address | |
| DCM::EndorsingAuthority.Name | PM |
| DCM::EndorsingAuthority.Telecom | |
| DCM::Id | 2.16.840.1.113883.2.4.3.11.60.40.3.12.10 |
| DCM::KeywordList | zuurstofsaturatie, vitale parameters, saturatie |
| DCM::LifecycleStatus | Final |
| DCM::ModelerList | Kerngroep Registratie aan de Bron |
| DCM::Name | nl.zorg.O2Saturatie |
| DCM::PublicationDate | 17-04-2026 |
| DCM::PublicationStatus | Prepublished |
| DCM::ReviewerList | Projectgroep Generieke Overdrachtsgegevens & Kerngroep Registratie aan de Bron |
| DCM::RevisionDate | 11-11-2021 |
| DCM::Supersedes | nl.zorg.O2Saturatie-v3.1 |
| DCM::Version | 4.0 |
| HCIM::PublicationLanguage | NL |
Revision History
Publicatieversie 1.0 (15-02-2013) - Publicatieversie 1.1 (01-07-2013) -
Publicatieversie 1.2 (01-04-2015)
| ZIB-308 | Prefix Overdracht weggehaald bij de generieke bouwstenen |
Incl. algemene wijzigingsverzoeken:
| ZIB-94 | Aanpassen tekst van Disclaimer, Terms of Use & Copyrights |
| ZIB-154 | Consequenties opsplitsing Medicatie bouwstenen voor overige bouwstenen. |
| ZIB-200 | Naamgeving SNOMED CT in tagged values klinische bouwstenen gelijk getrokken. |
| ZIB-201 | Naamgeving OID: in tagged value notes van klinische bouwstenen gelijk getrokken. |
| ZIB-309 | EOI aangepast |
| ZIB-324 | Codelijsten Name en Description beginnen met een Hoofdletter |
| ZIB-326 | Tekstuele aanpassingen conform de kwaliteitsreview kerngroep 2015 |
Publicatieversie 3.0 (01-05-2016)
| ZIB-453 | Wijziging naamgeving ZIB's en logo's door andere opzet van beheer |
Publicatieversie 3.1 (04-09-2017)
| ZIB-431 | Gebruik van LOINC en SNOMED CT in vitale functies gerelateerde zorginformatiebouwstenen |
| ZIB-564 | Aanpassing/harmonisatie Engelse conceptnamen |
Publicatieversie 4.0 (01-12-2021)
| ZIB-1217 | Consistent maken van de zib |
| ZIB-1476 | DefinitionCode voor ExtraOxygenAdministration |
Concept
De arteriële zuurstofsaturatie, kortweg saturatie, is een graadmeter voor de hoeveelheid zuurstof die aan het hemoglobine in de rode bloedcellen in de arteriën of slagaders gebonden is. De meting wordt meestal uitgevoerd als een transcutane meting met een saturatiemeter of pulsoximeter. De saturatie wordt uitgedrukt als een percentage en is bij gezonde personen meer dan 95%.
Purpose
Het meten en bewaken van de zuurstofsaturatie vindt plaats om de oxygenatie, ofwel de hoeveelheid gebonden zuurstof in het slagaderlijke bloed, te monitoren.
Bij deze zib gaat het om de perifeer gemeten zuurstof saturatie (SpO2). Voor de zuurstofsaturatie gemeten als bloedgasmeting (SaO2) moet de zib LaboratoriumUitslag gebruikt worden.
Information Model

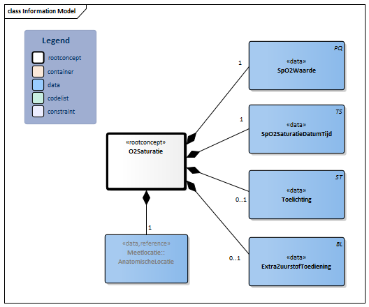
| Type | Id | Concept | Card. | Definitie | DefinitieCode | Verwijzing | |||||||
| NL-CM:12.10.1 | Rootconcept van de bouwsteen O2Saturatie. Dit rootconcept bevat alle gegevenselementen van de bouwsteen O2Saturatie. |
|
|||||||||||
| NL-CM:12.10.2 | 1 | Het element bevat de waarde van de indirect, perifeer gemeten O2-saturatie.
De O2-saturatie geeft in % de mate aan waarin de hemoglobine in het bloed verzadigd is met zuurstof, de ratio van oxy-hemoglobine en hemoglobine. De meting wordt uitgevoerd op plaatsen waar de huid voldoende licht doorlaat, zoals een vinger, teen of oorlel. |
|
||||||||||
| NL-CM:12.10.3 | 1 | Het moment van waarneming van de SpO2. | |||||||||||
| NL-CM:12.10.4 | 0..1 | Toelichting op de meting van de saturatie. |
|
||||||||||
| NL-CM:12.10.5 | 0..1 | Indicatie of de meting gedaan werd in een situatie waar sprake was van extra zuurstof toediening. |
|
||||||||||
| NL-CM:12.10.6 | 1 | Lichaamslocatie waar de SpO2 is gemeten. |
| ||||||||||
Kolommen Concept en DefinitieCode: houdt de muis boven de waarde voor meer informatie
Voor uitleg over de gebruikte symbolen, zie de legenda pagina
Example Instances
| O2SaturatieDatumTijd | SpO2Waarde | ExtraZuurstofToediening | Toelichting |
| 08-02-2013 6:43 | 92% | Ja | Stijgt snel bij aanspreken |
References
1. openEHR-EHR-OBSERVATION.indirect_oximetry.v1[Online] Beschikbaar op: http://www.openehr.org/knowledge/ [Geraadpleegd: 19 december 2014].
Traceability to other Standards
Deze zorginformatie bouwsteen is in lijn met de bouwsteen blauwdruk Meting v1.0.
Deze bouwsteen in overige publicaties
- Publicatie 2015, (Versie 1.2)
- Publicatie 2016, (Versie 3.0)
- Publicatie 2017, (Versie 3.1)
- Pre-publicatie 2018-2, (Versie 3.1)
- Pre-publicatie 2019-2, (Versie 3.1)
- Publicatie 2020, (Versie 3.1)
- Pre-publicatie 2021-2, (Versie 4.0)
- Pre-publicatie 2022-1, (Versie 4.0)
- Pre-publicatie 2023-1, (Versie 4.0)
- Publicatie 2024, (Versie 4.0)
Bouwsteen verwijzingen
Deze bouwsteen verwijst naar
Deze bouwsteen wordt gebruikt in
- --
Technische specificaties in HL7v3 CDA en HL7 FHIR
Om informatie op basis van zorginformatiebouwstenen uit te wisselen zijn aanvullende, meer technische specificaties nodig.
Niet iedere omgeving kan met dezelfde technische specificaties overweg. Om deze reden zijn er meerdere typen technische specificaties:
- HL7® versie 3 CDA compatibele specificaties, beschikbaar via de Nictiz ART-DECOR® omgeving

- HL7® FHIR® compatibele specificaties, beschikbaar via de Nictiz-omgeving op de Simplifier FHIR Registry

Downloads
De bouwsteen is ook beschikbaar als pdf bestand
of als spreadsheet
Over deze informatie
De informatie in deze wiki pagina is gebaseerd op de prepublicatie 2026-1
SNOMED CT en LOINC codes zijn gebaseeerd op:
- SNOMED Clinical Terms versie: 20260331 [R] (maart 2026-editie)
- LOINC version 2.81
De voorwaarden van gebruik staan op de beginpagina ![]()
Deze pagina is gegenereerd op 17/04/2026 12:07:37 met ZibExtraction v. 10.0.9603.19166