Behandeldoel-v4.0(2026-1NL)
Algemeen
Naam: nl.zorg.Behandeldoel ![]()
Versie: 4.0
ZIB Status:Final
Publicatie: 2026-1
Publicatie status: Prepublished
Publicatie datum: 17-04-2026
Metadata
| DCM::CoderList | Werkgroep RadB Verpleegkundige Gegevens |
| DCM::ContactInformation.Address | * |
| DCM::ContactInformation.Name | * |
| DCM::ContactInformation.Telecom | * |
| DCM::ContentAuthorList | Werkgroep RadB Verpleegkundige Gegevens |
| DCM::CreationDate | 8-9-2014 |
| DCM::DeprecatedDate | |
| DCM::DescriptionLanguage | nl |
| DCM::EndorsingAuthority.Address | |
| DCM::EndorsingAuthority.Name | NFU & V&VN |
| DCM::EndorsingAuthority.Telecom | |
| DCM::Id | 2.16.840.1.113883.2.4.3.11.60.40.3.13.5 |
| DCM::KeywordList | Behandeldoel |
| DCM::LifecycleStatus | Final |
| DCM::ModelerList | Werkgroep RadB Verpleegkundige Gegevens |
| DCM::Name | nl.zorg.Behandeldoel |
| DCM::PublicationDate | 17-04-2026 |
| DCM::PublicationStatus | Prepublished |
| DCM::ReviewerList | Projectgroep RadB Verpleegkundige Gegevens & Kerngroep Registratie aan de Bron |
| DCM::RevisionDate | 07-04-2025 |
| DCM::Supersedes | nl.zorg.Behandeldoel-v3.2.1 |
| DCM::Version | 4.0 |
| HCIM::PublicationLanguage | NL |
Revision History
Publicatieversie 1.0 (01-07-2015)
Publicatieversie 3.0 (01-05-2016)
| ZIB-453 | Wijziging naamgeving ZIB's en logo's door andere opzet van beheer |
Publicatieversie 3.1 (04-09-2017)
| ZIB-549 | De Engelse naam van de bouwsteen en het rootconcept zijn niet correct |
| ZIB-576 | Aanpassen bouwstenen die nog de prefix overdracht hebben, zodat de prefix kan vervallen. |
Publicatieversie 3.2 (01-09-2020)
| ZIB-1174 | DefintionCode niet meer actueel en referentie naar zib AlgemeneMeting verwijderen. |
Publicatieversie 3.2.1 (10-06-2022)
| ZIB-1604 | Tekstuele wijzigingen zib Behandeldoel (2020NL) |
Publicatieversie 4.0 (24-04-2024)
| ZIB-2610 | Behandeldoel - Vervangen van de verwijzing naar Probleem |
Concept
Het behandeldoel omschrijft het gewenste resultaat van de behandeling/interventies met betrekking tot de reden van de behandeling van de patiënt. Naast de streefwaarde wordt bij het te bereiken doel ook een streefdatum aangegeven. Vergelijking van het behandeldoel met de uitkomsten van zorg geeft inzicht in de effectiviteit van de behandeling/interventies.
Purpose
Een behandeldoel wordt vastgelegd om de intentie van de behandeling/interventie aan te geven. Daarmee geeft het een indicatie over de in te zetten acties als onderdeel van het zorgproces. Dit maakt het tevens mogelijk om de ontwikkelingen rondom de gezondheidstoestand van de patiënt te monitoren op gewenst zorgresultaat.
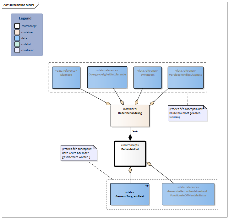
Information Model

| Type | Id | Concept | Card. | Definitie | DefinitieCode | Verwijzing | |||||||
| NL-CM:13.5.1 | Rootconcept van de bouwsteen Behandeldoel. Dit rootconcept bevat alle gegevenselementen van de bouwsteen Behandeldoel. | ||||||||||||
| NL-CM:13.5.6 | 0..1 | Container van het concept RedenBehandeling. Deze container bevat alle gegevenselementen van het concept RedenBehandeling. | |||||||||||
| NL-CM:13.5.7 | (0..1) | De diagnose die als reden geldt voor de behandeling. |
| ||||||||||
| NL-CM:13.5.8 | (0..1) | De overgevoeligheid of intolerantie die als reden geldt voor de behandeling. |
| ||||||||||
| NL-CM:13.5.9 | (0..1) | Het symptoom dat als reden geldt voor de behandeling. |
| ||||||||||
| NL-CM:13.5.10 | (0..1) | De verpleegkundige diagnose die als reden geldt voor de behandeling. |
| ||||||||||
| NL-CM:13.5.5 | (0..1) | De tekstuele weergave van het behandeldoel. Dit concept geeft de mogelijkheid om een behandeldoel te definiëren dat niet omschreven kan worden als een meetwaarde of functionele dan wel mentale status. |
|
||||||||||
| NL-CM:13.5.3 | (0..1) | De gewenste gezondheidstoestand is een streefwaarde die uitgedrukt kan worden als een functionele of mentale status van de patiënt. |
| ||||||||||
Kolommen Concept en DefinitieCode: houdt de muis boven de waarde voor meer informatie
Voor uitleg over de gebruikte symbolen, zie de legenda pagina
Example Instances
| Behandeldoel | |
| RedenBehandeling | |
| VerpleegkundigeDiagnose | Probleem met lopen |
| Behandeldoel | |
| FunctioneleOfMentaleStatus | |
| StatusNaam | Lopen |
| StatusWaarde | Lichte beperking |
| StatusDatum | 10-09-2014 |
References
1. International Classification of Functioning Disability and Health (ICF) [Online] Beschikbaar op:http:/www.rivm.nl/who-fic/icf.htm [Geraadpleegd: 13 februari 2015]
Deze bouwsteen in overige publicaties
- Publicatie 2015, (Versie 1.0)
- Publicatie 2016, (Versie 3.0)
- Publicatie 2017, (Versie 3.1)
- Pre-publicatie 2018-2, (Versie 3.1)
- Pre-publicatie 2019-2, (Versie 3.1)
- Publicatie 2020, (Versie 3.2)
- Pre-publicatie 2021-2, (Versie 3.2)
- Pre-publicatie 2022-1, (Versie 3.2.1)
- Pre-publicatie 2023-1, (Versie 3.2.1)
- Publicatie 2024, (Versie 4.0)
Bouwsteen verwijzingen
Deze bouwsteen verwijst naar
- --
Deze bouwsteen wordt gebruikt in
- --
Technische specificaties in HL7v3 CDA en HL7 FHIR
Om informatie op basis van zorginformatiebouwstenen uit te wisselen zijn aanvullende, meer technische specificaties nodig.
Niet iedere omgeving kan met dezelfde technische specificaties overweg. Om deze reden zijn er meerdere typen technische specificaties:
- HL7® versie 3 CDA compatibele specificaties, beschikbaar via de Nictiz ART-DECOR® omgeving

- HL7® FHIR® compatibele specificaties, beschikbaar via de Nictiz-omgeving op de Simplifier FHIR Registry

Downloads
De bouwsteen is ook beschikbaar als pdf bestand
of als spreadsheet
Over deze informatie
De informatie in deze wiki pagina is gebaseerd op de prepublicatie 2026-1
SNOMED CT en LOINC codes zijn gebaseeerd op:
- SNOMED Clinical Terms versie: 20260331 [R] (maart 2026-editie)
- LOINC version 2.81
De voorwaarden van gebruik staan op de beginpagina ![]()
Deze pagina is gegenereerd op 18/04/2026 17:24:06 met ZibExtraction v. 10.0.9604.31200