ZorgTeam-v2.0(2024NL)

Uit Zorginformatiebouwstenen
Naar navigatie springen Naar zoeken springen


Let op!! Dit is niet de meeste recente versie van deze bouwsteen. Deze is ''hier'' te vinden.

Algemeen

Naam: nl.zorg.ZorgTeam
Versie: 2.0
ZIB Status:Final
Publicatie: 2024
Publicatie status: Published
Publicatie datum: 25-04-2025


Terug naar ZIB overzicht

Metadata

DCM::CoderList *
DCM::ContactInformation.Address *
DCM::ContactInformation.Name *
DCM::ContactInformation.Telecom *
DCM::ContentAuthorList *
DCM::CreationDate 16-03-2020
DCM::DeprecatedDate
DCM::DescriptionLanguage nl
DCM::EndorsingAuthority.Address
DCM::EndorsingAuthority.Name *
DCM::EndorsingAuthority.Telecom
DCM::Id 2.16.840.1.113883.2.4.3.11.60.40.3.17.3
DCM::KeywordList
DCM::LifecycleStatus Final
DCM::ModelerList *
DCM::Name nl.zorg.ZorgTeam
DCM::PublicationDate 25-04-2025
DCM::PublicationStatus Published
DCM::ReviewerList
DCM::RevisionDate 07-04-2025
DCM::Supersedes nl.zorg.ZorgTeam-v1.0.1
DCM::Version 2.0
HCIM::PublicationLanguage NL

Revision History

Publicatieversie 1.0 (01-09-2020)

Publicatieversie 1.0.1 (01-12-2021)

ZIB-1282 Zorgteam naam heeft een Nederlandse vertaling in de Engelse versie
ZIB-1578 Tekstuele wijzigingen zib ZorgTeam (2020)

Publicatieversie 2.0 (24-04-2024)

ZIB-2623 ZorgTeam - Vervangen van de verwijzing naar Probleem

Concept

Een zorgteam is een groep zorgverleners en andere betrokkenen personen die betrokken zijn bij de zorg voor een patiënt in het kader van een of meerdere diagnoses, symptomen of verpleegkundige diagnoses.

Purpose

Weten wie in een zorgteam zitten is belangrijk om de zorg voor de patiënt optimaal te laten verlopen. Het draagt bij aan de continuïteit, consistentie, efficiëntie en kwaliteit van zorg. Dit speelt zowel binnen een instelling als bij ketenzorg waar meerdere zorgaanbieders bij betrokken zijn.

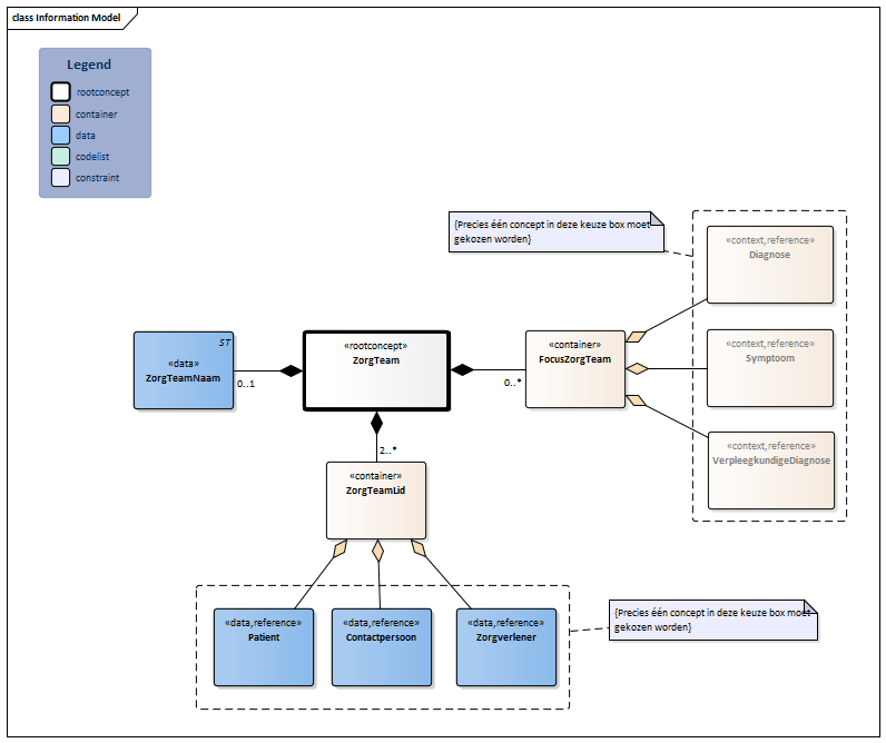
Information Model


VerpleegkundigeDiagnose-v1.0(2024NL)Symptoom-v2.0(2024NL)Diagnose-v2.0(2024NL)#6012#6020Zorgverlener-v4.0.1(2024NL)Contactpersoon-v5.0(2024NL)Patient-v4.3(2024NL)#6011#6016


Type Id Concept Card. Definitie DefinitieCode Verwijzing
NL-CM:17.3.1 ZorgTeam Rootconcept van de bouwsteen ZorgTeam. Dit rootconcept bevat alle gegevenselementen van de bouwsteen ZorgTeam.
401322007 Onder zorg van team
NL-CM:17.3.13 FocusZorgTeam 0..* Container van het concept FocusZorgTeam. Deze container bevat alle gegevenselementen van het concept FocusZorgTeam.
NL-CM:17.3.14 Diagnose (0..1) Diagnose waarop de zorg van het zorgteam is gericht.
Diagnose
NL-CM:17.3.15 Symptoom (0..1) Symptoom waarop de zorg van het zorgteam is gericht.
Symptoom
NL-CM:17.3.16 VerpleegkundigeDiagnose (0..1) Verpleegkundige diagnose waarop de zorg van het zorgteam is gericht.
VerpleegkundigeDiagnose
NL-CM:17.3.12 ZorgTeamNaam 0..1 De naam van het zorgteam.
703503000 Naam
NL-CM:17.3.4 ZorgTeamLid 2..* Container van het concept ZorgTeamLid. Deze container bevat alle gegevenselementen van het concept ZorgTeamLid.
125676002 Persoon
NL-CM:17.3.8 Contactpersoon (0..1) Een contactpersoon van de patiënt als lid van het zorgteam.
70862002 Contactpersoon
Contactpersoon
NL-CM:17.3.7 Patient (0..1) De patiënt als lid van het zorgteam.
116154003 Patiënt
Patient
NL-CM:17.3.9 Zorgverlener (0..1) Een zorgverlener als lid van het zorgteam betrokken bij de zorg rondom de patiënt.
223366009 Gezondheidszorgpersoneel
Zorgverlener

Kolommen Concept en DefinitieCode: houdt de muis boven de waarde voor meer informatie
Voor uitleg over de gebruikte symbolen, zie de legenda pagina

Example Instances

ZorgTeam
ZorgTeamNaam
Complexe Ouderenzorg
ZorgTeamLid  
ZorgverlenerNaam Specialisme Zorgaanbieder Rol
Drs. W. Klaasen Huisartsen, niet nader gespecificeerd Gezondheidscentrum Rotterdam Noord Casemanager
Dr. S. Curie Medisch specialisten, geriatrie Parnassia Groep Rotterdam Behandelaar
Dr. R.M. van Heck Medisch specialisten, cardiologie Erasmus MC Behandelaar
Dr. A Schele Medisch specialisten, inwendige geneeskunde Franciscus Gasthuis & Vlietland Behandelaar
Drs. G.F. de Haan Apothekers Apotheek Bergweg Consulent
K. van der Linden Humanitas Thuiszorg vrijwilliger
ContactPersoon Rol
E.M. van Dam-Verkade Mantelzorger
FocusZorgTeam  
DiagnoseNaam Toelichting
Vasculaire dementie De laatste weken erg onrustig in de nacht
Hartfalen Houdt veel vocht vast, kortademig
Geneesmiddel-interacties Huiduitslag met veel jeuk door medicatie

Deze bouwsteen in overige publicaties

Bouwsteen verwijzingen

Deze bouwsteen verwijst naar

Deze bouwsteen wordt gebruikt in

--

Technische specificaties in HL7v3 CDA en HL7 FHIR

Om informatie op basis van zorginformatiebouwstenen uit te wisselen zijn aanvullende, meer technische specificaties nodig.
Niet iedere omgeving kan met dezelfde technische specificaties overweg. Om deze reden zijn er meerdere typen technische specificaties:

  • HL7® versie 3 CDA compatibele specificaties, beschikbaar via de Nictiz ART-DECOR® omgeving
  • HL7® FHIR® compatibele specificaties, beschikbaar via de Nictiz-omgeving op de Simplifier FHIR Registry

Downloads

De bouwsteen is ook beschikbaar als pdf bestand of als spreadsheet

Over deze informatie

De informatie in deze wiki pagina is gebaseerd op de Publicatie 2024
SNOMED CT en LOINC codes zijn gebaseeerd op:

  • SNOMED Clinical Terms versie: 20250630 [R] (juni 2025-editie)
  • LOINC version 2.77

De voorwaarden van gebruik staan op de beginpagina
Deze pagina is gegenereerd op 10/07/2025 15:51:09 met ZibExtraction v. 9.5.9242.40707


Terug naar ZIB overzicht