CareTeam-v2.0(2024EN)
General information
Name: nl.zorg.CareTeam ![]()
Version: 2.0
HCIM Status:Final
Release: 2024
Release status: Published
Release date: 24-04-2024
Metadata
| DCM::CoderList | * |
| DCM::ContactInformation.Address | * |
| DCM::ContactInformation.Name | * |
| DCM::ContactInformation.Telecom | * |
| DCM::ContentAuthorList | * |
| DCM::CreationDate | 16-03-2020 |
| DCM::DeprecatedDate | |
| DCM::DescriptionLanguage | nl |
| DCM::EndorsingAuthority.Address | |
| DCM::EndorsingAuthority.Name | * |
| DCM::EndorsingAuthority.Telecom | |
| DCM::Id | 2.16.840.1.113883.2.4.3.11.60.40.3.17.3 |
| DCM::KeywordList | |
| DCM::LifecycleStatus | Final |
| DCM::ModelerList | * |
| DCM::Name | nl.zorg.ZorgTeam |
| DCM::PublicationDate | 24-04-2024 |
| DCM::PublicationStatus | Published |
| DCM::ReviewerList | |
| DCM::RevisionDate | 07-04-2025 |
| DCM::Supersedes | nl.zorg.ZorgTeam-v1.0.1 |
| DCM::Version | 2.0 |
| HCIM::PublicationLanguage | EN |
Revision History
Only available in Dutch
Publicatieversie 1.0 (01-09-2020)
Publicatieversie 1.0.1 (01-12-2021)
| ZIB-1282 | Zorgteam naam heeft een Nederlandse vertaling in de Engelse versie |
| ZIB-1578 | Tekstuele wijzigingen zib ZorgTeam (2020) |
Publicatieversie 2.0 (24-04-2024)
| ZIB-2623 | ZorgTeam - Vervangen van de verwijzing naar Probleem |
Concept
A care team is a group of healthcare providers and other people involved in the care of a patient in the context of one or more diagnoses, symptoms or nursing diagnoses.
Purpose
Knowing who is a member of a care team is important to ensure optimal patient care. It contributes to the continuity, consistency, efficiency and quality of care. This applies both within an institution and in integrated care where several care providers are involved.
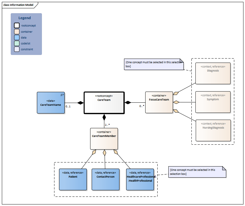
Information Model

| Type | Id | Concept | Card. | Definition | DefinitionCode | Reference | ||||||||
| NL-CM:17.3.1 | Root concept of the CareTeam information model.This root concept contains all data elements of the CareTeam information model. |
|
||||||||||||
| NL-CM:17.3.13 | 0..* | Container of the FocusCareTeam concept.This container contains all data elements of the FocusCareTeam concept. | ||||||||||||
| NL-CM:17.3.14 | (0..1) | Diagnosis on which the care team focuses its care. |
| |||||||||||
| NL-CM:17.3.15 | (0..1) | Symptom on which the care team focuses its care. |
| |||||||||||
| NL-CM:17.3.16 | (0..1) | Nursing diagnosis on which the care team focuses its care. |
| |||||||||||
| NL-CM:17.3.12 | 0..1 | The name of the care team. |
|
|||||||||||
| NL-CM:17.3.4 | 2..* | Container of the CareTeamMember concept.This container contains all data elements of the CareTeamMember concept. |
|
|||||||||||
| NL-CM:17.3.8 | (0..1) | A contact person of the patient as member of the care team. |
|
| ||||||||||
| NL-CM:17.3.7 | (0..1) | The patient as member of the care team. |
|
| ||||||||||
| NL-CM:17.3.9 | (0..1) | A health professional as a member of the care team involved in the care around the patient. |
|
| ||||||||||
Columns Concept and DefinitionCode: hover over the values for more information
For explanation of the symbols, please see the legend page
Example Instances
Only available in Dutch
| ZorgTeam | |||
| ZorgTeamNaam | |||
| Complexe Ouderenzorg | |||
| ZorgTeamLid | |||
| ZorgverlenerNaam | Specialisme | Zorgaanbieder | Rol |
| Drs. W. Klaasen | Huisartsen, niet nader gespecificeerd | Gezondheidscentrum Rotterdam Noord | Casemanager |
| Dr. S. Curie | Medisch specialisten, geriatrie | Parnassia Groep Rotterdam | Behandelaar |
| Dr. R.M. van Heck | Medisch specialisten, cardiologie | Erasmus MC | Behandelaar |
| Dr. A Schele | Medisch specialisten, inwendige geneeskunde | Franciscus Gasthuis & Vlietland | Behandelaar |
| Drs. G.F. de Haan | Apothekers | Apotheek Bergweg | Consulent |
| K. van der Linden | Humanitas Thuiszorg | vrijwilliger | |
| ContactPersoon | Rol | ||
| E.M. van Dam-Verkade | Mantelzorger | ||
| FocusZorgTeam | |||
| DiagnoseNaam | Toelichting | ||
| Vasculaire dementie | De laatste weken erg onrustig in de nacht | ||
| Hartfalen | Houdt veel vocht vast, kortademig | ||
| Geneesmiddel-interacties | Huiduitslag met veel jeuk door medicatie | ||
This information model in other releases
- Release 2020, (Version 1.0)
- Prerelease 2021-2, (Version 1.0.1)
- Prerelease 2022-1, (Version 1.0.1)
- Prerelease 2023-1, (Version 1.0.1)
- Prerelease 2024-1, (Versie 1.0.1)
Information model references
This information model refers to
- ContactPerson-v5.0
- Diagnosis-v2.0
- HealthProfessional-v4.0.1
- NursingDiagnosis-v1.0
- Patient-v4.3
- Symptom-v2.0
This information model is used in
- --
Technical specifications in HL7v3 CDA and HL7 FHIR
To exchange information based on health and care information models, additional, more technical specifications are required.
Not every environment can handle the same technical specifications. For this reason, there are several types of technical specifications:
- HL7® version 3 CDA compatible specifications, available through the Nictiz ART-DECOR® environment

- HL7® FHIR® compatible specifications, available through the Nictiz environment on the Simplifier FHIR

Downloads
This information model is also available as pdf file
or as spreadsheet
About this information
The information in this wikipage is based on Release 2024
SNOMED CT and LOINC codes are based on:
- SNOMED Clinical Terms versie: 20250430 [R] (april 2025-editie)
- LOINC version 2.77
Conditions for use are located on the mainpage ![]()
This page is generated on 27/05/2025 14:01:50 with ZibExtraction v. 9.5.9242.40707