IllnessPerception-v3.2(2026-1EN)
General information
Name: nl.zorg.IllnessPerception ![]()
Version: 3.2
HCIM Status:Final
Release: 2026-1
Release status: Prepublished
Release date: 17-04-2026
Metadata
| DCM::CoderList | Werkgroep RadB Verpleegkundige Gegevens |
| DCM::ContactInformation.Address | * |
| DCM::ContactInformation.Name | * |
| DCM::ContactInformation.Telecom | * |
| DCM::ContentAuthorList | Werkgroep RadB Verpleegkundige Gegevens |
| DCM::CreationDate | 2-5-2014 |
| DCM::DeprecatedDate | |
| DCM::DescriptionLanguage | nl |
| DCM::EndorsingAuthority.Address | |
| DCM::EndorsingAuthority.Name | PM |
| DCM::EndorsingAuthority.Telecom | |
| DCM::Id | 2.16.840.1.113883.2.4.3.11.60.40.3.18.5 |
| DCM::KeywordList | Ziektebeleving, coping, ziekte-inzicht |
| DCM::LifecycleStatus | Final |
| DCM::ModelerList | Werkgroep RadB Verpleegkundige Gegevens |
| DCM::Name | nl.zorg.Ziektebeleving |
| DCM::PublicationDate | 17-04-2026 |
| DCM::PublicationStatus | Prepublished |
| DCM::ReviewerList | Projectgroep RadB Verpleegkundige Gegevens & Kerngroep Registratie aan de Bron |
| DCM::RevisionDate | 27-05-2022 |
| DCM::Supersedes | nl.zorg.Ziektebeleving-v3.1.1 |
| DCM::Version | 3.2 |
| HCIM::PublicationLanguage | EN |
Revision History
Only available in Dutch
Publicatieversie 1.0 (01-07-2015)
Publicatieversie 3.0 (01-05-2016)
| ZIB-453 | Wijziging naamgeving ZIB's en logo's door andere opzet van beheer |
Publicatieversie 3.1 (04-09-2017)
| ZIB-530 | Verwijzingen naar de bouwsteen Verpleegkundige Interventie verwijderd |
Publicatieversie 3.1.1 (01-12-2021)
| ZIB-1565 | Typo foutje in de concept sectie |
Publicatieversie 3.2 (10-06-2022)
| ZIB-1599 | Tekstuele wijzigingen zib Ziektebeleving (2020) |
| ZIB-1600 | Definitiecodes Ziektebeleving |
Concept
In nearly all cases, a lengthy or life-threatening illness is a traumatic experience for the patient and their environment. Every patient deals with this in their own way. The way in which a person deals with problems and stress is also referred to as coping. Illness perception entails both the way the patient sees their situation and the way in which the patient and their environment deal with the situation (coping strategies).
Purpose
Information on the extent of the insight of the patient and their environment into the consequences of their disease enables nurses to properly support the patient and their family in learning to deal with the illness or health problem.
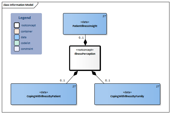
Information Model

| Type | Id | Concept | Card. | Definition | DefinitionCode | Reference | ||||||
| NL-CM:18.5.1 | Root concept of the IllnessPerception information model. This root concept contains all data elements of the IllnessPerception information model. |
|
||||||||||
| NL-CM:18.5.3 | 0..1 | The patient’s illness insight describes their awareness of having an illness or health problem and what that means for their daily life. |
|
|||||||||
| NL-CM:18.5.4 | 0..1 | The description of how the patient deals with their illness or health problem. |
|
|||||||||
| NL-CM:18.5.5 | 0..1 | The description of how the family deals with the patient’s illness or health problem. |
|
|||||||||
Columns Concept and DefinitionCode: hover over the values for more information
For explanation of the symbols, please see the legend page
Example Instances
Only available in Dutch
| Ziektebeleving | |
| ZiekteInzichtVanPatiënt | Kan niet overzien wat de ziekte betekent in het dagelijks leven. |
| OmgaanMetZiekteprocesDoorPatiënt | Patiënt wil niet praten over de toekomst. |
| OmgaanMetZiekteprocesDoorNaasten | Partner heeft veel vragen over hoe de toekomst er uit ziet. |
This information model in other releases
- Release 2015, (Version 1.0)
- Release 2016, (Version 3.0)
- Release 2017, (Version 3.1)
- Prerelease 2018-2, (Version 3.1)
- Prerelease 2019-2, (Version 3.1)
- Release 2020, (Version 3.1)
- Prerelease 2021-2, (Version 3.1.1)
- Prerelease 2022-1, (Version 3.2)
- Prerelease 2023-1, (Version 3.2)
- Release 2024, (Version 3.2)
Information model references
This information model refers to
- --
This information model is used in
- --
Technical specifications in HL7v3 CDA and HL7 FHIR
To exchange information based on health and care information models, additional, more technical specifications are required.
Not every environment can handle the same technical specifications. For this reason, there are several types of technical specifications:
- HL7® version 3 CDA compatible specifications, available through the Nictiz ART-DECOR® environment

- HL7® FHIR® compatible specifications, available through the Nictiz environment on the Simplifier FHIR

Downloads
This information model is also available as pdf file
or as spreadsheet
About this information
The information in this wikipage is based on prerelease 2026-1
SNOMED CT and LOINC codes are based on:
- SNOMED Clinical Terms versie: 20260331 [R] (maart 2026-editie)
- LOINC version 2.81
Conditions for use are located on the mainpage ![]()
This page is generated on 18/04/2026 18:39:39 with ZibExtraction v. 10.0.9604.31200