Ziektebeleving-v3.2(2026-1NL)
Algemeen
Naam: nl.zorg.Ziektebeleving ![]()
Versie: 3.2
ZIB Status:Final
Publicatie: 2026-1
Publicatie status: Prepublished
Publicatie datum: 17-04-2026
Metadata
| DCM::CoderList | Werkgroep RadB Verpleegkundige Gegevens |
| DCM::ContactInformation.Address | * |
| DCM::ContactInformation.Name | * |
| DCM::ContactInformation.Telecom | * |
| DCM::ContentAuthorList | Werkgroep RadB Verpleegkundige Gegevens |
| DCM::CreationDate | 2-5-2014 |
| DCM::DeprecatedDate | |
| DCM::DescriptionLanguage | nl |
| DCM::EndorsingAuthority.Address | |
| DCM::EndorsingAuthority.Name | PM |
| DCM::EndorsingAuthority.Telecom | |
| DCM::Id | 2.16.840.1.113883.2.4.3.11.60.40.3.18.5 |
| DCM::KeywordList | Ziektebeleving, coping, ziekte-inzicht |
| DCM::LifecycleStatus | Final |
| DCM::ModelerList | Werkgroep RadB Verpleegkundige Gegevens |
| DCM::Name | nl.zorg.Ziektebeleving |
| DCM::PublicationDate | 17-04-2026 |
| DCM::PublicationStatus | Prepublished |
| DCM::ReviewerList | Projectgroep RadB Verpleegkundige Gegevens & Kerngroep Registratie aan de Bron |
| DCM::RevisionDate | 27-05-2022 |
| DCM::Supersedes | nl.zorg.Ziektebeleving-v3.1.1 |
| DCM::Version | 3.2 |
| HCIM::PublicationLanguage | NL |
Revision History
Publicatieversie 1.0 (01-07-2015)
Publicatieversie 3.0 (01-05-2016)
| ZIB-453 | Wijziging naamgeving ZIB's en logo's door andere opzet van beheer |
Publicatieversie 3.1 (04-09-2017)
| ZIB-530 | Verwijzingen naar de bouwsteen Verpleegkundige Interventie verwijderd |
Publicatieversie 3.1.1 (01-12-2021)
| ZIB-1565 | Typo foutje in de concept sectie |
Publicatieversie 3.2 (10-06-2022)
| ZIB-1599 | Tekstuele wijzigingen zib Ziektebeleving (2020) |
| ZIB-1600 | Definitiecodes Ziektebeleving |
Concept
Een langdurige of levensbedreigende ziekte is in vrijwel alle gevallen een traumatische ervaring voor de patiënt en zijn omgeving. Iedere patiënt gaat op zijn eigen manier hiermee om. De manier waarop iemand met problemen en stress omgaat, wordt ook wel coping genoemd. Ziektebeleving gaat in op zowel de inschatting door de patiënt van zijn situatie als op de wijze waarop de patiënt en zijn omgeving met deze situatie omgaan (copingstrategieën).
Purpose
Informatie over de mate van inzicht van patiënt en zijn omgeving in de gevolgen van zijn ziekte stelt de verpleegkundige in staat de patiënt en zijn naasten adequaat te ondersteunen bij het leren omgaan met de ziekte of het gezondheidsprobleem.
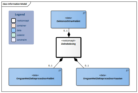
Information Model

| Type | Id | Concept | Card. | Definitie | DefinitieCode | Verwijzing | ||||||
| NL-CM:18.5.1 | Rootconcept van de bouwsteen Ziektebeleving. Dit concept bevat alle gegevenselementen van de bouwsteen Ziektebeleving. |
|
||||||||||
| NL-CM:18.5.3 | 0..1 | Het ziekte-inzicht van de patiënt beschrijft het besef dat hij een ziekte of gezondheidsprobleem heeft en de betekenis hiervan voor zijn leven. |
|
|||||||||
| NL-CM:18.5.4 | 0..1 | De beschrijving hoe patiënt omgaat met het verloop van zijn ziekte of gezondheidsprobleem. |
|
|||||||||
| NL-CM:18.5.5 | 0..1 | De beschrijving hoe naasten omgaan met het verloop van de ziekte of het gezondheidsprobleem van de patiënt. |
|
|||||||||
Kolommen Concept en DefinitieCode: houdt de muis boven de waarde voor meer informatie
Voor uitleg over de gebruikte symbolen, zie de legenda pagina
Example Instances
| Ziektebeleving | |
| ZiekteInzichtVanPatiënt | Kan niet overzien wat de ziekte betekent in het dagelijks leven. |
| OmgaanMetZiekteprocesDoorPatiënt | Patiënt wil niet praten over de toekomst. |
| OmgaanMetZiekteprocesDoorNaasten | Partner heeft veel vragen over hoe de toekomst er uit ziet. |
Deze bouwsteen in overige publicaties
- Publicatie 2015, (Versie 1.0)
- Publicatie 2016, (Versie 3.0)
- Publicatie 2017, (Versie 3.1)
- Pre-publicatie 2018-2, (Versie 3.1)
- Pre-publicatie 2019-2, (Versie 3.1)
- Publicatie 2020, (Versie 3.1)
- Pre-publicatie 2021-2, (Versie 3.1.1)
- Pre-publicatie 2022-1, (Versie 3.2)
- Pre-publicatie 2023-1, (Versie 3.2)
- Publicatie 2024, (Versie 3.2)
Bouwsteen verwijzingen
Deze bouwsteen verwijst naar
- --
Deze bouwsteen wordt gebruikt in
- --
Technische specificaties in HL7v3 CDA en HL7 FHIR
Om informatie op basis van zorginformatiebouwstenen uit te wisselen zijn aanvullende, meer technische specificaties nodig.
Niet iedere omgeving kan met dezelfde technische specificaties overweg. Om deze reden zijn er meerdere typen technische specificaties:
- HL7® versie 3 CDA compatibele specificaties, beschikbaar via de Nictiz ART-DECOR® omgeving

- HL7® FHIR® compatibele specificaties, beschikbaar via de Nictiz-omgeving op de Simplifier FHIR Registry

Downloads
De bouwsteen is ook beschikbaar als pdf bestand
of als spreadsheet
Over deze informatie
De informatie in deze wiki pagina is gebaseerd op de prepublicatie 2026-1
SNOMED CT en LOINC codes zijn gebaseeerd op:
- SNOMED Clinical Terms versie: 20260331 [R] (maart 2026-editie)
- LOINC version 2.81
De voorwaarden van gebruik staan op de beginpagina ![]()
Deze pagina is gegenereerd op 18/04/2026 17:26:04 met ZibExtraction v. 10.0.9604.31200