AbilityToDrink-v3.1.2(2026-1EN)
General information
Name: nl.zorg.AbilityToDrink ![]()
Version: 3.1.2
HCIM Status:Final
Release: 2026-1
Release status: Prepublished
Release date: 17-04-2026
Metadata
| DCM::CoderList | Werkgroep RadB Verpleegkundige Gegevens |
| DCM::ContactInformation.Address | * |
| DCM::ContactInformation.Name | * |
| DCM::ContactInformation.Telecom | * |
| DCM::ContentAuthorList | Werkgroep RadB Verpleegkundige Gegevens |
| DCM::CreationDate | 13-3-2014 |
| DCM::DeprecatedDate | |
| DCM::DescriptionLanguage | nl |
| DCM::EndorsingAuthority.Address | |
| DCM::EndorsingAuthority.Name | PM |
| DCM::EndorsingAuthority.Telecom | |
| DCM::Id | 2.16.840.1.113883.2.4.3.11.60.40.3.4.8 |
| DCM::KeywordList | Drinken, ADL, beperking |
| DCM::LifecycleStatus | Final |
| DCM::ModelerList | Werkgroep RadB Verpleegkundige Gegevens |
| DCM::Name | nl.zorg.VermogenTotDrinken |
| DCM::PublicationDate | 17-04-2026 |
| DCM::PublicationStatus | Prepublished |
| DCM::ReviewerList | Projectgroep RadB Verpleegkundige Gegevens & Kerngroep Registratie aan de Bron |
| DCM::RevisionDate | 11-11-2021 |
| DCM::Supersedes | nl.zorg.VermogenTotDrinken-v3.1.1 |
| DCM::Version | 3.1.2 |
| HCIM::PublicationLanguage | EN |
Revision History
Only available in Dutch
Publicatieversie 1.0 (01-07-2015)
Publicatieversie 3.0 (01-05-2016)
| ZIB-453 | Wijziging naamgeving ZIB's en logo's door andere opzet van beheer |
Publicatieversie 3.1 (04-09-2017)
| ZIB-530 | Verwijzingen naar de bouwsteen Verpleegkundige Interventie verwijderd |
| ZIB-531 | Vervangen 5-punts ICF schaal door 3-punts SNOMED CT schaal voor beperkingen en stoornissen |
Publicatieversie 3.1.1 (01-09-2020)
| ZIB-1115 | Serie zibs vermogen tot datatype CO klopt niet |
Publicatieversie 3.1.2 (01-12-2021)
| ZIB-1576 | Tekstuele wijzigingen zib VermogenTotDrinken (2020EN) |
Concept
Being able to independently prepare and drink beverages is part of self-care. Limitations in this ability indicate a reduced ability to cope for oneself.
This activity and activities such as those including eating, getting dressed and bathing are also known as activities of daily living (ADL). These are the activities people go through in daily life. The extent to which a person is able to do all these activities by themselves is a measure for their total ability to do things independently.
Purpose
Information on limitations in a patient’s ability to make and drink their own beverages is important in determining the nature and intensity of the care the patient needs. In a transfer situation, it gives the receiving organization the ability to anticipate the intensity of the care to be given to the patient, enabling continuity in healthcare for the patient.
If policy has been implemented to improve a patient’s ability to do things independently, the entered extent of independence helps to determine the efficiency of the treatment.
Evidence Base
The definitions of the concepts were (partially) taken from the ICNP definitions.
In addition to this information model, there are other tools to record independence, such as the KATZ-ADL and the BarthelIndex. The KATZ-ADL is mainly used for vulnerable seniors and the BarthelIndex is mainly used for patients who have had a stroke.
This information model evaluates the ability to drink on a three-point scale. In the KATZ-ADL and in the BarthelIndex, this falls under the aspect of Self-feeding. In these two tools, the ability is scored on a scale with fewer points.
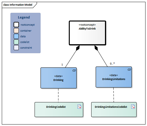
Information Model

| Type | Id | Concept | Card. | Definition | DefinitionCode | Reference | ||||||||
| NL-CM:4.8.1 | Root concept of the AbilityToDrink information model. This concept contains all data elements of the AbilityToDrink information model. | |||||||||||||
| NL-CM:4.8.3 | 1 | Taking fluids during meals and during the day or when thirsty. |
|
| ||||||||||
| NL-CM:4.8.4 | 0..* | DrinkingLimitations specifies the patient’s limitations in drinking. |
|
| ||||||||||
Columns Concept and DefinitionCode: hover over the values for more information
For explanation of the symbols, please see the legend page
Example Instances
Only available in Dutch
| VermogenTotDrinken | |
| Drinken | Hulp nodig |
| Drinkbeperkingen | Vastpakken |
| Naar mond brengen | |
References
1. International Classification of Functioning Disability and Health (ICF) [Online] Beschikbaar op:http:/www.rivm.nl/who-fic/icf.htm [Geraadpleegd: 13 februari 2015]
Valuesets
DrinkingCodelist
| Valueset OID: 2.16.840.1.113883.2.4.3.11.60.40.2.4.8.1 | Binding: Required | Status: Active |
| Conceptname | Conceptcode | Codesystem name | Codesystem OID | Description |
| Able to drink without assistance | 19841000146104 | SNOMED CT | 2.16.840.1.113883.6.96 | Onafhankelijk |
| Needs help with drinking | 16681000146102 | SNOMED CT | 2.16.840.1.113883.6.96 | Hulp nodig |
| Unable to drink | 288854000 | SNOMED CT | 2.16.840.1.113883.6.96 | Volledig afhankelijk |
| Other values are not allowed | ||||
DrinkingLimitationsCodelist
| Valueset OID: 2.16.840.1.113883.2.4.3.11.60.40.2.4.8.2 | Binding: Required | Status: Active |
| Conceptname | Conceptcode | Codesystem name | Codesystem OID | Description |
| Difficulty preparing drink | 286506008 | SNOMED CT | 2.16.840.1.113883.6.96 | Bereiden (openen/ uitschenken) |
| Difficulty holding drinks | 307071002 | SNOMED CT | 2.16.840.1.113883.6.96 | Vastpakken |
| Difficulty taking drink to mouth | 288876009 | SNOMED CT | 2.16.840.1.113883.6.96 | Naar mond brengen |
| Other values are not allowed | ||||
This information model in other releases
- Release 2015, (Version 1.0)
- Release 2016, (Version 3.0)
- Release 2017, (Version 3.1)
- Prerelease 2018-2, (Version 3.1)
- Prerelease 2019-2, (Version 3.1)
- Release 2020, (Version 3.1.1)
- Prerelease 2021-2, (Version 3.1.2)
- Prerelease 2022-1, (Version 3.1.2)
- Prerelease 2023-1, (Version 3.1.2)
- Release 2024, (Version 3.1.2)
Information model references
This information model refers to
- --
This information model is used in
- --
Technical specifications in HL7v3 CDA and HL7 FHIR
To exchange information based on health and care information models, additional, more technical specifications are required.
Not every environment can handle the same technical specifications. For this reason, there are several types of technical specifications:
- HL7® version 3 CDA compatible specifications, available through the Nictiz ART-DECOR® environment

- HL7® FHIR® compatible specifications, available through the Nictiz environment on the Simplifier FHIR

Downloads
This information model is also available as pdf file
or as spreadsheet
About this information
The information in this wikipage is based on prerelease 2026-1
SNOMED CT and LOINC codes are based on:
- SNOMED Clinical Terms versie: 20260331 [R] (maart 2026-editie)
- LOINC version 2.81
Conditions for use are located on the mainpage ![]()
This page is generated on 18/04/2026 18:38:48 with ZibExtraction v. 10.0.9604.31200