VermogenTotDrinken-v3.1.2(2026-1NL)
Algemeen
Naam: nl.zorg.VermogenTotDrinken ![]()
Versie: 3.1.2
ZIB Status:Final
Publicatie: 2026-1
Publicatie status: Prepublished
Publicatie datum: 17-04-2026
Metadata
| DCM::CoderList | Werkgroep RadB Verpleegkundige Gegevens |
| DCM::ContactInformation.Address | * |
| DCM::ContactInformation.Name | * |
| DCM::ContactInformation.Telecom | * |
| DCM::ContentAuthorList | Werkgroep RadB Verpleegkundige Gegevens |
| DCM::CreationDate | 13-3-2014 |
| DCM::DeprecatedDate | |
| DCM::DescriptionLanguage | nl |
| DCM::EndorsingAuthority.Address | |
| DCM::EndorsingAuthority.Name | PM |
| DCM::EndorsingAuthority.Telecom | |
| DCM::Id | 2.16.840.1.113883.2.4.3.11.60.40.3.4.8 |
| DCM::KeywordList | Drinken, ADL, beperking |
| DCM::LifecycleStatus | Final |
| DCM::ModelerList | Werkgroep RadB Verpleegkundige Gegevens |
| DCM::Name | nl.zorg.VermogenTotDrinken |
| DCM::PublicationDate | 17-04-2026 |
| DCM::PublicationStatus | Prepublished |
| DCM::ReviewerList | Projectgroep RadB Verpleegkundige Gegevens & Kerngroep Registratie aan de Bron |
| DCM::RevisionDate | 11-11-2021 |
| DCM::Supersedes | nl.zorg.VermogenTotDrinken-v3.1.1 |
| DCM::Version | 3.1.2 |
| HCIM::PublicationLanguage | NL |
Revision History
Publicatieversie 1.0 (01-07-2015)
Publicatieversie 3.0 (01-05-2016)
| ZIB-453 | Wijziging naamgeving ZIB's en logo's door andere opzet van beheer |
Publicatieversie 3.1 (04-09-2017)
| ZIB-530 | Verwijzingen naar de bouwsteen Verpleegkundige Interventie verwijderd |
| ZIB-531 | Vervangen 5-punts ICF schaal door 3-punts SNOMED CT schaal voor beperkingen en stoornissen |
Publicatieversie 3.1.1 (01-09-2020)
| ZIB-1115 | Serie zibs vermogen tot datatype CO klopt niet |
Publicatieversie 3.1.2 (01-12-2021)
| ZIB-1576 | Tekstuele wijzigingen zib VermogenTotDrinken (2020EN) |
Concept
Zelfstandig drinken kunnen bereiden en nuttigen is een onderdeel van zelfzorg. Beperkingen in dit vermogen duiden op een verminderde zelfredzaamheid op dit gebied.
Deze activiteit wordt samen met activiteiten zoals onder andere eten, zich kleden en zich wassen, ook aangeduid als algemene dagelijkse levensverrichtingen (ADL). Dit zijn de handelingen die mensen dagelijks in het gewone leven verrichten. De mate waarin een persoon al deze activiteiten zelfstandig kan verrichten zijn een maat voor de totale zelfredzaamheid.
Purpose
Informatie over beperkingen in het vermogen om zelfstandig drinken te kunnen bereiden en nuttigen is van belang bij het bepalen van de aard en intensiteit van de zorg die aan de patiënt geboden moet worden. In een overdrachtsituatie biedt het de ontvangende organisatie de mogelijkheid te anticiperen op de zwaarte van de te leveren zorg waardoor continuïteit van de zorgverlening gerealiseerd kan worden.
Indien beleid is ingezet om de zelfredzaamheid te verbeteren, biedt de vastgelegde mate van zelfstandigheid de mogelijkheid de doeltreffendheid van de behandeling vast te stellen.
Evidence Base
De definities van de concepten zijn (deels) ontleend aan de Nederlandse vertaling van de ICNP begrippen.
Naast deze bouwsteen zijn er meer instrumenten om zelfredzaamheid vast te leggen, zoals KATZ-ADL en de BarthelIndex. De KATZ-ADL wordt vooral gebruikt bij kwetsbare ouderen en de BarthelIndex wordt met name gebruikt voor patiënten met een beroerte.
Deze bouwsteen evalueert het vermogen tot drinken met een driepuntsschaal. Bij KATZ-ADL valt dit onder het aspect Voeden en bij de BarthelIndex onder het aspect EtenDrinken. Het vermogen wordt bij deze twee instrumenten gescoord op een schaal met minder punten.
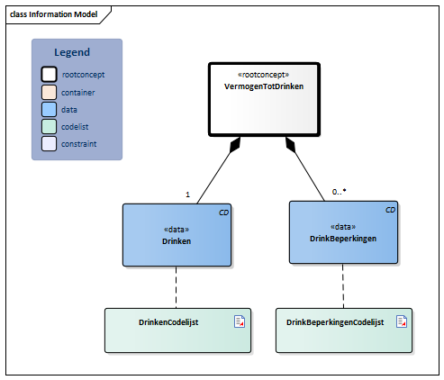
Information Model

| Type | Id | Concept | Card. | Definitie | DefinitieCode | Verwijzing | ||||||||
| NL-CM:4.8.1 | Rootconcept van de bouwsteen VermogenTotDrinken. Dit concept bevat alle gegevenselementen van de bouwsteen VermogenTotDrinken. | |||||||||||||
| NL-CM:4.8.3 | 1 | Het innemen van vocht gedurende de dag, bij dorst en gedurende de maaltijd. |
|
| ||||||||||
| NL-CM:4.8.4 | 0..* | Drinkbeperkingen verbijzonderen de beperkingen ten aanzien van drinken. |
|
| ||||||||||
Kolommen Concept en DefinitieCode: houdt de muis boven de waarde voor meer informatie
Voor uitleg over de gebruikte symbolen, zie de legenda pagina
Example Instances
| VermogenTotDrinken | |
| Drinken | Hulp nodig |
| Drinkbeperkingen | Vastpakken |
| Naar mond brengen | |
References
1. International Classification of Functioning Disability and Health (ICF) [Online] Beschikbaar op:http:/www.rivm.nl/who-fic/icf.htm [Geraadpleegd: 13 februari 2015]
Valuesets
DrinkBeperkingenCodelijst
| Valueset OID: 2.16.840.1.113883.2.4.3.11.60.40.2.4.8.2 | Binding: Required | Status: Active |
| Conceptnaam | Conceptcode | Codestelselnaam | Codesysteem OID | Omschrijving |
| Moeite met bereiden van drank | 286506008 | SNOMED CT | 2.16.840.1.113883.6.96 | Bereiden (openen/ uitschenken) |
| Moeite met vastpakken van drank | 307071002 | SNOMED CT | 2.16.840.1.113883.6.96 | Vastpakken |
| Moeite met naar mond brengen van drank | 288876009 | SNOMED CT | 2.16.840.1.113883.6.96 | Naar mond brengen |
| Andere waarden zijn niet toegestaan | ||||
DrinkenCodelijst
| Valueset OID: 2.16.840.1.113883.2.4.3.11.60.40.2.4.8.1 | Binding: Required | Status: Active |
| Conceptnaam | Conceptcode | Codestelselnaam | Codesysteem OID | Omschrijving |
| In staat om zelfstandig te drinken | 19841000146104 | SNOMED CT | 2.16.840.1.113883.6.96 | Onafhankelijk |
| Hulp nodig bij drinken | 16681000146102 | SNOMED CT | 2.16.840.1.113883.6.96 | Hulp nodig |
| Niet in staat te drinken | 288854000 | SNOMED CT | 2.16.840.1.113883.6.96 | Volledig afhankelijk |
| Andere waarden zijn niet toegestaan | ||||
Deze bouwsteen in overige publicaties
- Publicatie 2015, (Versie 1.0)
- Publicatie 2016, (Versie 3.0)
- Publicatie 2017, (Versie 3.1)
- Pre-publicatie 2018-2, (Versie 3.1)
- Pre-publicatie 2019-2, (Versie 3.1)
- Publicatie 2020, (Versie 3.1.1)
- Pre-publicatie 2021-2, (Versie 3.1.2)
- Pre-publicatie 2022-1, (Versie 3.1.2)
- Pre-publicatie 2023-1, (Versie 3.1.2)
- Publicatie 2024, (Versie 3.1.2)
Bouwsteen verwijzingen
Deze bouwsteen verwijst naar
- --
Deze bouwsteen wordt gebruikt in
- --
Technische specificaties in HL7v3 CDA en HL7 FHIR
Om informatie op basis van zorginformatiebouwstenen uit te wisselen zijn aanvullende, meer technische specificaties nodig.
Niet iedere omgeving kan met dezelfde technische specificaties overweg. Om deze reden zijn er meerdere typen technische specificaties:
- HL7® versie 3 CDA compatibele specificaties, beschikbaar via de Nictiz ART-DECOR® omgeving

- HL7® FHIR® compatibele specificaties, beschikbaar via de Nictiz-omgeving op de Simplifier FHIR Registry

Downloads
De bouwsteen is ook beschikbaar als pdf bestand
of als spreadsheet
Over deze informatie
De informatie in deze wiki pagina is gebaseerd op de prepublicatie 2026-1
SNOMED CT en LOINC codes zijn gebaseeerd op:
- SNOMED Clinical Terms versie: 20260331 [R] (maart 2026-editie)
- LOINC version 2.81
De voorwaarden van gebruik staan op de beginpagina ![]()
Deze pagina is gegenereerd op 18/04/2026 17:25:27 met ZibExtraction v. 10.0.9604.31200