Pregnancy-v4.1(2026-1EN)
General information
Name: nl.zorg.Pregnancy ![]()
Version: 4.1
HCIM Status:Final
Release: 2026-1
Release status: Prepublished
Release date: 17-04-2026
Metadata
| DCM::CoderList | Werkgroep RadB Verpleegkundige Gegevens |
| DCM::ContactInformation.Address | * |
| DCM::ContactInformation.Name | * |
| DCM::ContactInformation.Telecom | * |
| DCM::ContentAuthorList | Werkgroep RadB Verpleegkundige Gegevens |
| DCM::CreationDate | 7-7-2014 |
| DCM::DeprecatedDate | |
| DCM::DescriptionLanguage | nl |
| DCM::EndorsingAuthority.Address | |
| DCM::EndorsingAuthority.Name | PM |
| DCM::EndorsingAuthority.Telecom | |
| DCM::Id | 2.16.840.1.113883.2.4.3.11.60.40.3.7.14 |
| DCM::KeywordList | Zwangerschap, zwanger, graviditeit, pariteit |
| DCM::LifecycleStatus | Final |
| DCM::ModelerList | Werkgroep RadB Verpleegkundige Gegevens |
| DCM::Name | nl.zorg.Zwangerschap |
| DCM::PublicationDate | 17-04-2026 |
| DCM::PublicationStatus | Prepublished |
| DCM::ReviewerList | Projectgroep RadB Verpleegkundige Gegevens & Kerngroep Registratie aan de Bron |
| DCM::RevisionDate | 30-09-2021 |
| DCM::Supersedes | nl.zorg.Zwangerschap-v4.0 |
| DCM::Version | 4.1 |
| HCIM::PublicationLanguage | EN |
Revision History
Only available in Dutch
Publicatieversie 1.0 (01-07-2015)
Publicatieversie 3.0 (01-05-2016)
| ZIB-453 | Wijziging naamgeving ZIB's en logo's door andere opzet van beheer |
Publicatieversie 3.1 (04-09-2017)
| ZIB-436 | Toevoegen datum laatste menstruatie aan bouwsteen. |
| ZIB-543 | Toevoegen datum laatste menstruatie. |
Publicatieversie 3.1.1 (31-01-2020)
| ZIB-907 | A terme datum in zwangerschap vertaling |
Publicatieversie 4.0 (01-09-2020)
| ZIB-890 | zib Zwangerschap |
Publicatieversie 4.1 (01-12-2021)
| ZIB-1201 | Terminologie koppeling Zwangerschap |
Concept
Pregnancy or gravidity is the condition in which a woman carries a fertilized egg, which grows into an embryo and then a fetus. A pregnancy of between 37 and 42 weeks is considered normal. “Term pregnancy” is 37 to 42 weeks. The term gravidity is also used for the number of times a woman has been pregnant. This and parity - the number of times a woman has given birth - provides insight into the patient’s obstetric history.
Purpose
If the patient is pregnant, it is important to mention this, as it requires specific attention in their care. Pregnancy can influence treatment decisions, the treatment itself and the patient’s care.
Evidence Base
The standard Perinatology information set was consulted in drawing up this information model.
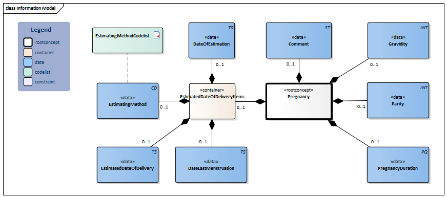
Information Model

| Type | Id | Concept | Card. | Definition | DefinitionCode | Reference | |||||||
| NL-CM:7.14.1 | Root concept of the Pregnancy information model. This root concept contains all data elements of the Pregnancy information model. |
|
|||||||||||
| NL-CM:7.14.4 | 0..1 | Duration of the pregnancy on the day on which the patient was asked. The duration can be given in days (d) or weeks (wk). |
|
||||||||||
| NL-CM:7.14.6 | 0..1 | Number of previous pregnancies ending in partum (>= 16w 0d / 112 days). |
|
||||||||||
| NL-CM:7.14.5 | 0..1 | The number of times the woman has gotten pregnant (including this one). |
|
||||||||||
| NL-CM:7.14.7 | 0..1 | Comment on the pregnancy. |
|
||||||||||
| NL-CM:7.14.9 | 0..1 | Container of the EstimatedDateOfDeliveryItems concept.This container contains all data elements of the EstimatedDateOfDeliveryItems concept. | |||||||||||
| NL-CM:7.14.3 | 0..1 | The date on which the pregnancy is expected to be 40w 0d (280 days). Different due dates are used at various points in the pregnancy. |
|
||||||||||
| NL-CM:7.14.10 | 0..1 | Method by which the delivery date is estimated. |
| ||||||||||
| NL-CM:7.14.11 | 0..1 | Date on which the delivery date is estimated. | |||||||||||
| NL-CM:7.14.8 | 0..1 | The date on which the last menstruation started. |
|
||||||||||
Columns Concept and DefinitionCode: hover over the values for more information
For explanation of the symbols, please see the legend page
Example Instances
Only available in Dutch
| Zwangerschap | |
| Zwangerschapsduur | 24 weken |
| Graviditeit | 2 |
| Pariteit | 1 |
| Toelichting | Mevrouw is vaak misselijk in de ochtend. |
| ATermeDatumItems | |
| ATermeDatum | 08-01-2015 |
| BepalingsMethode | Echoscopie |
| BepalingsDatum | 15-07-2014 |
| DatumLaatsteMenstruatie | -- |
References
1. Dataset Perinatologie. [Online] Beschikbaar op:http://www.nictiz.nl/page/Standaarden/Informatiestandaarden/Zwangerschap-en-geboorte [Geraadpleegd: 13 februari 2015].
Valuesets
EstimatingMethodCodelist
| Valueset OID: 2.16.840.1.113883.2.4.3.11.60.40.2.7.14.1 | Binding: Extensible | Status: Active |
| Conceptname | Conceptcode | Codesystem name | Codesystem OID | Description |
| Date of delivery estimation based on diagnostic ultrasonography | 31541000146106 | SNOMED CT | 2.16.840.1.113883.6.96 | Echoscopie |
| Date of delivery estimation based on last period | 31521000146100 | SNOMED CT | 2.16.840.1.113883.6.96 | Laatste menstruatie |
| Date of delivery estimation based on ovulation | 31531000146103 | SNOMED CT | 2.16.840.1.113883.6.96 | Ovulatie |
| Value Other (OTH) from codesystem NullFlavor (OID: 2.16.840.1.113883.5.1008) is allowed in this valueset. | ||||
This information model in other releases
- Release 2015, (Version 1.0)
- Release 2016, (Version 3.0)
- Release 2017, (Version 3.1)
- Prerelease 2018-2, (Version 3.1)
- Prerelease 2019-2, (Version 3.1.1)
- Release 2020, (Version 4.0)
- Prerelease 2021-2, (Version 4.1)
- Prerelease 2022-1, (Version 4.1)
- Prerelease 2023-1, (Version 4.1)
- Release 2024, (Version 4.1)
Information model references
This information model refers to
- --
This information model is used in
- --
Technical specifications in HL7v3 CDA and HL7 FHIR
To exchange information based on health and care information models, additional, more technical specifications are required.
Not every environment can handle the same technical specifications. For this reason, there are several types of technical specifications:
- HL7® version 3 CDA compatible specifications, available through the Nictiz ART-DECOR® environment

- HL7® FHIR® compatible specifications, available through the Nictiz environment on the Simplifier FHIR

Downloads
This information model is also available as pdf file
or as spreadsheet
About this information
The information in this wikipage is based on prerelease 2026-1
SNOMED CT and LOINC codes are based on:
- SNOMED Clinical Terms versie: 20260331 [R] (maart 2026-editie)
- LOINC version 2.81
Conditions for use are located on the mainpage ![]()
This page is generated on 18/04/2026 18:39:43 with ZibExtraction v. 10.0.9604.31200