Zwangerschap-v4.1(2026-1NL)
Algemeen
Naam: nl.zorg.Zwangerschap ![]()
Versie: 4.1
ZIB Status:Final
Publicatie: 2026-1
Publicatie status: Prepublished
Publicatie datum: 17-04-2026
Metadata
| DCM::CoderList | Werkgroep RadB Verpleegkundige Gegevens |
| DCM::ContactInformation.Address | * |
| DCM::ContactInformation.Name | * |
| DCM::ContactInformation.Telecom | * |
| DCM::ContentAuthorList | Werkgroep RadB Verpleegkundige Gegevens |
| DCM::CreationDate | 7-7-2014 |
| DCM::DeprecatedDate | |
| DCM::DescriptionLanguage | nl |
| DCM::EndorsingAuthority.Address | |
| DCM::EndorsingAuthority.Name | PM |
| DCM::EndorsingAuthority.Telecom | |
| DCM::Id | 2.16.840.1.113883.2.4.3.11.60.40.3.7.14 |
| DCM::KeywordList | Zwangerschap, zwanger, graviditeit, pariteit |
| DCM::LifecycleStatus | Final |
| DCM::ModelerList | Werkgroep RadB Verpleegkundige Gegevens |
| DCM::Name | nl.zorg.Zwangerschap |
| DCM::PublicationDate | 17-04-2026 |
| DCM::PublicationStatus | Prepublished |
| DCM::ReviewerList | Projectgroep RadB Verpleegkundige Gegevens & Kerngroep Registratie aan de Bron |
| DCM::RevisionDate | 30-09-2021 |
| DCM::Supersedes | nl.zorg.Zwangerschap-v4.0 |
| DCM::Version | 4.1 |
| HCIM::PublicationLanguage | NL |
Revision History
Publicatieversie 1.0 (01-07-2015)
Publicatieversie 3.0 (01-05-2016)
| ZIB-453 | Wijziging naamgeving ZIB's en logo's door andere opzet van beheer |
Publicatieversie 3.1 (04-09-2017)
| ZIB-436 | Toevoegen datum laatste menstruatie aan bouwsteen. |
| ZIB-543 | Toevoegen datum laatste menstruatie. |
Publicatieversie 3.1.1 (31-01-2020)
| ZIB-907 | A terme datum in zwangerschap vertaling |
Publicatieversie 4.0 (01-09-2020)
| ZIB-890 | zib Zwangerschap |
Publicatieversie 4.1 (01-12-2021)
| ZIB-1201 | Terminologie koppeling Zwangerschap |
Concept
Zwangerschap of graviditeit is de toestand waarin een vrouw een bevruchte eicel, en vervolgens embryo en foetus, in zich draagt. Een zwangerschapsduur tussen 37 en 42 weken wordt als normaal beschouwd. De periode van 37 tot 42 weken wordt de "à terme periode" genoemd. De term graviditeit wordt ook gebruikt voor het aantal malen dat een vrouw zwanger is geweest. Samen met de pariteit, het aantal keren dat een vrouw bevallen is, geeft dit inzicht in de obstetrische voorgeschiedenis van de patiënt.
Purpose
Indien er sprake is van zwangerschap is het van groot belang om dit te vermelden, omdat dit specifieke aandacht vraagt in de verzorging. De zwangerschap kan de keuze voor een behandeling, de behandeling zelf en de verzorging van de patiënt beïnvloeden.
Evidence Base
Bij het opstellen van deze bouwsteen is de informatiestandaard Perinatologie geraadpleegd.
Information Model

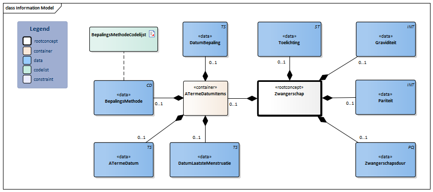
| Type | Id | Concept | Card. | Definitie | DefinitieCode | Verwijzing | |||||||
| NL-CM:7.14.1 | Rootconcept van de bouwsteen Zwangerschap. Dit concept bevat alle gegevenselementen van de bouwsteen Zwangerschap. |
|
|||||||||||
| NL-CM:7.14.4 | 0..1 | Duur van de zwangerschap op het moment van vragen. De duur kan in dagen (d) of weken (wk) opgegeven worden. |
|
||||||||||
| NL-CM:7.14.6 | 0..1 | Aantal voorafgaande zwangerschappen die eindigden met een partus (>= 16w 0d / 112 dagen). |
|
||||||||||
| NL-CM:7.14.5 | 0..1 | Het aantal keren dat de vrouw zwanger is geworden (inclusief deze). |
|
||||||||||
| NL-CM:7.14.7 | 0..1 | De toelichting op de zwangerschap. |
|
||||||||||
| NL-CM:7.14.9 | 0..1 | Container van het concept ATermeDatumItems. Deze container bevat alle gegevenselementen van het concept ATermeDatumItems. | |||||||||||
| NL-CM:7.14.3 | 0..1 | De datum waarop de zwangerschap naar verwachting 40w 0d is (280 dagen). Op meerdere momenten in de zwangerschap kunnen verschillende à terme datum worden gehanteerd. |
|
||||||||||
| NL-CM:7.14.10 | 0..1 | Methode waarop de à terme datum is bepaald. |
| ||||||||||
| NL-CM:7.14.11 | 0..1 | Datum waarop de à terme datum is vastgesteld. | |||||||||||
| NL-CM:7.14.8 | 0..1 | De datum van de aanvang van de laatste menstruatie. |
|
||||||||||
Kolommen Concept en DefinitieCode: houdt de muis boven de waarde voor meer informatie
Voor uitleg over de gebruikte symbolen, zie de legenda pagina
Example Instances
| Zwangerschap | |
| Zwangerschapsduur | 24 weken |
| Graviditeit | 2 |
| Pariteit | 1 |
| Toelichting | Mevrouw is vaak misselijk in de ochtend. |
| ATermeDatumItems | |
| ATermeDatum | 08-01-2015 |
| BepalingsMethode | Echoscopie |
| BepalingsDatum | 15-07-2014 |
| DatumLaatsteMenstruatie | -- |
References
1. Dataset Perinatologie. [Online] Beschikbaar op:http://www.nictiz.nl/page/Standaarden/Informatiestandaarden/Zwangerschap-en-geboorte [Geraadpleegd: 13 februari 2015].
Valuesets
BepalingsMethodeCodelijst
| Valueset OID: 2.16.840.1.113883.2.4.3.11.60.40.2.7.14.1 | Binding: Extensible | Status: Active |
| Conceptnaam | Conceptcode | Codestelselnaam | Codesysteem OID | Omschrijving |
| Aterme datum berekend door middel van diagnostische echografie | 31541000146106 | SNOMED CT | 2.16.840.1.113883.6.96 | Echoscopie |
| Aterme datum berekend op basis van laatste menstruatie | 31521000146100 | SNOMED CT | 2.16.840.1.113883.6.96 | Laatste menstruatie |
| Aterme datum berekend op basis van ovulatie | 31531000146103 | SNOMED CT | 2.16.840.1.113883.6.96 | Ovulatie |
| Waarde Other (OTH) uit codestelsel NullFlavor (OID: 2.16.840.1.113883.5.1008) is toegestaan in deze waardenlijst. | ||||
Deze bouwsteen in overige publicaties
- Publicatie 2015, (Versie 1.0)
- Publicatie 2016, (Versie 3.0)
- Publicatie 2017, (Versie 3.1)
- Pre-publicatie 2018-2, (Versie 3.1)
- Pre-publicatie 2019-2, (Versie 3.1.1)
- Publicatie 2020, (Versie 4.0)
- Pre-publicatie 2021-2, (Versie 4.1)
- Pre-publicatie 2022-1, (Versie 4.1)
- Pre-publicatie 2023-1, (Versie 4.1)
- Publicatie 2024, (Versie 4.1)
Bouwsteen verwijzingen
Deze bouwsteen verwijst naar
- --
Deze bouwsteen wordt gebruikt in
- --
Technische specificaties in HL7v3 CDA en HL7 FHIR
Om informatie op basis van zorginformatiebouwstenen uit te wisselen zijn aanvullende, meer technische specificaties nodig.
Niet iedere omgeving kan met dezelfde technische specificaties overweg. Om deze reden zijn er meerdere typen technische specificaties:
- HL7® versie 3 CDA compatibele specificaties, beschikbaar via de Nictiz ART-DECOR® omgeving

- HL7® FHIR® compatibele specificaties, beschikbaar via de Nictiz-omgeving op de Simplifier FHIR Registry

Downloads
De bouwsteen is ook beschikbaar als pdf bestand
of als spreadsheet
Over deze informatie
De informatie in deze wiki pagina is gebaseerd op de prepublicatie 2026-1
SNOMED CT en LOINC codes zijn gebaseeerd op:
- SNOMED Clinical Terms versie: 20260331 [R] (maart 2026-editie)
- LOINC version 2.81
De voorwaarden van gebruik staan op de beginpagina ![]()
Deze pagina is gegenereerd op 18/04/2026 17:26:07 met ZibExtraction v. 10.0.9604.31200