FeedingPatternInfant-v1.1.3(2026-1EN)
General information
Name: nl.zorg.FeedingPatternInfant ![]()
Version: 1.1.3
HCIM Status:Final
Release: 2026-1
Release status: Prepublished
Release date: 17-04-2026
Metadata
| DCM::CoderList | Werkgroep RadB Verpleegkundige Gegevens |
| DCM::ContactInformation.Address | * |
| DCM::ContactInformation.Name | * |
| DCM::ContactInformation.Telecom | * |
| DCM::ContentAuthorList | Werkgroep RadB Verpleegkundige Gegevens |
| DCM::CreationDate | 11-10-2016 |
| DCM::DeprecatedDate | |
| DCM::DescriptionLanguage | nl |
| DCM::EndorsingAuthority.Address | |
| DCM::EndorsingAuthority.Name | |
| DCM::EndorsingAuthority.Telecom | |
| DCM::Id | 2.16.840.1.113883.2.4.3.11.60.40.3.4.31 |
| DCM::KeywordList | Voedingspatroon, zuigeling, voeding |
| DCM::LifecycleStatus | Final |
| DCM::ModelerList | Werkgroep RadB Verpleegkundige Gegevens |
| DCM::Name | nl.zorg.VoedingspatroonZuigeling |
| DCM::PublicationDate | 17-04-2026 |
| DCM::PublicationStatus | Prepublished |
| DCM::ReviewerList | Projectgroep RadB Verpleegkundige Gegevens & Kerngroep Registratie aan de Bron |
| DCM::RevisionDate | 03-09-2023 |
| DCM::Supersedes | nl.zorg.VoedingspatroonZuigeling-v1.1.2 |
| DCM::Version | 1.1.3 |
| HCIM::PublicationLanguage | EN |
Revision History
Only available in Dutch
Publicatieversie 1.0 (04-09-2017)
Publicatieversie 1.1 (01-09-2020)
| ZIB-921 | Terminologie voor VoedingspatroonZuigeling |
| ZIB-933 | definitionCodes zib Nl.zorg.VoedingspatroonZuigeling-v1.0(2017NL) definitioncodes |
Publicatieversie 1.1.1 (01-12-2021)
| ZIB-1575 | Deprecated termen en waardelijsten uit de prepublicatie halen |
Publicatieversie 1.1.2 (10-06-2022)
| ZIB-1629 | VoedingspatroonZuigeling-v1.1(2020NL) wiki pagina bevat irrelevante opmerking |
Publicatieversie 1.1.3 (15-10-2023)
| ZIB-1924 | Tekstuele wijzigingen zib VoedingspatroonZuigeling |
Concept
A healthy diet means that we do not consume too much or too little (energy intake balanced with energy use) and that the composition of food (mainly important nutrients) follows the recommendations from the Health Council. For an infant, this means that the child receives breastfeeding or formula milk or a combination thereof.
Purpose
The purpose is to register which type of feeding the infant receives and when, to enable early estimation whether there are problems or whether the care surrounding feeding the infant can be taken over.
Evidence Base
The definitions of the concepts were (partly) based on the Multidisciplinary guideline Breastfeeding by the NCJ.
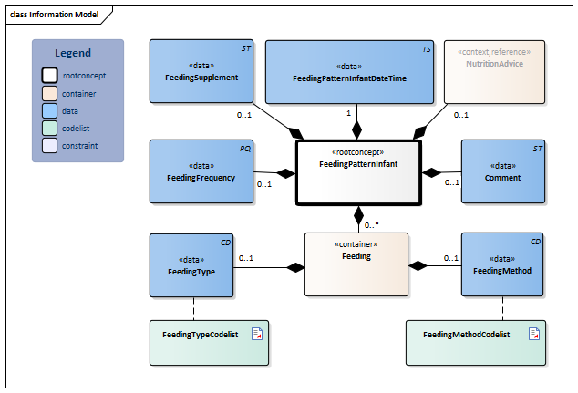
Information Model

| Type | Id | Concept | Card. | Definition | DefinitionCode | Reference | ||||||||
| NL-CM:4.31.1 | Root concept of the FeedingPatternInfant information model. This root concept contains all data elements of the FeedingPatternInfant information model. |
|
||||||||||||
| NL-CM:4.31.6 | 1 | The date and time on which the characteristics of feeding of the infant are registered. | ||||||||||||
| NL-CM:4.31.7 | 0..1 | It is possible to add supplements to breast and formula milk, such as locust bean gum to thicken milk in case of infant reflux. |
|
|||||||||||
| NL-CM:4.31.5 | 0..1 | The number of feeding gifts within 24 hours. |
|
|||||||||||
| NL-CM:4.31.8 | 0..1 | Comment on the feeding of the infant. |
|
|||||||||||
| NL-CM:4.31.9 | 0..1 | This is a reference to the root concept NutritionAdvice of information model NutritionAdvice. |
|
| ||||||||||
| NL-CM:4.31.2 | 0..* | Container of the Feeding concept. This container contains all data elements of the Feeding concept.
Several combinations are possible: 1) FeedingType breast milk, FeedingMethod breast fed = to give breastfeeding naturally. 2) FeedingType breast milk, FeedingMethod bottle fed = to give expressed breast milk via bottle. 3) FeedingType formula milk, FeedingMethod bottle fed = to give formula milk via bottle. Fill in the container for each relevant combination. |
|
|||||||||||
| NL-CM:4.31.3 | 0..1 | The type of feeding (breast or formula milk) that is given to the infant. |
|
| ||||||||||
| NL-CM:4.31.4 | 0..1 | The method how the feeding is given to the infant. |
|
| ||||||||||
Columns Concept and DefinitionCode: hover over the values for more information
For explanation of the symbols, please see the legend page
Example Instances
Only available in Dutch
| VoedingspatroonZuigeling | |
| VoedingSoort | Moedermelk |
| VoedingMethode | Borstvoeding krijgen |
| VoedingFrequentie | 6 keer per 24 uur |
| VoedingToevoeging | Geen |
| VoedingspatroonZuigelingDatumTijd | 20-12-2016 10:00 |
| Toelichting | Heeft veel zuigbehoefte en krijgt fopspeen voor de nacht |
Instructions
The container Feeding can be filled in multiple times to denote different combinations of type of milk given and method used to feed. Several combinations are possible:
1) FeedingType breast milk, FeedingMethod breast fed = to give breastfeeding naturally.
2) FeedingType breast milk, FeedingMethod bottle fed = to give expressed breast milk via bottle.
3) FeedingType formula milk, FeedingMethod bottle fed = to give formula milk via bottle.
Fill in the container for each relevant combination.
Valuesets
FeedingMethodCodelist
| Valueset OID: 2.16.840.1.113883.2.4.3.11.60.40.2.4.31.2 | Binding: Extensible | Status: Active |
| Conceptname | Conceptcode | Codesystem name | Codesystem OID | Description |
| Breastfed | 169741004 | SNOMED CT | 2.16.840.1.113883.6.96 | Borstvoeding krijgen |
| Infant bottle fed | 268472006 | SNOMED CT | 2.16.840.1.113883.6.96 | Voeding via fles |
| Value Other (OTH) from codesystem NullFlavor (OID: 2.16.840.1.113883.5.1008) is allowed in this valueset. | ||||
FeedingTypeCodelist
| Valueset OID: 2.16.840.1.113883.2.4.3.11.60.40.2.4.31.1 | Binding: Extensible | Status: Active |
| Conceptname | Conceptcode | Codesystem name | Codesystem OID | Description |
| Breast milk | 226789007 | SNOMED CT | 2.16.840.1.113883.6.96 | Moedermelk |
| Formula milk | 386127005 | SNOMED CT | 2.16.840.1.113883.6.96 | Kunstvoeding |
| Value Other (OTH) from codesystem NullFlavor (OID: 2.16.840.1.113883.5.1008) is allowed in this valueset. | ||||
This information model in other releases
- Release 2017, (Version 1.0)
- Prerelease 2018-2, (Version 1.0)
- Prerelease 2019-2, (Version 1.0)
- Release 2020, (Version 1.1)
- Prerelease 2021-2, (Version 1.1.1)
- Prerelease 2022-1, (Version 1.1.2)
- Prerelease 2023-1, (Version 1.1.3)
- Release 2024, (Version 1.1.3)
Information model references
This information model refers to
- --
This information model is used in
- --
Technical specifications in HL7v3 CDA and HL7 FHIR
To exchange information based on health and care information models, additional, more technical specifications are required.
Not every environment can handle the same technical specifications. For this reason, there are several types of technical specifications:
- HL7® version 3 CDA compatible specifications, available through the Nictiz ART-DECOR® environment

- HL7® FHIR® compatible specifications, available through the Nictiz environment on the Simplifier FHIR

Downloads
This information model is also available as pdf file
or as spreadsheet
About this information
The information in this wikipage is based on prerelease 2026-1
SNOMED CT and LOINC codes are based on:
- SNOMED Clinical Terms versie: 20260331 [R] (maart 2026-editie)
- LOINC version 2.81
Conditions for use are located on the mainpage ![]()
This page is generated on 18/04/2026 18:39:25 with ZibExtraction v. 10.0.9604.31200