VoedingspatroonZuigeling-v1.1.3(2026-1NL)

Uit Zorginformatiebouwstenen
Naar navigatie springen Naar zoeken springen



Algemeen

Naam: nl.zorg.VoedingspatroonZuigeling
Versie: 1.1.3
ZIB Status:Final
Publicatie: 2026-1
Publicatie status: Prepublished
Publicatie datum: 17-04-2026


Terug naar ZIB overzicht

Metadata

DCM::CoderList Werkgroep RadB Verpleegkundige Gegevens
DCM::ContactInformation.Address *
DCM::ContactInformation.Name *
DCM::ContactInformation.Telecom *
DCM::ContentAuthorList Werkgroep RadB Verpleegkundige Gegevens
DCM::CreationDate 11-10-2016
DCM::DeprecatedDate
DCM::DescriptionLanguage nl
DCM::EndorsingAuthority.Address
DCM::EndorsingAuthority.Name
DCM::EndorsingAuthority.Telecom
DCM::Id 2.16.840.1.113883.2.4.3.11.60.40.3.4.31
DCM::KeywordList Voedingspatroon, zuigeling, voeding
DCM::LifecycleStatus Final
DCM::ModelerList Werkgroep RadB Verpleegkundige Gegevens
DCM::Name nl.zorg.VoedingspatroonZuigeling
DCM::PublicationDate 17-04-2026
DCM::PublicationStatus Prepublished
DCM::ReviewerList Projectgroep RadB Verpleegkundige Gegevens & Kerngroep Registratie aan de Bron
DCM::RevisionDate 03-09-2023
DCM::Supersedes nl.zorg.VoedingspatroonZuigeling-v1.1.2
DCM::Version 1.1.3
HCIM::PublicationLanguage NL

Revision History

Publicatieversie 1.0 (04-09-2017)

Publicatieversie 1.1 (01-09-2020)

ZIB-921 Terminologie voor VoedingspatroonZuigeling
ZIB-933 definitionCodes zib Nl.zorg.VoedingspatroonZuigeling-v1.0(2017NL) definitioncodes

Publicatieversie 1.1.1 (01-12-2021)

ZIB-1575 Deprecated termen en waardelijsten uit de prepublicatie halen

Publicatieversie 1.1.2 (10-06-2022)

ZIB-1629 VoedingspatroonZuigeling-v1.1(2020NL) wiki pagina bevat irrelevante opmerking

Publicatieversie 1.1.3 (15-10-2023)

ZIB-1924 Tekstuele wijzigingen zib VoedingspatroonZuigeling

Concept

Een gezonde voeding houdt in dat we niet te veel of te weinig eten (energie-inname in balans met het energieverbruik) en dat de voedingssamenstelling (m.b.t. belangrijke voedingsstoffen) is zoals aanbevolen door de Gezondheidsraad. Voor een zuigeling betekent dit dat het kind borstvoeding, kunstvoeding of een combinatie hiervan krijgt.

Purpose

Het doel is om vast te leggen welke voeding de zuigeling krijgt en op wat voor een moment, zodat vroegtijdig kan worden ingeschat als er problemen zijn of de zorg voor de voeding aan de zuigeling kan worden overgenomen.

Evidence Base

De definities van de concepten zijn (deels) gebaseerd op de Multidisciplinaire richtlijn Borstvoeding van het NCJ.

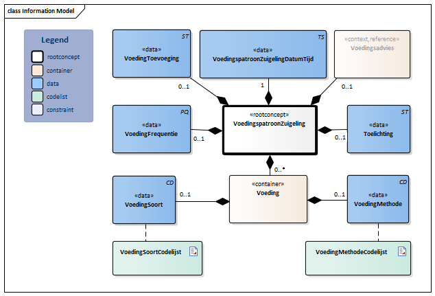
Information Model


Voedingsadvies-v4.0(2026-1NL)#VoedingMethodeCodelijst#4274#4270#4278#4271#4277#VoedingSoortCodelijst#4268#4267#4269


Type Id Concept Card. Definitie DefinitieCode Verwijzing
NL-CM:4.31.1 VoedingspatroonZuigeling Rootconcept van de bouwsteen VoedingspatroonZuigeling. Dit rootconcept bevat alle gegevenselementen van de bouwsteen VoedingspatroonZuigeling.
289145007 Bevinding betreffende voedingspatroon van zuigeling
NL-CM:4.31.6 VoedingspatroonZuigelingDatumTijd 1 De datum en tijd waarop de kenmerken van voeding van de zuigeling zijn geregistreerd.
NL-CM:4.31.7 VoedingToevoeging 0..1 Het is mogelijk om toevoegingen aan borst- en kunstvoeding toe te voegen, zoals johannesbroodpitmeel om de voeding dikker te maken bij reflux van de zuigeling.
373453009 Voedingssupplement
NL-CM:4.31.5 VoedingFrequentie 0..1 Het aantal giften van voeding per 24 uur.
364653007 Frequentie van voeding van zuigeling
NL-CM:4.31.8 Toelichting 0..1 De toelichting op de voeding van de zuigeling.
48767-8 Verklarend commentaar [interpretatie] in {systeem} (tekstueel)
NL-CM:4.31.9 Voedingsadvies 0..1 Dit is een verwijzing naar het rootconcept Voedingsadvies van de bouwsteen Voedingsadvies.
386461003 Voorlichten over zuigelingenvoeding
Voedingsadvies
NL-CM:4.31.2 Voeding 0..* Container van het concept Voeding. Deze container bevat alle gegevenselementen van het concept Voeding.

Er zijn verschillende combinaties mogelijk: 1) VoedingSoort borstvoeding, VoedingMethode borstvoeding = borst geven op de natuurlijke wijze. 2) VoedingSoort borstvoeding, VoedingMethode flesvoeding = afgekolfte borstvoeding geven per fles. 3) VoedingSoort kunstvoeding, VoedingMethode flesvoeding = fles met kunstvoeding geven. Vul de container voor elke relevante combinatie in.

230126006 Bevinding betreffende voeden van zuigeling
NL-CM:4.31.3 VoedingSoort 0..1 Het soort voeding (borst- of kunstvoeding) wat aan de zuigeling wordt gegeven.
109021000146107 Soort zuigelingenvoeding
VoedingSoortCodelijst
NL-CM:4.31.4 VoedingMethode 0..1 De manier waarop de voeding aan de zuigeling wordt gegeven.
169740003 Wijze van voeden van zuigeling
VoedingMethodeCodelijst

Kolommen Concept en DefinitieCode: houdt de muis boven de waarde voor meer informatie
Voor uitleg over de gebruikte symbolen, zie de legenda pagina

Example Instances

VoedingspatroonZuigeling
VoedingSoort Moedermelk
VoedingMethode Borstvoeding krijgen
VoedingFrequentie 6 keer per 24 uur
VoedingToevoeging Geen
VoedingspatroonZuigelingDatumTijd 20-12-2016 10:00
Toelichting Heeft veel zuigbehoefte en krijgt fopspeen voor de nacht

Instructions

De container Voeding kan meermalen ingevuld worden om verschillende combinaties aan soort melk en voedingsmethode weer te geven. Er zijn verschillende combinaties mogelijk:
1) VoedingSoort borstvoeding, VoedingMethode borstvoeding = borst geven op de natuurlijke wijze.
2) VoedingSoort borstvoeding, VoedingMethode flesvoeding = afgekolfte borstvoeding geven per fles.
3) VoedingSoort kunstvoeding, VoedingMethode flesvoeding = fles met kunstvoeding geven.
Vul de container voor elke relevante combinatie in.

Valuesets

VoedingMethodeCodelijst

Valueset OID: 2.16.840.1.113883.2.4.3.11.60.40.2.4.31.2 Binding: Extensible Status: Active
Conceptnaam Conceptcode Codestelselnaam Codesysteem OID Omschrijving
Zuigeling krijgt voeding via borst 169741004 SNOMED CT 2.16.840.1.113883.6.96 Borstvoeding krijgen
Zuigeling krijgt voeding via fles 268472006 SNOMED CT 2.16.840.1.113883.6.96 Voeding via fles
Waarde Other (OTH) uit codestelsel NullFlavor (OID: 2.16.840.1.113883.5.1008) is toegestaan in deze waardenlijst.

VoedingSoortCodelijst

Valueset OID: 2.16.840.1.113883.2.4.3.11.60.40.2.4.31.1 Binding: Extensible Status: Active
Conceptnaam Conceptcode Codestelselnaam Codesysteem OID Omschrijving
Moedermelk 226789007 SNOMED CT 2.16.840.1.113883.6.96 Moedermelk
Kunstvoeding 386127005 SNOMED CT 2.16.840.1.113883.6.96 Kunstvoeding
Waarde Other (OTH) uit codestelsel NullFlavor (OID: 2.16.840.1.113883.5.1008) is toegestaan in deze waardenlijst.

Deze bouwsteen in overige publicaties

Bouwsteen verwijzingen

Deze bouwsteen verwijst naar

--

Deze bouwsteen wordt gebruikt in

--

Technische specificaties in HL7v3 CDA en HL7 FHIR

Om informatie op basis van zorginformatiebouwstenen uit te wisselen zijn aanvullende, meer technische specificaties nodig.
Niet iedere omgeving kan met dezelfde technische specificaties overweg. Om deze reden zijn er meerdere typen technische specificaties:

  • HL7® versie 3 CDA compatibele specificaties, beschikbaar via de Nictiz ART-DECOR® omgeving
  • HL7® FHIR® compatibele specificaties, beschikbaar via de Nictiz-omgeving op de Simplifier FHIR Registry

Downloads

De bouwsteen is ook beschikbaar als pdf bestand of als spreadsheet

Over deze informatie

De informatie in deze wiki pagina is gebaseerd op de prepublicatie 2026-1
SNOMED CT en LOINC codes zijn gebaseeerd op:

  • SNOMED Clinical Terms versie: 20260331 [R] (maart 2026-editie)
  • LOINC version 2.81

De voorwaarden van gebruik staan op de beginpagina
Deze pagina is gegenereerd op 18/04/2026 17:25:51 met ZibExtraction v. 10.0.9604.31200


Terug naar ZIB overzicht