Contactgegevens-v1.3.1(2026-1NL)
Algemeen
Naam: nl.zorg.part.Contactgegevens ![]()
Versie: 1.3.1
ZIB Status:Draft
Publicatie: 2026-1
Publicatie status: Unpublished
Publicatie datum:
Metadata
| DCM::CoderList | Kerngroep Registratie aan de Bron |
| DCM::ContactInformation.Address | * |
| DCM::ContactInformation.Name | * |
| DCM::ContactInformation.Telecom | * |
| DCM::ContentAuthorList | Projectgroep Generieke Overdrachtsgegevens & Kerngroep Registratie aan de Bron |
| DCM::CreationDate | 3-7-2017 |
| DCM::DeprecatedDate | |
| DCM::DescriptionLanguage | nl |
| DCM::EndorsingAuthority.Address | |
| DCM::EndorsingAuthority.Name | PM |
| DCM::EndorsingAuthority.Telecom | |
| DCM::Id | 2.16.840.1.113883.2.4.3.11.60.40.3.20.6 |
| DCM::KeywordList | |
| DCM::LifecycleStatus | Draft |
| DCM::ModelerList | Kerngroep Registratie aan de Bron |
| DCM::Name | nl.zorg.part.Contactgegevens |
| DCM::PublicationDate | |
| DCM::PublicationStatus | Unpublished |
| DCM::ReviewerList | Projectgroep Generieke Overdrachtsgegevens & Kerngroep Registratie aan de Bron |
| DCM::RevisionDate | 11-09-2023 |
| DCM::Supersedes | nl.zorg.part.Contactgegevens-v1.3 |
| DCM::Version | 1.3.1 |
| HCIM::PublicationLanguage | NL |
Revision History
Publicatieversie 1.0 (04-09-2017)
| ZIB-492 | Waar past faxnummer voor zorgverlener / zorgaanbieder (patiënt) in de ZIB |
Publicatieversie 1.1 (06-07-2019)
| ZIB-760 | Telefoonnummer, toelichting veld toevoegen |
Publicatieversie 1.1.1 (31-01-2020)
| ZIB-760 | Telefoonnummer, toelichting veld toevoegen |
| ZIB-900 | NumberType Codelist |
Publicatieversie 1.2 (01-09-2020)
| ZIB-958 | telecomtype waarom verplicht (1..1) in subbouwsteen contactgegevens |
Publicatieversie 1.2.1 (01-12-2021)
| ZIB-1436 | Conceptnamen corrigeren in EmailSoortCodelijst, NummerSoortCodelijst en TelecomTypeCodelijst |
Publicatieversie 1.3 (10-06-2022)
| ZIB-1070 | Verplichting Telecomtype weghalen + aanpassen codelijsten TelecomType en NummerSoort |
| ZIB-1652 | Uitbreiden Contactgegevens met typen zoals spoednummer |
Publicatieversie 1.3.1 (15-10-2023)
| ZIB-1807 | ContactInformation spelfout |
Concept
Contactgegevens bevatten de telefoonnummers en e-mail adressen van een persoon of organisatie.
Dit is een subbouwsteen.
Purpose
Contactgegevens worden gebruikt om met een persoon of organisatie in contact te treden.
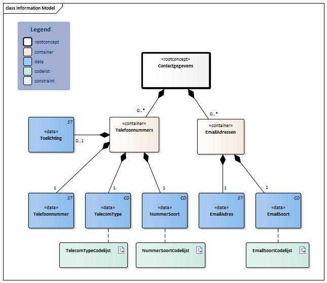
Information Model

| Type | Id | Concept | Card. | Definitie | DefinitieCode | Verwijzing | |||||||
| NL-CM:20.6.1 | Rootconcept van de sub-bouwsteen Contactgegevens. Dit rootconcept bevat alle gegevenselementen van de sub-bouwsteen Contactgegevens. | ||||||||||||
| NL-CM:20.6.2 | 0..* | Container van het concept Telefoonnummers. Deze container bevat alle gegevenselementen van het concept Telefoonnummers. | |||||||||||
| NL-CM:20.6.4 | 1 | Een telefoonnummer van de persoon. | |||||||||||
| NL-CM:20.6.5 | 1 | Het type netwerk of apparaat waar het telefoonummer aan verbonden is |
| ||||||||||
| NL-CM:20.6.6 | 1 | Met NummerSoort kan aangegeven worden of het om een vast, tijdelijk, werk nummer gaat. |
| ||||||||||
| NL-CM:20.6.9 | 0..1 | Toelichting over het telefoonnummer en over het gebruik ervan. Aangegeven kan bijvoorbeeld worden dat het een afdelingsnummer is (bij zorgverleners) of dat de bereikbaarheid slecht gedurende een aangegeven deel van de dag mogelijk is. |
|
||||||||||
| NL-CM:20.6.3 | 0..* | Container van het concept EmailAdressen. Deze container bevat alle gegevenselementen van het concept Emailadressen. | |||||||||||
| NL-CM:20.6.7 | 1 | Een e-mailadres van de persoon | |||||||||||
| NL-CM:20.6.8 | 1 | Met EmailSoort kan aangegeven worden of het om een prive of zakelijk e-mail adres gaat. |
| ||||||||||
Kolommen Concept en DefinitieCode: houdt de muis boven de waarde voor meer informatie
Voor uitleg over de gebruikte symbolen, zie de legenda pagina
Example Instances
| Contactinformatie | |
| Telefoonnummers | |
| Telefoonnummer | +31611234567 |
| TelecomType | Mobiel telefoonnummer |
| NummerSoort | Zakelijk telefoonnummer |
| EmailAdressen | |
| EmailAdres | giesput@myweb.nl |
| EmailSoort | Privé e-mailadres |
Valuesets
EmailSoortCodelijst
| Valueset OID: 2.16.840.1.113883.2.4.3.11.60.40.2.20.6.3 | Binding: Extensible | Status: Active |
| Conceptnaam | Conceptcode | Codestelselnaam | Codesysteem OID | Omschrijving |
| Primary Home | HP | AddressUse | 2.16.840.1.113883.5.1119 | Privé e-mailadres |
| Work Place | WP | AddressUse | 2.16.840.1.113883.5.1119 | Zakelijk e-mailadres |
| Waarde Other (OTH) uit codestelsel NullFlavor (OID: 2.16.840.1.113883.5.1008) is toegestaan in deze waardenlijst. | ||||
NummerSoortCodelijst
| Valueset OID: 2.16.840.1.113883.2.4.3.11.60.40.2.20.6.2 | Binding: Extensible | Status: Active |
| Conceptnaam | Conceptcode | Codestelselnaam | Codesysteem OID | Omschrijving |
| Primary Home | HP | AddressUse | 2.16.840.1.113883.5.1119 | Privé telefoonnummer |
| Temporary Address | TMP | AddressUse | 2.16.840.1.113883.5.1119 | Tijdelijk telefoonnummer |
| Work Place | WP | AddressUse | 2.16.840.1.113883.5.1119 | Zakelijk telefoonnummer |
| Emergencycontact | EC | AddressUse | 2.16.840.1.113883.5.1119 | Spoednummer |
| Waarde Other (OTH) uit codestelsel NullFlavor (OID: 2.16.840.1.113883.5.1008) is toegestaan in deze waardenlijst. | ||||
TelecomTypeCodelijst
| Valueset OID: 2.16.840.1.113883.2.4.3.11.60.40.2.20.6.1 | Binding: Extensible | Status: Active |
| Conceptnaam | Conceptcode | Codestelselnaam | Codesysteem OID | Omschrijving |
| Vaste lijn | LL | TelecomDeviceTypes | 2.16.840.1.113883.2.4.3.11.60.40.4.22.1 | Vast telefoonnummer |
| Fax | FAX | TelecomDeviceTypes | 2.16.840.1.113883.2.4.3.11.60.40.4.22.1 | Fax |
| Mobile Contact | MC | AddressUse | 2.16.840.1.113883.5.1119 | Mobiel telefoonnummer |
| Pager | PG | AddressUse | 2.16.840.1.113883.5.1119 | Pieper |
| Waarde Other (OTH) uit codestelsel NullFlavor (OID: 2.16.840.1.113883.5.1008) is toegestaan in deze waardenlijst. | ||||
Deze bouwsteen in overige publicaties
- Publicatie 2017, (Versie 1.0)
- Pre-publicatie 2018-2, (Versie 1.0)
- Pre-publicatie 2019-2, (Versie 1.1.1)
- Publicatie 2020, (Versie 1.2)
- Pre-publicatie 2021-2, (Versie 1.2.1)
- Pre-publicatie 2022-1, (Versie 1.3)
- Pre-publicatie 2023-1, (Versie 1.3.1)
- Publicatie 2024, (Versie 1.3.1)
Bouwsteen verwijzingen
Deze bouwsteen verwijst naar
- --
Deze bouwsteen wordt gebruikt in
Technische specificaties in HL7v3 CDA en HL7 FHIR
Om informatie op basis van zorginformatiebouwstenen uit te wisselen zijn aanvullende, meer technische specificaties nodig.
Niet iedere omgeving kan met dezelfde technische specificaties overweg. Om deze reden zijn er meerdere typen technische specificaties:
- HL7® versie 3 CDA compatibele specificaties, beschikbaar via de Nictiz ART-DECOR® omgeving

- HL7® FHIR® compatibele specificaties, beschikbaar via de Nictiz-omgeving op de Simplifier FHIR Registry

Downloads
De bouwsteen is ook beschikbaar als pdf bestand
of als spreadsheet
Over deze informatie
De informatie in deze wiki pagina is gebaseerd op de prepublicatie 2026-1
SNOMED CT en LOINC codes zijn gebaseeerd op:
- SNOMED Clinical Terms versie: 20260331 [R] (maart 2026-editie)
- LOINC version 2.81
De voorwaarden van gebruik staan op de beginpagina ![]()
Deze pagina is gegenereerd op 17/04/2026 11:03:49 met ZibExtraction v. 10.0.9603.19166