ContactInformation-v1.3.1(2026-1EN)
General information
Name: nl.zorg.part.ContactInformation ![]()
Version: 1.3.1
HCIM Status:Final
Release: 2026-1
Release status: Prepublished
Release date: 17-04-2026
Metadata
| DCM::CoderList | Kerngroep Registratie aan de Bron |
| DCM::ContactInformation.Address | * |
| DCM::ContactInformation.Name | * |
| DCM::ContactInformation.Telecom | * |
| DCM::ContentAuthorList | Projectgroep Generieke Overdrachtsgegevens & Kerngroep Registratie aan de Bron |
| DCM::CreationDate | 3-7-2017 |
| DCM::DeprecatedDate | |
| DCM::DescriptionLanguage | nl |
| DCM::EndorsingAuthority.Address | |
| DCM::EndorsingAuthority.Name | PM |
| DCM::EndorsingAuthority.Telecom | |
| DCM::Id | 2.16.840.1.113883.2.4.3.11.60.40.3.20.6 |
| DCM::KeywordList | |
| DCM::LifecycleStatus | Final |
| DCM::ModelerList | Kerngroep Registratie aan de Bron |
| DCM::Name | nl.zorg.part.Contactgegevens |
| DCM::PublicationDate | 17-04-2026 |
| DCM::PublicationStatus | Prepublished |
| DCM::ReviewerList | Projectgroep Generieke Overdrachtsgegevens & Kerngroep Registratie aan de Bron |
| DCM::RevisionDate | 11-09-2023 |
| DCM::Supersedes | nl.zorg.part.Contactgegevens-v1.3 |
| DCM::Version | 1.3.1 |
| HCIM::PublicationLanguage | EN |
Revision History
Only available in Dutch
Publicatieversie 1.0 (04-09-2017)
| ZIB-492 | Waar past faxnummer voor zorgverlener / zorgaanbieder (patiënt) in de ZIB |
Publicatieversie 1.1 (06-07-2019)
| ZIB-760 | Telefoonnummer, toelichting veld toevoegen |
Publicatieversie 1.1.1 (31-01-2020)
| ZIB-760 | Telefoonnummer, toelichting veld toevoegen |
| ZIB-900 | NumberType Codelist |
Publicatieversie 1.2 (01-09-2020)
| ZIB-958 | telecomtype waarom verplicht (1..1) in subbouwsteen contactgegevens |
Publicatieversie 1.2.1 (01-12-2021)
| ZIB-1436 | Conceptnamen corrigeren in EmailSoortCodelijst, NummerSoortCodelijst en TelecomTypeCodelijst |
Publicatieversie 1.3 (10-06-2022)
| ZIB-1070 | Verplichting Telecomtype weghalen + aanpassen codelijsten TelecomType en NummerSoort |
| ZIB-1652 | Uitbreiden Contactgegevens met typen zoals spoednummer |
Publicatieversie 1.3.1 (15-10-2023)
| ZIB-1807 | ContactInformation spelfout |
Concept
Contact information includes a person's telephone numbers and e-mail addresses or organization.
This is a partial information model.
Purpose
Contact information is used to contact a person or organization.
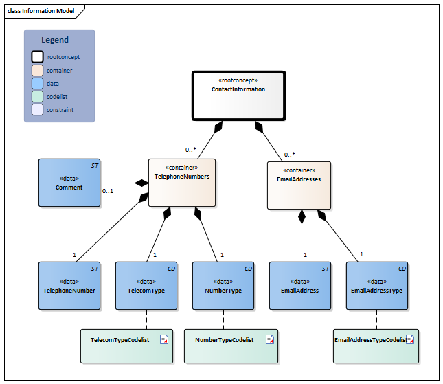
Information Model

| Type | Id | Concept | Card. | Definition | DefinitionCode | Reference | |||||||
| NL-CM:20.6.1 | Root concept of the ContactInformation partial information model. This root concept contains all data elements of the ContactInformation partial information model. | ||||||||||||
| NL-CM:20.6.2 | 0..* | Container of the TelephoneNumbers concept. This container contains all data elements of the TelephoneNumbers concept. | |||||||||||
| NL-CM:20.6.4 | 1 | The person's telephone number. | |||||||||||
| NL-CM:20.6.5 | 1 | The telecom or device type that the telephone number is connected to. |
| ||||||||||
| NL-CM:20.6.6 | 1 | NumberType indicates whether the number is a landline, temporary, work telephone number. |
| ||||||||||
| NL-CM:20.6.9 | 0..1 | Explanation about the telephone number and how to use it. It can be indicated, for example, that it is a department number (for healthcare professionnals) or that availability by phone is only possible during a specified part of the day. |
|
||||||||||
| NL-CM:20.6.3 | 0..* | Container of the E-mailAddresses concept. This container contains all data elements of the E-mailAddresses concept. | |||||||||||
| NL-CM:20.6.7 | 1 | The person's e-mail address | |||||||||||
| NL-CM:20.6.8 | 1 | E-mailAddressType indicates whether it is a private or business e-mail address. |
| ||||||||||
Columns Concept and DefinitionCode: hover over the values for more information
For explanation of the symbols, please see the legend page
Example Instances
Only available in Dutch
| Contactinformatie | |
| Telefoonnummers | |
| Telefoonnummer | +31611234567 |
| TelecomType | Mobiel telefoonnummer |
| NummerSoort | Zakelijk telefoonnummer |
| EmailAdressen | |
| EmailAdres | giesput@myweb.nl |
| EmailSoort | Privé e-mailadres |
Valuesets
EmailAddressTypeCodelist
| Valueset OID: 2.16.840.1.113883.2.4.3.11.60.40.2.20.6.3 | Binding: Extensible | Status: Active |
| Conceptname | Conceptcode | Codesystem name | Codesystem OID | Description |
| Primary Home | HP | AddressUse | 2.16.840.1.113883.5.1119 | Privé e-mailadres |
| Work Place | WP | AddressUse | 2.16.840.1.113883.5.1119 | Zakelijk e-mailadres |
| Value Other (OTH) from codesystem NullFlavor (OID: 2.16.840.1.113883.5.1008) is allowed in this valueset. | ||||
NumberTypeCodelist
| Valueset OID: 2.16.840.1.113883.2.4.3.11.60.40.2.20.6.2 | Binding: Extensible | Status: Active |
| Conceptname | Conceptcode | Codesystem name | Codesystem OID | Description |
| Primary Home | HP | AddressUse | 2.16.840.1.113883.5.1119 | Privé telefoonnummer |
| Temporary Address | TMP | AddressUse | 2.16.840.1.113883.5.1119 | Tijdelijk telefoonnummer |
| Work Place | WP | AddressUse | 2.16.840.1.113883.5.1119 | Zakelijk telefoonnummer |
| Emergencycontact | EC | AddressUse | 2.16.840.1.113883.5.1119 | Spoednummer |
| Value Other (OTH) from codesystem NullFlavor (OID: 2.16.840.1.113883.5.1008) is allowed in this valueset. | ||||
TelecomTypeCodelist
| Valueset OID: 2.16.840.1.113883.2.4.3.11.60.40.2.20.6.1 | Binding: Extensible | Status: Active |
| Conceptname | Conceptcode | Codesystem name | Codesystem OID | Description |
| Land Line | LL | TelecomDeviceTypes | 2.16.840.1.113883.2.4.3.11.60.40.4.22.1 | Vast telefoonnummer |
| Fax | FAX | TelecomDeviceTypes | 2.16.840.1.113883.2.4.3.11.60.40.4.22.1 | Fax |
| Mobile Contact | MC | AddressUse | 2.16.840.1.113883.5.1119 | Mobiel telefoonnummer |
| Pager | PG | AddressUse | 2.16.840.1.113883.5.1119 | Pieper |
| Value Other (OTH) from codesystem NullFlavor (OID: 2.16.840.1.113883.5.1008) is allowed in this valueset. | ||||
This information model in other releases
- Release 2017, (Version 1.0)
- Prerelease 2018-2, (Version 1.0)
- Prerelease 2019-2, (Version 1.1.1)
- Release 2020, (Version 1.2)
- Prerelease 2021-2, (Version 1.2.1)
- Prerelease 2022-1, (Version 1.3)
- Prerelease 2023-1, (Version 1.3.1)
- Release 2024, (Version 1.3.1)
Information model references
This information model refers to
- --
This information model is used in
Technical specifications in HL7v3 CDA and HL7 FHIR
To exchange information based on health and care information models, additional, more technical specifications are required.
Not every environment can handle the same technical specifications. For this reason, there are several types of technical specifications:
- HL7® version 3 CDA compatible specifications, available through the Nictiz ART-DECOR® environment

- HL7® FHIR® compatible specifications, available through the Nictiz environment on the Simplifier FHIR

Downloads
This information model is also available as pdf file
or as spreadsheet
About this information
The information in this wikipage is based on prerelease 2026-1
SNOMED CT and LOINC codes are based on:
- SNOMED Clinical Terms versie: 20260331 [R] (maart 2026-editie)
- LOINC version 2.81
Conditions for use are located on the mainpage ![]()
This page is generated on 19/04/2026 02:06:59 with ZibExtraction v. 10.0.9604.31200