ToiletUseAbility-v3.1.1(2026-1EN)
General information
Name: nl.zorg.ToiletUseAbility ![]()
Version: 3.1.1
HCIM Status:Final
Release: 2026-1
Release status: Prepublished
Release date: 17-04-2026
Metadata
| DCM::CoderList | Werkgroep RadB Verpleegkundige Gegevens |
| DCM::ContactInformation.Address | * |
| DCM::ContactInformation.Name | * |
| DCM::ContactInformation.Telecom | * |
| DCM::ContentAuthorList | Werkgroep RadB Verpleegkundige Gegevens |
| DCM::CreationDate | 4-4-2014 |
| DCM::DeprecatedDate | |
| DCM::DescriptionLanguage | nl |
| DCM::EndorsingAuthority.Address | |
| DCM::EndorsingAuthority.Name | PM |
| DCM::EndorsingAuthority.Telecom | |
| DCM::Id | 2.16.840.1.113883.2.4.3.11.60.40.3.4.22 |
| DCM::KeywordList | Toiletgang, ADL, beperking, mictie, defecatie, menstruatie |
| DCM::LifecycleStatus | Final |
| DCM::ModelerList | Werkgroep RadB Verpleegkundige Gegevens |
| DCM::Name | nl.zorg.VermogenTotToiletgang |
| DCM::PublicationDate | 17-04-2026 |
| DCM::PublicationStatus | Prepublished |
| DCM::ReviewerList | Projectgroep RadB Verpleegkundige Gegevens & Kerngroep Registratie aan de Bron |
| DCM::RevisionDate | 28-09-2021 |
| DCM::Supersedes | nl.zorg.VermogenTotToiletgang-v3.1 |
| DCM::Version | 3.1.1 |
| HCIM::PublicationLanguage | EN |
Revision History
Only available in Dutch
Publicatieversie 1.0 (01-07-2015)
Publicatieversie 3.0 (01-05-2016)
| ZIB-453 | Wijziging naamgeving ZIB's en logo's door andere opzet van beheer |
Publicatieversie 3.1 (04-09-2017)
| ZIB-530 | Verwijzingen naar de bouwsteen Verpleegkundige Interventie verwijderd |
| ZIB-531 | Vervangen 5-punts ICF schaal door 3-punts SNOMED CT schaal voor beperkingen en stoornissen |
| ZIB-540 | Samenvoegen van de concepten Mictie en Defecatie |
| ZIB-549 | De Engelse naam van de bouwsteen en het rootconcept zijn niet correct |
Publicatieversie 3.1.1 (01-09-2020)
| ZIB-1115 | Serie zibs vermogen tot datatype CO klopt niet |
.
Concept
Being able to urinate, defecate and keep up hygiene during a menstrual cycle independently is part of self-care. Limitations in this ability indicate a reduced ability to cope for oneself.
This activity and activities such as those including eating, getting dressed and bathing are also known as activities of daily living (ADL). These are the activities people go through in daily life. The extent to which a person is able to do all these activities by themselves is a measure for their total ability to do things independently.
Purpose
Information on limitations in a patient’s ability to urinate, defecate and keep up their hygiene during their menstrual cycle is important in determining the nature and intensity of the care the patient needs. In a transfer situation, it gives the receiving organization the ability to anticipate the intensity of the care to be given to the patient, enabling continuity in healthcare for the patient.
If policy has been implemented to improve a patient’s ability to do things independently, the entered extent of independence helps to determine the efficiency of the treatment.
Evidence Base
The definitions of the concepts were (partially) taken from the BarthelIndex definitions.
In addition to this information model, there are other tools to record independence, such as the KATZ-ADL and the BarthelIndex. The KATZ-ADL is mainly used for vulnerable seniors and the BarthelIndex is mainly used for patients who have had a stroke.
This information model evaluates the ability to use the toilet on a three-point scale that is in accordance with this aspect in the BarthelIndex. In the KATZ-ADL, this falls under the aspect of Toilet Hygiene.
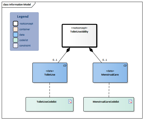
Information Model

| Type | Id | Concept | Card. | Definition | DefinitionCode | Reference | ||||||||
| NL-CM:4.22.1 | Root concept of the ToiletUseAbility information model.This root concept contains all data elements of the ToiletUseAbility information model.
Root concept of the ToiletUse information model. This root concept contains all data elements of the ToiletUse information model. |
|
||||||||||||
| NL-CM:4.22.6 | 0..1 | Coordinating and realizing urination or defecation, such as indicating the need, getting into the right position, finding and reaching a suitable spot, manipulating clothing before and after urination, and cleaning up (the body) afterwards. |
|
| ||||||||||
| NL-CM:4.22.4 | 0..1 | Coordinating, planning and hygiene in the event of menstruation, such as anticipating the menstruation and using sanitary napkins and tampons. |
|
| ||||||||||
Columns Concept and DefinitionCode: hover over the values for more information
For explanation of the symbols, please see the legend page
Example Instances
Only available in Dutch
| VermogenTotToiletgang | |
| Toiletgebruik | Onafhankelijk |
| ZorgBijMenstruatie | Hulp nodig |
Valuesets
MenstrualCareCodelist
| Valueset OID: 2.16.840.1.113883.2.4.3.11.60.40.2.4.22.3 | Binding: Required | Status: Active |
| Conceptname | Conceptcode | Codesystem name | Codesystem OID | Description |
| Independent in managing menstrual hygiene | 19851000146101 | SNOMED CT | 2.16.840.1.113883.6.96 | Onafhankelijk |
| Needs help with managing menstrual hygiene | 16661000146105 | SNOMED CT | 2.16.840.1.113883.6.96 | Hulp nodig |
| Unable to manage menstrual hygiene | 284957001 | SNOMED CT | 2.16.840.1.113883.6.96 | Volledig afhankelijk |
| Other values are not allowed | ||||
ToiletUseCodelist
| Valueset OID: 2.16.840.1.113883.2.4.3.11.60.40.2.4.22.4 | Binding: Required | Status: Active |
| Conceptname | Conceptcode | Codesystem name | Codesystem OID | Description |
| Independent in toilet | 129062008 | SNOMED CT | 2.16.840.1.113883.6.96 | Onafhankelijk |
| Needs help in toilet | 129045003 | SNOMED CT | 2.16.840.1.113883.6.96 | Hulp nodig |
| Unable to perform toileting activities | 284901005 | SNOMED CT | 2.16.840.1.113883.6.96 | Volledig afhankelijk |
| Other values are not allowed | ||||
This information model in other releases
- Release 2015, (Version 1.0)
- Release 2016, (Version 3.0)
- Release 2017, (Version 3.1)
- Prerelease 2018-2, (Version 3.1)
- Prerelease 2019-2, (Version 3.1)
- Release 2020, (Version 3.1.1)
- Prerelease 2021-2, (Version 3.1.1)
- Prerelease 2022-1, (Version 3.1.1)
- Prerelease 2023-1, (Version 3.1.1)
- Release 2024, (Version 3.1.1)
Information model references
This information model refers to
- --
This information model is used in
- --
Technical specifications in HL7v3 CDA and HL7 FHIR
To exchange information based on health and care information models, additional, more technical specifications are required.
Not every environment can handle the same technical specifications. For this reason, there are several types of technical specifications:
- HL7® version 3 CDA compatible specifications, available through the Nictiz ART-DECOR® environment

- HL7® FHIR® compatible specifications, available through the Nictiz environment on the Simplifier FHIR

Downloads
This information model is also available as pdf file
or as spreadsheet
About this information
The information in this wikipage is based on prerelease 2026-1
SNOMED CT and LOINC codes are based on:
- SNOMED Clinical Terms versie: 20260331 [R] (maart 2026-editie)
- LOINC version 2.81
Conditions for use are located on the mainpage ![]()
This page is generated on 18/04/2026 18:38:55 with ZibExtraction v. 10.0.9604.31200