ParticipationInSociety-v3.1(2026-1EN)
General information
Name: nl.zorg.ParticipationInSociety ![]()
Version: 3.1
HCIM Status:Final
Release: 2026-1
Release status: Prepublished
Release date: 17-04-2026
Metadata
| DCM::CoderList | Werkgroep RadB Verpleegkundige Gegevens |
| DCM::ContactInformation.Address | * |
| DCM::ContactInformation.Name | * |
| DCM::ContactInformation.Telecom | * |
| DCM::ContentAuthorList | Werkgroep RadB Verpleegkundige Gegevens |
| DCM::CreationDate | 2-5-2014 |
| DCM::DeprecatedDate | |
| DCM::DescriptionLanguage | nl |
| DCM::EndorsingAuthority.Address | |
| DCM::EndorsingAuthority.Name | PM |
| DCM::EndorsingAuthority.Telecom | |
| DCM::Id | 2.16.840.1.113883.2.4.3.11.60.40.3.18.6 |
| DCM::KeywordList | Participatie, sociaal netwerk, hobby, arbeidssituatie, werk, maatschappij |
| DCM::LifecycleStatus | Final |
| DCM::ModelerList | Werkgroep RadB Verpleegkundige Gegevens |
| DCM::Name | nl.zorg.ParticipatieInMaatschappij |
| DCM::PublicationDate | 17-04-2026 |
| DCM::PublicationStatus | Prepublished |
| DCM::ReviewerList | Projectgroep RadB Verpleegkundige Gegevens & Kerngroep Registratie aan de Bron |
| DCM::RevisionDate | 31-12-2017 |
| DCM::Supersedes | nl.zorg.ParticipatieInMaatschappij-v3.0 |
| DCM::Version | 3.1 |
| HCIM::PublicationLanguage | EN |
Revision History
Only available in Dutch
Publicatieversie 1.0 (01-07-2015)
Publicatieversie 3.0 (01-05-2016)
| ZIB-453 | Wijziging naamgeving ZIB's en logo's door andere opzet van beheer |
Publicatieversie 3.1 (04-09-2017)
| ZIB-530 | Verwijzingen naar de bouwsteen Verpleegkundige Interventie verwijderd |
| ZIB-536 | Veranderen van de conceptnaam 'Hobby' in 'Vrijetijdsbesteding' |
Concept
Participation in society pertains to the patient’s initiative to participate in social activities in daily life, such as practicing a profession and hobbies. Participation in society also describes the patient’s social network.
Purpose
The information on the participation can help to provide insight in to what extent the patient’s health problems affect their daily activities, or whether the problems lead to social isolation and in which area they need support.
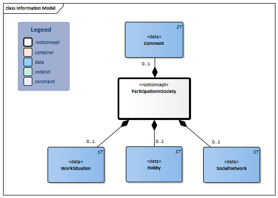
Information Model

| Type | Id | Concept | Card. | Definition | DefinitionCode | Reference | ||||||
| NL-CM:18.6.1 | Root concept of the ParticipationInSociety information model. This root concept contains all data elements of the ParticipationInSociety information model. |
|
||||||||||
| NL-CM:18.6.2 | 0..1 | A description of the patient’s social network, such as family, neighbors and friends. |
|
|||||||||
| NL-CM:18.6.3 | 0..1 | An activity the patient enjoys doing in their free time. |
|
|||||||||
| NL-CM:18.6.4 | 0..1 | WorkSituation describes the extent to which and in what way the patient participates in the workforce. Work is meant in the broadest sense of the word: activities that contribute to the person themselves, their environment or society. This includes both paid and unpaid work. |
|
|||||||||
| NL-CM:18.6.5 | 0..1 | Comment on the participation in society. |
|
|||||||||
Columns Concept and DefinitionCode: hover over the values for more information
For explanation of the symbols, please see the legend page
Example Instances
Only available in Dutch
| ParticipatieInMaatschappij | |
| SociaalNetwerk | Heeft veel aanloop van buren |
| Vrijetijdsbesteding | Nordic walking |
| Arbeidssituatie | ICT-er |
| Toelichting | Bezoekt activiteitencentrum 2 maal per week. |
This information model in other releases
- Release 2015, (Version 1.0)
- Release 2016, (Version 3.0)
- Release 2017, (Version 3.1)
- Prerelease 2018-2, (Version 3.1)
- Prerelease 2019-2, (Version 3.1)
- Release 2020, (Version 3.1)
- Prerelease 2021-2, (Version 3.1)
- Prerelease 2022-1, (Version 3.1)
- Prerelease 2023-1, (Version 3.1)
- Release 2024, (Version 3.1)
Information model references
This information model refers to
- --
This information model is used in
- --
Technical specifications in HL7v3 CDA and HL7 FHIR
To exchange information based on health and care information models, additional, more technical specifications are required.
Not every environment can handle the same technical specifications. For this reason, there are several types of technical specifications:
- HL7® version 3 CDA compatible specifications, available through the Nictiz ART-DECOR® environment

- HL7® FHIR® compatible specifications, available through the Nictiz environment on the Simplifier FHIR

Downloads
This information model is also available as pdf file
or as spreadsheet
About this information
The information in this wikipage is based on prerelease 2026-1
SNOMED CT and LOINC codes are based on:
- SNOMED Clinical Terms versie: 20260331 [R] (maart 2026-editie)
- LOINC version 2.81
Conditions for use are located on the mainpage ![]()
This page is generated on 18/04/2026 18:38:18 with ZibExtraction v. 10.0.9604.31200