HeadCircumference-v1.3(2026-1EN)
General information
Name: nl.zorg.HeadCircumference ![]()
Version: 1.3
HCIM Status:Final
Release: 2026-1
Release status: Prepublished
Release date: 17-04-2026
Metadata
| DCM::CoderList | Werkgroep RadB Verpleegkundige Gegevens |
| DCM::ContactInformation.Address | * |
| DCM::ContactInformation.Name | * |
| DCM::ContactInformation.Telecom | * |
| DCM::ContentAuthorList | Werkgroep RadB Verpleegkundige Gegevens |
| DCM::CreationDate | 11-10-2016 |
| DCM::DeprecatedDate | |
| DCM::DescriptionLanguage | nl |
| DCM::EndorsingAuthority.Address | |
| DCM::EndorsingAuthority.Name | |
| DCM::EndorsingAuthority.Telecom | |
| DCM::Id | 2.16.840.1.113883.2.4.3.11.60.40.3.12.14 |
| DCM::KeywordList | Schedelomvang, hoofdomtrek |
| DCM::LifecycleStatus | Final |
| DCM::ModelerList | Werkgroep RadB Verpleegkundige Gegevens |
| DCM::Name | nl.zorg.Schedelomvang |
| DCM::PublicationDate | 17-04-2026 |
| DCM::PublicationStatus | Prepublished |
| DCM::ReviewerList | Projectgroep RadB Verpleegkundige Gegevens & Kerngroep Registratie aan de Bron |
| DCM::RevisionDate | 16-07-2020 |
| DCM::Supersedes | nl.zorg.Schedelomvang-v1.2 |
| DCM::Version | 1.3 |
| HCIM::PublicationLanguage | EN |
Revision History
Only available in Dutch
Publicatieversie 1.0 (04-09-2017)
Publicatieversie 1.1 (31-12-2017)
| ZIB-646 | Aanpassing SNOMED codes |
Publicatieversie 1.2 (31-01-2020)
| ZIB-928 | DefinitionCodes zib Nl.zorg.Schedelomvang-v1.1(2017NL) |
Publicatieversie 1.3 (01-09-2020)
| ZIB-858 | zib Schedelomvang |
Concept
The head circumference is the size of the head as measured around the head.
Purpose
The head circumference can provide insight into the growth of a(n unborn) child. There may also be a smaller (microcephaly) or larger (macrocephaly) head circumference than average, which can indicate certain diseases or syndromes.
Evidence Base
The definitions of the concepts were (partly) based on the guidelines Fetal Growth Retardation of the NVOG and PTEN Hamartoma Tumor Syndrome by the VKGN.
Patient Population
The HeadCircumference information model is meant for all patients, including unborn children.
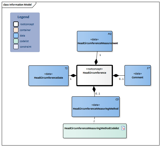
Information Model

| Type | Id | Concept | Card. | Definition | DefinitionCode | Reference | ||||||||
| NL-CM:12.14.1 | Root concept of the HeadCircumference information model. This root concept contains all data elements of the HeadCircumference information model. |
|
||||||||||||
| NL-CM:12.14.4 | 0..1 | Comment on the head circumference. |
|
|||||||||||
| NL-CM:12.14.2 | 1 | The date on which the head circumference was measured. | ||||||||||||
| NL-CM:12.14.3 | 1 | The value of the head circumference as measured in millimeters or centimeters. |
|
|||||||||||
| NL-CM:12.14.5 | 0..1 | There are different methods to measure the head circumference: prenatal measurement using ultrasound or postnatal measurement using a measuring tape by measuring from the backside of the head (occiput) to above the eyes (supraorbital). |
|
| ||||||||||
Columns Concept and DefinitionCode: hover over the values for more information
For explanation of the symbols, please see the legend page
Example Instances
Only available in Dutch
| Schedelomvang | |
| SchedelomvangWaarde | 41 cm |
| SchedelomvangDatumTijd | 19-12-2016 |
| Toelichting | Gemeten bij 3 maanden |
Traceability to other Standards
This health and care information model is in accordance with the information model template Measurement v1.0.
Valuesets
HeadCircumferenceMeasuringMethodCodelist
| Valueset OID: 2.16.840.1.113883.2.4.3.11.60.40.2.12.14.1 | Binding: Extensible | Status: Active |
| Conceptname | Conceptcode | Codesystem name | Codesystem OID | Description |
| Measurement of skull circumference with measuring tape | 31551000146109 | SNOMED CT | 2.16.840.1.113883.6.96 | Meten van schedelomvang m.b.v. meetlint |
| Ultrasound measurement of skull circumference | 31561000146107 | SNOMED CT | 2.16.840.1.113883.6.96 | Meten van schedelomvang m.b.v. echografisch onderzoek |
| Value Other (OTH) from codesystem NullFlavor (OID: 2.16.840.1.113883.5.1008) is allowed in this valueset. | ||||
This information model in other releases
- Release 2017, (Version 1.1)
- Prerelease 2018-2, (Version 1.1)
- Prerelease 2019-2, (Version 1.2)
- Release 2020, (Version 1.3)
- Prerelease 2021-2, (Version 1.3)
- Prerelease 2022-1, (Version 1.3)
- Prerelease 2023-1, (Version 1.3)
- Release 2024, (Version 1.3)
Information model references
This information model refers to
- --
This information model is used in
- --
Technical specifications in HL7v3 CDA and HL7 FHIR
To exchange information based on health and care information models, additional, more technical specifications are required.
Not every environment can handle the same technical specifications. For this reason, there are several types of technical specifications:
- HL7® version 3 CDA compatible specifications, available through the Nictiz ART-DECOR® environment

- HL7® FHIR® compatible specifications, available through the Nictiz environment on the Simplifier FHIR

Downloads
This information model is also available as pdf file
or as spreadsheet
About this information
The information in this wikipage is based on prerelease 2026-1
SNOMED CT and LOINC codes are based on:
- SNOMED Clinical Terms versie: 20260331 [R] (maart 2026-editie)
- LOINC version 2.81
Conditions for use are located on the mainpage ![]()
This page is generated on 18/04/2026 18:38:20 with ZibExtraction v. 10.0.9604.31200