Schedelomvang-v1.3(2026-1NL)
Algemeen
Naam: nl.zorg.Schedelomvang ![]()
Versie: 1.3
ZIB Status:Final
Publicatie: 2026-1
Publicatie status: Prepublished
Publicatie datum: 17-04-2026
Metadata
| DCM::CoderList | Werkgroep RadB Verpleegkundige Gegevens |
| DCM::ContactInformation.Address | * |
| DCM::ContactInformation.Name | * |
| DCM::ContactInformation.Telecom | * |
| DCM::ContentAuthorList | Werkgroep RadB Verpleegkundige Gegevens |
| DCM::CreationDate | 11-10-2016 |
| DCM::DeprecatedDate | |
| DCM::DescriptionLanguage | nl |
| DCM::EndorsingAuthority.Address | |
| DCM::EndorsingAuthority.Name | |
| DCM::EndorsingAuthority.Telecom | |
| DCM::Id | 2.16.840.1.113883.2.4.3.11.60.40.3.12.14 |
| DCM::KeywordList | Schedelomvang, hoofdomtrek |
| DCM::LifecycleStatus | Final |
| DCM::ModelerList | Werkgroep RadB Verpleegkundige Gegevens |
| DCM::Name | nl.zorg.Schedelomvang |
| DCM::PublicationDate | 17-04-2026 |
| DCM::PublicationStatus | Prepublished |
| DCM::ReviewerList | Projectgroep RadB Verpleegkundige Gegevens & Kerngroep Registratie aan de Bron |
| DCM::RevisionDate | 16-07-2020 |
| DCM::Supersedes | nl.zorg.Schedelomvang-v1.2 |
| DCM::Version | 1.3 |
| HCIM::PublicationLanguage | NL |
Revision History
Publicatieversie 1.0 (04-09-2017)
Publicatieversie 1.1 (31-12-2017)
| ZIB-646 | Aanpassing SNOMED codes |
Publicatieversie 1.2 (31-01-2020)
| ZIB-928 | DefinitionCodes zib Nl.zorg.Schedelomvang-v1.1(2017NL) |
Publicatieversie 1.3 (01-09-2020)
| ZIB-858 | zib Schedelomvang |
Concept
De schedelomvang (ook wel hoofdomtrek) is de grootte van het hoofd rondom gemeten.
Purpose
De schedelomvang kan inzicht geven in de groei van een (ongeboren) kind. Daarnaast kan er sprake zijn van een kleiner (microcefalie) of grotere (macrocefalie) hoofdomtrek dan gemiddeld, wat een aanwijzing kan zijn voor bepaalde aandoeningen of syndromen.
Evidence Base
De definities van de concepten zijn (deels) gebaseerd op de richtlijn Foetale Groeibeperking van de NVOG en PTEN Hamartoom Tumor Syndroom van de VKGN.
Patient Population
De Schedelomvang bouwsteen is bedoeld voor alle patiënten, inclusief ongeboren kinderen.
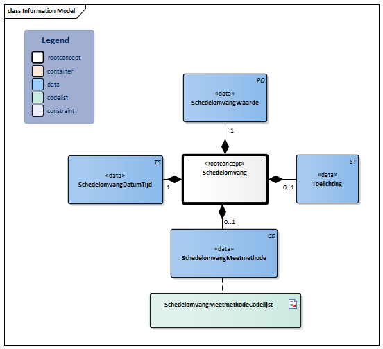
Information Model

| Type | Id | Concept | Card. | Definitie | DefinitieCode | Verwijzing | ||||||||
| NL-CM:12.14.1 | Rootconcept van de bouwsteen Schedelomvang. Dit rootconcept bevat alle gegevenselementen van de bouwsteen Schedelomvang. |
|
||||||||||||
| NL-CM:12.14.4 | 0..1 | De toelichting op de schedelomvang. |
|
|||||||||||
| NL-CM:12.14.2 | 1 | De datum waarop de schedelomvang is gemeten. | ||||||||||||
| NL-CM:12.14.3 | 1 | De waarde van de schedelomvang zoals in millimeters of centimeters gemeten. |
|
|||||||||||
| NL-CM:12.14.5 | 0..1 | Er zijn verschillende methoden om de schedelomvang te meten: prenatale meting via echografisch onderzoek of meting na geboorte met een meetlint door vanaf het achterhoofd (occiput) naar boven de ogen (supraorbitaal) te meten. |
|
| ||||||||||
Kolommen Concept en DefinitieCode: houdt de muis boven de waarde voor meer informatie
Voor uitleg over de gebruikte symbolen, zie de legenda pagina
Example Instances
| Schedelomvang | |
| SchedelomvangWaarde | 41 cm |
| SchedelomvangDatumTijd | 19-12-2016 |
| Toelichting | Gemeten bij 3 maanden |
Traceability to other Standards
Deze zorginformatie bouwsteen is in lijn met de bouwsteen blauwdruk Meting v1.0.
Valuesets
SchedelomvangMeetmethodeCodelijst
| Valueset OID: 2.16.840.1.113883.2.4.3.11.60.40.2.12.14.1 | Binding: Extensible | Status: Active |
| Conceptnaam | Conceptcode | Codestelselnaam | Codesysteem OID | Omschrijving |
| Bepalen van schedelomtrek met meetlint | 31551000146109 | SNOMED CT | 2.16.840.1.113883.6.96 | Meten van schedelomvang m.b.v. meetlint |
| Bepalen van schedelomtrek met echografie | 31561000146107 | SNOMED CT | 2.16.840.1.113883.6.96 | Meten van schedelomvang m.b.v. echografisch onderzoek |
| Waarde Other (OTH) uit codestelsel NullFlavor (OID: 2.16.840.1.113883.5.1008) is toegestaan in deze waardenlijst. | ||||
Deze bouwsteen in overige publicaties
- Publicatie 2017, (Versie 1.1)
- Pre-publicatie 2018-2, (Versie 1.1)
- Pre-publicatie 2019-2, (Versie 1.2)
- Publicatie 2020, (Versie 1.3)
- Pre-publicatie 2021-2, (Versie 1.3)
- Pre-publicatie 2022-1, (Versie 1.3)
- Pre-publicatie 2023-1, (Versie 1.3)
- Publicatie 2024, (Versie 1.3)
Bouwsteen verwijzingen
Deze bouwsteen verwijst naar
- --
Deze bouwsteen wordt gebruikt in
- --
Technische specificaties in HL7v3 CDA en HL7 FHIR
Om informatie op basis van zorginformatiebouwstenen uit te wisselen zijn aanvullende, meer technische specificaties nodig.
Niet iedere omgeving kan met dezelfde technische specificaties overweg. Om deze reden zijn er meerdere typen technische specificaties:
- HL7® versie 3 CDA compatibele specificaties, beschikbaar via de Nictiz ART-DECOR® omgeving

- HL7® FHIR® compatibele specificaties, beschikbaar via de Nictiz-omgeving op de Simplifier FHIR Registry

Downloads
De bouwsteen is ook beschikbaar als pdf bestand
of als spreadsheet
Over deze informatie
De informatie in deze wiki pagina is gebaseerd op de prepublicatie 2026-1
SNOMED CT en LOINC codes zijn gebaseeerd op:
- SNOMED Clinical Terms versie: 20260331 [R] (maart 2026-editie)
- LOINC version 2.81
De voorwaarden van gebruik staan op de beginpagina ![]()
Deze pagina is gegenereerd op 18/04/2026 17:25:06 met ZibExtraction v. 10.0.9604.31200