PainScore-v4.1(2026-1EN)
General information
Name: nl.zorg.PainScore ![]()
Version: 4.1
HCIM Status:Final
Release: 2026-1
Release status: Prepublished
Release date: 17-04-2026
Metadata
| DCM::CoderList | Kerngroep Registratie aan de Bron |
| DCM::ContactInformation.Address | * |
| DCM::ContactInformation.Name | * |
| DCM::ContactInformation.Telecom | * |
| DCM::ContentAuthorList | Projectgroep Generieke Overdrachtsgegevens & Kerngroep Registratie aan de Bron |
| DCM::CreationDate | 29-11-2012 |
| DCM::DeprecatedDate | |
| DCM::DescriptionLanguage | nl |
| DCM::EndorsingAuthority.Address | |
| DCM::EndorsingAuthority.Name | PM |
| DCM::EndorsingAuthority.Telecom | |
| DCM::Id | 2.16.840.1.113883.2.4.3.11.60.40.3.12.9 |
| DCM::KeywordList | pijn, pijnscore, vas, nrs, vitale parameters |
| DCM::LifecycleStatus | Final |
| DCM::ModelerList | Kerngroep Registratie aan de Bron |
| DCM::Name | nl.zorg.Pijnscore |
| DCM::PublicationDate | 17-04-2026 |
| DCM::PublicationStatus | Prepublished |
| DCM::ReviewerList | Projectgroep Generieke Overdrachtsgegevens & Kerngroep Registratie aan de Bron |
| DCM::RevisionDate | 07-09-2023 |
| DCM::Supersedes | nl.zorg.Pijnscore-v4.0 |
| DCM::Version | 4.1 |
| HCIM::PublicationLanguage | EN |
Revision History
Only available in Dutch
Publicatieversie 1.0 (15-02-2013)
Publicatieversie 1.1 (01-07-2013)
Publicatieversie 1.2 (01-04-2015)
| ZIB-114 | Aanpassing GOG bouwsteen OverdrachtPijnScore; aanscherpen definities, toevoegen meetmethode, aanpassen naam rootconcept naar pijnscore, en concept pijnscore naar pijnscorewaarde. |
| ZIB-263 | Het concept Pijnscore bevat een constraint welke op een andere manier is toegevoegd als dat bij andere concepten het geval is, dit is gelijk getrokken. |
| ZIB-308 | Prefix Overdracht weggehaald bij de generieke bouwstenen |
Incl. algemene wijzigingsverzoeken:
| ZIB-94 | Aanpassen tekst van Disclaimer, Terms of Use & Copyrights |
| ZIB-154 | Consequenties opsplitsing Medicatie bouwstenen voor overige bouwstenen. |
| ZIB-200 | Naamgeving SNOMED CT in tagged values klinische bouwstenen gelijk getrokken. |
| ZIB-201 | Naamgeving OID: in tagged value notes van klinische bouwstenen gelijk getrokken. |
| ZIB-309 | EOI aangepast |
| ZIB-324 | Codelijsten Name en Description beginnen met een Hoofdletter |
| ZIB-326 | Tekstuele aanpassingen conform de kwaliteitsreview kerngroep 2015 |
Publicatieversie 1.2.1 (22-05-2015)
| ZIB-371 | Concepten PijnMeetmethode en Toelichting uit nl.nfu.Pijnscore-v1.2 hebben hetzelfde ID. |
Publicatieversie 3.0 (01-05-2016)
| ZIB-453 | Wijziging naamgeving ZIB's en logo's door andere opzet van beheer |
Publicatieversie 3.1 (04-09-2017)
| ZIB-564 | Aanpassing/harmonisatie Engelse conceptnamen |
| ZIB-524 | Toevoegen Anatomische Locatie en PijnContext teneinde de bouwsteen Pijnbeleving te laten vervallen |
Publicatieversie 3.2 (31-01-2020)
| ZIB-927 | DefinitionCodes zib nl.Pijnscore |
Publicatieversie 4.0 (01-09-2020)
| ZIB-979 | Geen informatie |
Publicatieversie 4.1 (15-10-2023)
| ZIB-1952 | Example instance Pijnscore-v4.0(2022NL) verwijderen locatie en lateraliteit |
| ZIB-1952 | Example instance Pijnscore-v4.0(2022NL) verwijderen locatie en lateraliteit |
| ZIB-2012 | Instructie toevoegen over relatie pijnscore tot zib Pijnkenmerken |
Concept
The pain score is a general measurement for pain experience, not a description of specific, localized pain.
The following are used as an easily reproducible measurement for pain experience:
- NRS (Numeric Rating Scale) in which the patient gives the pain a number on a scale of 0 (no pain) to 10 (unbearable pain).
- VAS (Visual Analogue Score), in which the patient points to a bar with a line to indicate the pain they feel. The back of the bar has a scale from 0 (no pain) to 10 (unbearable pain) on it.
The results of both scores have the same meaning, but the visual analogue method (VAS) is seen as more reliable than the NRS pain score.
Purpose
The purpose of the pain score is to quantify and objectify the patient’s subjective pain experience.
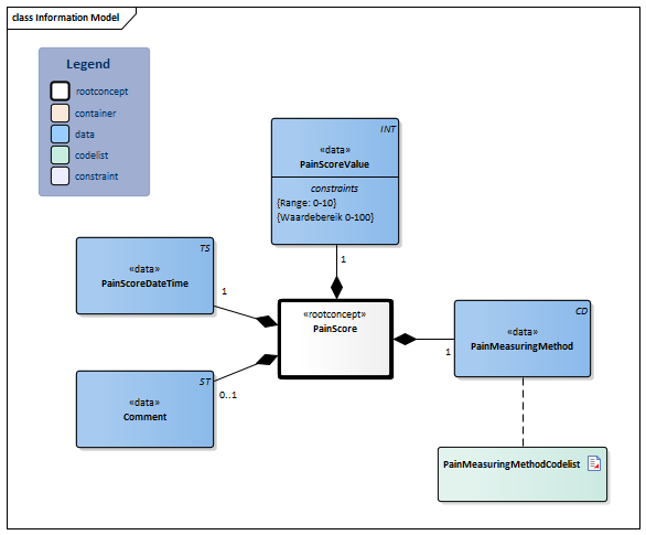
Information Model

| Type | Id | Concept | Card. | Definition | DefinitionCode | Reference | |||||||
| NL-CM:12.9.1 | Root concept of the PainScore information model. This root concept contains all data elements of the PainScore information model. |
|
|||||||||||
| NL-CM:12.9.2 | 1 | The score is a general measurement of pain experience, not a description of specific, localized pain.
Depending on the measuring method used, it indicates the level of pain experienced by the patient on a scale of 0 to 10: 0 = no pain and 10 = the worst pain imaginable. No descriptions are used for the intermediate values, so that the value is displayed as a number and not as a code. Sometimes a value range of 0-100 is used instead of 0-10. |
|
||||||||||
| NL-CM:12.9.3 | 1 | The date and time at which the pain score was measured. | |||||||||||
| NL-CM:12.9.4 | 1 | The measuring method describes the method used to determine the pain score. The measurement involves a visualization of the pain scale. |
| ||||||||||
| NL-CM:12.9.5 | 0..1 | Comment on the pain score measurement, including comments on for example the circumstances and/or disruptive factors that may influence the result. |
|
||||||||||
Columns Concept and DefinitionCode: hover over the values for more information
For explanation of the symbols, please see the legend page
Example Instances
Only available in Dutch
| PijnscoreDatum Tijd | PijnscoreWaarde | PijnMeetmethode | Toelichting |
| 08-02-2013 6:43 | 7 | VAS10 | Bij bewegen |
Instructions
PainScore can be used from HCIM 2020 as a building block within the zib PainCharacteristics. In this, details about pain are recorded. If other characteristics of the pain are recorded in addition to PainScore, the PainCharacteristics HCIM should be used. Among other things, the AnatomicalLocation concept previously included in PainScore is now found in PainCharacteristics.
References
1. openEHR-EHR-OBSERVATION.symptom-pain.v1[Online] Beschikbaar op: http://www.openehr.org/knowledge/ [Geraadpleegd: 23 december 2014].
Valuesets
PainMeasuringMethodCodelist
| Valueset OID: 2.16.840.1.113883.2.4.3.11.60.40.2.12.9.1 | Binding: Required | Status: Active |
| Conceptname | Conceptcode | Codesystem name | Codesystem OID | Description |
| NRS | NRS | PijnMeetmethode | 2.16.840.1.113883.2.4.3.11.60.40.4.9.1 | NRS |
| VAS10 | VAS10 | PijnMeetmethode | 2.16.840.1.113883.2.4.3.11.60.40.4.9.1 | VAS10 |
| VAS100 | VAS100 | PijnMeetmethode | 2.16.840.1.113883.2.4.3.11.60.40.4.9.1 | VAS100 |
| Value Other (OTH) from codesystem NullFlavor (OID: 2.16.840.1.113883.5.1008) is allowed in this valueset. | ||||
This information model in other releases
- Release 2015, (Version 1.2.1)
- Release 2016, (Version 3.0)
- Release 2017, (Version 3.1)
- Prerelease 2018-2, (Version 3.1)
- Prerelease 2019-2, (Version 3.2)
- Release 2020, (Version 4.0)
- Prerelease 2021-2, (Version 4.0)
- Prerelease 2022-1, (Version 4.0)
- Prerelease 2023-1, (Version 4.1)
- Release 2024, (Version 4.1)
Information model references
This information model refers to
- --
This information model is used in
Technical specifications in HL7v3 CDA and HL7 FHIR
To exchange information based on health and care information models, additional, more technical specifications are required.
Not every environment can handle the same technical specifications. For this reason, there are several types of technical specifications:
- HL7® version 3 CDA compatible specifications, available through the Nictiz ART-DECOR® environment

- HL7® FHIR® compatible specifications, available through the Nictiz environment on the Simplifier FHIR

Downloads
This information model is also available as pdf file
or as spreadsheet
About this information
The information in this wikipage is based on prerelease 2026-1
SNOMED CT and LOINC codes are based on:
- SNOMED Clinical Terms versie: 20260331 [R] (maart 2026-editie)
- LOINC version 2.81
Conditions for use are located on the mainpage ![]()
This page is generated on 18/04/2026 18:14:02 with ZibExtraction v. 10.0.9604.31200