Education-v3.3(2026-1EN)
General information
Name: nl.zorg.Education ![]()
Version: 3.3
HCIM Status:Final
Release: 2026-1
Release status: Prepublished
Release date: 17-04-2026
Metadata
| DCM::CoderList | Kerngroep Registratie aan de Bron |
| DCM::ContactInformation.Address | * |
| DCM::ContactInformation.Name | * |
| DCM::ContactInformation.Telecom | * |
| DCM::ContentAuthorList | Projectgroep Generieke Overdrachtsgegevens & Kerngroep Registratie aan de Bron |
| DCM::CreationDate | 5-7-2012 |
| DCM::DeprecatedDate | |
| DCM::DescriptionLanguage | nl |
| DCM::EndorsingAuthority.Address | |
| DCM::EndorsingAuthority.Name | PM |
| DCM::EndorsingAuthority.Telecom | |
| DCM::Id | 2.16.840.1.113883.2.4.3.11.60.40.3.7.10 |
| DCM::KeywordList | social history, sociale anamnese, opleiding, education, school |
| DCM::LifecycleStatus | Final |
| DCM::ModelerList | Kerngroep Registratie aan de Bron |
| DCM::Name | nl.zorg.Opleiding |
| DCM::PublicationDate | 17-04-2026 |
| DCM::PublicationStatus | Prepublished |
| DCM::ReviewerList | Projectgroep Generieke Overdrachtsgegevens & Kerngroep Registratie aan de Bron |
| DCM::RevisionDate | 09-05-2022 |
| DCM::Supersedes | nl.zorg.Opleiding-v3.2 |
| DCM::Version | 3.3 |
| HCIM::PublicationLanguage | EN |
Revision History
Only available in Dutch
Publicatieversie 1.0 (15-02-2013)
Publicatieversie 1.1 (01-07-2013)
Publicatieversie 1.2 (01-04-2015)
| ZIB-75 | Issue bouwsteen nl.nfu.OverdrachtOpleiding |
| ZIB-308 | Prefix Overdracht weggehaald bij de generieke bouwstenen |
| ZIB-347 | Tekst uit sectie Issues verwijderd. |
Incl. algemene wijzigingsverzoeken:
| ZIB-94 | Aanpassen tekst van Disclaimer, Terms of Use & Copyrights |
| ZIB-154 | Consequenties opsplitsing Medicatie bouwstenen voor overige bouwstenen. |
| ZIB-200 | Naamgeving SNOMED CT in tagged values klinische bouwstenen gelijk getrokken. |
| ZIB-201 | Naamgeving OID: in tagged value notes van klinische bouwstenen gelijk getrokken. |
| ZIB-309 | EOI aangepast |
| ZIB-324 | Codelijsten Name en Description beginnen met een Hoofdletter |
| ZIB-326 | Tekstuele aanpassingen conform de kwaliteitsreview kerngroep 2015 |
Publicatieversie 1.2.1 (22-05-2015)
| ZIB-391 | De SchooltypeCodelijst heeft geen ":" aanduiding achter "OID" staan in de onderliggende codelijst. |
Publicatieversie 3.0 (01-05-2016)
| ZIB-445 | Omschrijving Schooltypecodelijst is niet correct |
| ZIB-453 | Wijziging naamgeving ZIB's en logo's door andere opzet van beheer |
Publicatieversie 3.1 (04-09-2017)
| ZIB-564 | Aanpassing/harmonisatie Engelse conceptnamen |
Publicatieversie 3.2 (01-09-2020)
| ZIB-957 | Valueset SchooltypeCodelijst in nl.zorg.Opleiding |
| ZIB-1096 | Zib opleidingsniveau |
Publicatieversie 3.3 (10-06-2022)
| ZIB-1672 | instructies bij zib opleiding |
Concept
Education indicates the highest level of education achieved.
Purpose
The obtained degree can offer an indication of the extent to which the patient is capable of understanding the doctor’s explanations about diseases, symptoms, treatment and prospects as well as the patient’s insight into the use of healthcare and the chances of contracting certain diseases.
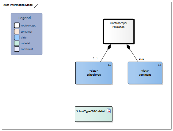
Information Model

| Type | Id | Concept | Card. | Definition | DefinitionCode | Reference | ||||||||
| NL-CM:7.10.1 | Root concept of the Education information model. This concept contains all data elements of the Education information model. | |||||||||||||
| NL-CM:7.10.2 | 0..1 | Indication of the highest level of education achieved. |
|
| ||||||||||
| NL-CM:7.10.3 | 0..1 | If deemed relevant, a specification of the degree program can be provided by means of an explanation (e.g.: patient is in medical school). |
|
|||||||||||
Columns Concept and DefinitionCode: hover over the values for more information
For explanation of the symbols, please see the legend page
Example Instances
Only available in Dutch
| SchoolType | Toelichting |
| Hbo-, wo-master, doctor | - |
Valuesets
SchoolTypeCBSCodelist
| Valueset OID: 2.16.840.1.113883.2.4.3.11.60.40.2.7.10.2 | Binding: Extensible | Status: Active |
| Conceptname | Conceptcode | Codesystem name | Codesystem OID | Description |
| Basisonderwijs | 111 | CBS-SOI2016AGG3 | 2.16.840.1.113883.2.4.3.11.60.40.4.24.1 | Basisonderwijs |
| Vmbo-b/k, mbo1 | 121 | CBS-SOI2016AGG3 | 2.16.840.1.113883.2.4.3.11.60.40.4.24.1 | Vmbo-b/k, mbo1 |
| Vmbo-g/t, havo-, vwo-onderbouw | 122 | CBS-SOI2016AGG3 | 2.16.840.1.113883.2.4.3.11.60.40.4.24.1 | Vmbo-g/t, havo-, vwo-onderbouw |
| Mbo2 en mbo3 | 211 | CBS-SOI2016AGG3 | 2.16.840.1.113883.2.4.3.11.60.40.4.24.1 | Mbo2 en mbo3 |
| Mbo4 | 212 | CBS-SOI2016AGG3 | 2.16.840.1.113883.2.4.3.11.60.40.4.24.1 | Mbo4 |
| Havo, vwo | 213 | CBS-SOI2016AGG3 | 2.16.840.1.113883.2.4.3.11.60.40.4.24.1 | Havo, vwo |
| Hbo-, wo-bachelor | 311 | CBS-SOI2016AGG3 | 2.16.840.1.113883.2.4.3.11.60.40.4.24.1 | Hbo-, wo-bachelor |
| Hbo-, wo-master, doctor | 321 | CBS-SOI2016AGG3 | 2.16.840.1.113883.2.4.3.11.60.40.4.24.1 | Hbo-, wo-master, doctor |
| Speciaal (basis)onderwijs | 20200 | CBS-CTO2016 | 2.16.840.1.113883.2.4.3.11.60.40.4.24.2 | Speciaal (basis)onderwijs |
| Voortgezet speciaal onderwijs | 01011 | CBS-CTO2016 | 2.16.840.1.113883.2.4.3.11.60.40.4.24.2 | Voortgezet speciaal onderwijs |
| Onbekend | UNK | NullFlavor | 2.16.840.1.113883.5.1008 | Onbekend |
| Value Other (OTH) from codesystem NullFlavor (OID: 2.16.840.1.113883.5.1008) is allowed in this valueset. | ||||
This information model in other releases
- Release 2015, (Version 1.2.1)
- Release 2016, (Version 3.0)
- Release 2017, (Version 3.1)
- Prerelease 2018-2, (Version 3.1)
- Prerelease 2019-2, (Version 3.1)
- Release 2020, (Version 3.2)
- Prerelease 2021-2, (Version 3.2)
- Prerelease 2022-1, (Version 3.3)
- Prerelease 2023-1, (Version 3.3)
- Release 2024, (Version 3.3)
Information model references
This information model refers to
- --
This information model is used in
- --
Technical specifications in HL7v3 CDA and HL7 FHIR
To exchange information based on health and care information models, additional, more technical specifications are required.
Not every environment can handle the same technical specifications. For this reason, there are several types of technical specifications:
- HL7® version 3 CDA compatible specifications, available through the Nictiz ART-DECOR® environment

- HL7® FHIR® compatible specifications, available through the Nictiz environment on the Simplifier FHIR

Downloads
This information model is also available as pdf file
or as spreadsheet
About this information
The information in this wikipage is based on prerelease 2026-1
SNOMED CT and LOINC codes are based on:
- SNOMED Clinical Terms versie: 20260331 [R] (maart 2026-editie)
- LOINC version 2.81
Conditions for use are located on the mainpage ![]()
This page is generated on 18/04/2026 18:13:32 with ZibExtraction v. 10.0.9604.31200