VermogenTotVerpleegtechnischeHandelingen-v1.0.2(2026-1NL)
Algemeen
Naam: nl.zorg.VermogenTotVerpleegtechnischeHandelingen ![]()
Versie: 1.0.2
ZIB Status:Final
Publicatie: 2026-1
Publicatie status: Prepublished
Publicatie datum: 17-04-2026
Metadata
| DCM::CoderList | Werkgroep RadB Verpleegkundige Gegevens |
| DCM::ContactInformation.Address | * |
| DCM::ContactInformation.Name | * |
| DCM::ContactInformation.Telecom | * |
| DCM::ContentAuthorList | Werkgroep RadB Verpleegkundige Gegevens |
| DCM::CreationDate | 19-11-2016 |
| DCM::DeprecatedDate | |
| DCM::DescriptionLanguage | nl |
| DCM::EndorsingAuthority.Address | |
| DCM::EndorsingAuthority.Name | PM |
| DCM::EndorsingAuthority.Telecom | |
| DCM::Id | 2.16.840.1.113883.2.4.3.11.60.40.3.4.34 |
| DCM::KeywordList | IADL, |
| DCM::LifecycleStatus | Final |
| DCM::ModelerList | Werkgroep RadB Verpleegkundige Gegevens |
| DCM::Name | nl.zorg.VermogenTotVerpleegtechnischeHandelingen |
| DCM::PublicationDate | 17-04-2026 |
| DCM::PublicationStatus | Prepublished |
| DCM::ReviewerList | Projectgroep RadB Verpleegkundige Gegevens & Kerngroep Registratie aan de Bron |
| DCM::RevisionDate | 12-09-2023 |
| DCM::Supersedes | nl.zorg.VermogenTotVerpleegtechnischeHandelingen-v1.0.1 |
| DCM::Version | 1.0.2 |
| HCIM::PublicationLanguage | NL |
Revision History
Publicatieversie 1.0 (04-09-2017)
Publicatieversie 1.0.1 (01-09-2020)
| ZIB-1115 | Serie zibs vermogen tot datatype CO klopt niet |
Publicatieversie 1.0.2 (15-10-2023)
| ZIB-1853 | Bij Example of the instrument staat foutief Betrokkene::Contactpersoon |
Concept
Bij de zorg voor een patiënt met een bepaalde aandoening of beperking worden vaak ‘verpleegtechnische’ handelingen door ouders, kinderen en/of mantelzorgers uitgevoerd. Volwassenen en oudere kinderen kunnen soms zelf ook bepaalde handelingen moeten uitvoeren. Het leren om handelingen uit te voeren vraagt om gerichte training/scholing. Bekwaamheid betreft niet alleen de correcte uitvoer van een bepaalde handeling, maar ook kennis over wat te doen bij complicaties. De beoordeling van de mate waarin de handeling zelfstandig uitgevoerd kan worden heeft uitsluitend betrekking op de aangegeven handeling.
Purpose
Informatie over de mate van bekwaamheid van het uitvoeren van een bepaalde verpleegtechnische handeling is nodig om ouders, kinderen en/of mantelzorgers passende ondersteuning te bieden bij de verzorging van de patiënt.
Evidence Base
Om aan te duiden op wie de vastgelegde bekwaamheid betrekking heeft, wordt gebruikt gemaakt van de uitvoerder uit de bouwsteen VerpleegkundigeInterventie. Indien geen gebruik gemaakt wordt van het element uitvoerder uit de bouwsteen VerpleegkundigeInterventie, dan heeft de vastgelegde bekwaamheid betrekking op de patiënt.
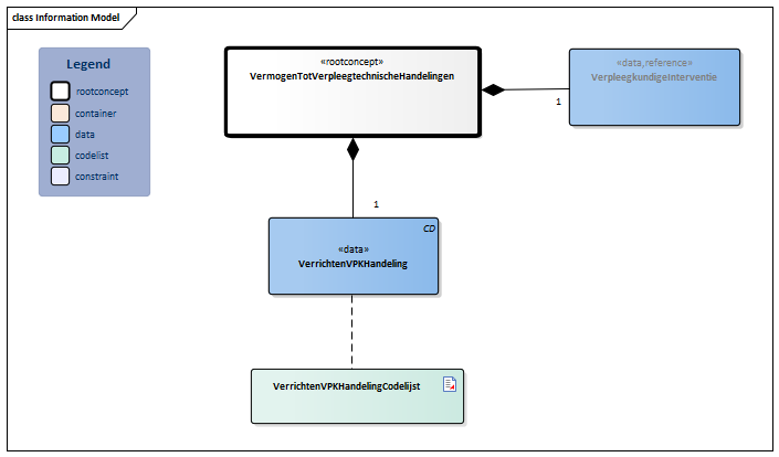
Information Model

| Type | Id | Concept | Card. | Definitie | DefinitieCode | Verwijzing | ||||||||
| NL-CM:4.34.1 | Rootconcept van de bouwsteen VermogenTotVerpleegtechnischeHandelingen. Dit rootconcept bevat alle gegevenselementen van de bouwsteen VermogenTotVerpleegtechnischeHandelingen. | |||||||||||||
| NL-CM:4.34.3 | 1 | Specificatie van de verpleegkundige handelingen waar bekwaamheid betrekking op heeft |
| |||||||||||
| NL-CM:4.34.2 | 1 | Kwalificatie vanmate van onafhankelijkheid bij de uitvoer van bepaalde (verpleegtechnische) handelingen. |
|
| ||||||||||
Kolommen Concept en DefinitieCode: houdt de muis boven de waarde voor meer informatie
Voor uitleg over de gebruikte symbolen, zie de legenda pagina
Example Instances
| VermogenTotVerpleegkundigeHandelingen | |
| MateVanBekwaamheid | Met hulp |
| Betrokkene::ContactPersoon | |
| Relatie | Moeder |
| VerpleegkundigeActie | |
| Activiteit | Katheteriseren |
| Startdatum | 18-12-2016 |
| Frequentie | 3 maal daags |
| Toelichting | Toezicht bij uitvoer, en instructie hygiënisch werken |
Valuesets
VerrichtenVPKHandelingCodelijst
| Valueset OID: 2.16.840.1.113883.2.4.3.11.60.40.2.4.34.1 | Binding: Required | Status: Active |
| Conceptnaam | Conceptcode | Codestelselnaam | Codesysteem OID | Omschrijving |
| In staat om zelfstandig te zorgen voor persoonlijke gezondheid | 27911000146108 | SNOMED CT | 2.16.840.1.113883.6.96 | Onafhankelijk |
| Hulp nodig bij zorgen voor persoonlijke gezondheid | 27931000146101 | SNOMED CT | 2.16.840.1.113883.6.96 | Hulp nodig |
| Niet in staat om te zorgen voor persoonlijke gezondheid | 27951000146107 | SNOMED CT | 2.16.840.1.113883.6.96 | Volledig afhankelijk |
| Andere waarden zijn niet toegestaan | ||||
Deze bouwsteen in overige publicaties
- Publicatie 2017, (Versie 1.0)
- Pre-publicatie 2018-2, (Versie 1.0)
- Pre-publicatie 2019-2, (Versie 1.0)
- Publicatie 2020, (Versie 1.0.1)
- Pre-publicatie 2021-2, (Versie 1.0.1)
- Pre-publicatie 2022-1, (Versie 1.0.1)
- Pre-publicatie 2023-1, (Versie 1.0.2)
- Publicatie 2024, (Versie 1.0.2)
Bouwsteen verwijzingen
Deze bouwsteen verwijst naar
- --
Deze bouwsteen wordt gebruikt in
- --
Technische specificaties in HL7v3 CDA en HL7 FHIR
Om informatie op basis van zorginformatiebouwstenen uit te wisselen zijn aanvullende, meer technische specificaties nodig.
Niet iedere omgeving kan met dezelfde technische specificaties overweg. Om deze reden zijn er meerdere typen technische specificaties:
- HL7® versie 3 CDA compatibele specificaties, beschikbaar via de Nictiz ART-DECOR® omgeving

- HL7® FHIR® compatibele specificaties, beschikbaar via de Nictiz-omgeving op de Simplifier FHIR Registry

Downloads
De bouwsteen is ook beschikbaar als pdf bestand
of als spreadsheet
Over deze informatie
De informatie in deze wiki pagina is gebaseerd op de prepublicatie 2026-1
SNOMED CT en LOINC codes zijn gebaseeerd op:
- SNOMED Clinical Terms versie: 20260331 [R] (maart 2026-editie)
- LOINC version 2.81
De voorwaarden van gebruik staan op de beginpagina ![]()
Deze pagina is gegenereerd op 18/04/2026 17:25:34 met ZibExtraction v. 10.0.9604.31200