SOEPVerslag-v1.3.1(2024NL)
Algemeen
Naam: nl.zorg.SOEPVerslag ![]()
Versie: 1.3.1
ZIB Status:Final
Publicatie: 2024
Publicatie status: Published
Publicatie datum: 25-04-2025
Metadata
| DCM::CoderList | |
| DCM::ContactInformation.Address | * |
| DCM::ContactInformation.Name | * |
| DCM::ContactInformation.Telecom | * |
| DCM::ContentAuthorList | |
| DCM::CreationDate | 25-5-2020 |
| DCM::DescriptionLanguage | nl |
| DCM::EndorsingAuthority.Address | |
| DCM::EndorsingAuthority.Name | PM |
| DCM::EndorsingAuthority.Telecom | |
| DCM::Id | 2.16.840.1.113883.2.4.3.11.60.40.3.13.6 |
| DCM::KeywordList | Notitie, Verslag, SOEP |
| DCM::LifecycleStatus | Final |
| DCM::ModelerList | Zib centrum |
| DCM::Name | nl.zorg.SOEPVerslag |
| DCM::PublicationDate | 25-04-2025 |
| DCM::PublicationStatus | Published |
| DCM::ReviewerList | |
| DCM::RevisionDate | 07-05-2025 |
| DCM::Supersedes | nl.zorg.SOEPVerslag-v1.3 |
| DCM::Version | 1.3.1 |
| HCIM::PublicationLanguage | NL |
Revision History
Publicatieversie 1.0 (01-09-2020)
Publicatieversie 1.1 (01-12-2021)
| ZIB-1418 | Terminologiekoppeling SOAPReport |
| ZIB-1473 | SOEP is SOAP in het Engels: vertaling klopt niet |
Publicatieversie 1.2 (10-06-2022)
| ZIB-1474 | SOEPVerslag = Contactverslag of Deelcontactverslag |
Publicatieversie 1.3 (15-10-2023)
| ZIB-1841 | Inconsistentie in zib SOEPVerslag |
| ZIB-1920 | Tekstuele wijzigingen zib SOEPVerslag |
Publicatieversie 1.3.1 (24-04-2024)
| ZIB-2395 | Referentie SNOMED besluit toevoegen en zibs uitbreiden met SNOMED |
Concept
Een SOEP-verslag is een tekstueel verslag van een (deel)contact van het consult met betrekking op één probleem volgens de SOEP-methodiek. SOEP (acroniem voor subjectief, objectief, evaluatie, plan) is een methode die gebruikt wordt door zorgverleners om informatie die bij een contact tussen de patiënt en een zorgverlener aan de orde komt, gestructureerd vast te leggen in het dossier van de patiënt. Bij de verslaglegging wordt de volgende gestandaardiseerde indeling aangehouden:
- Subjectief: de klacht en hulpvraag van de patiënt en de anamnestische gegevens
- Objectief: de bevindingen uit het lichamelijk en aanvullend onderzoek.
- Evaluatie: de werkhypothese en het denkproces, bijvoorbeeld een differentiaaldiagnose van de zorgverlener.
- Plan: het diagnostisch plan of behandelplan en wat met de patiënt is besproken of afgesproken.
Purpose
Het SOEP-Verslag biedt een zorgverlener de mogelijkheid om op gestructureerde wijze in vrije tekst informatie rond één probleem en een (deel)contact met een patiënt vast te leggen. Door de gestandaardiseerde wijze van vastleggen van SOEP-verslagen in de loop van de tijd bij een Zorgepisode is het tevens mogelijk om de aandoening van de patiënt en de behandeling daarvan te volgen in de tijd.
Het SOEP-verslag wordt met name in de huisartsenzorg gebruikt.Information Model

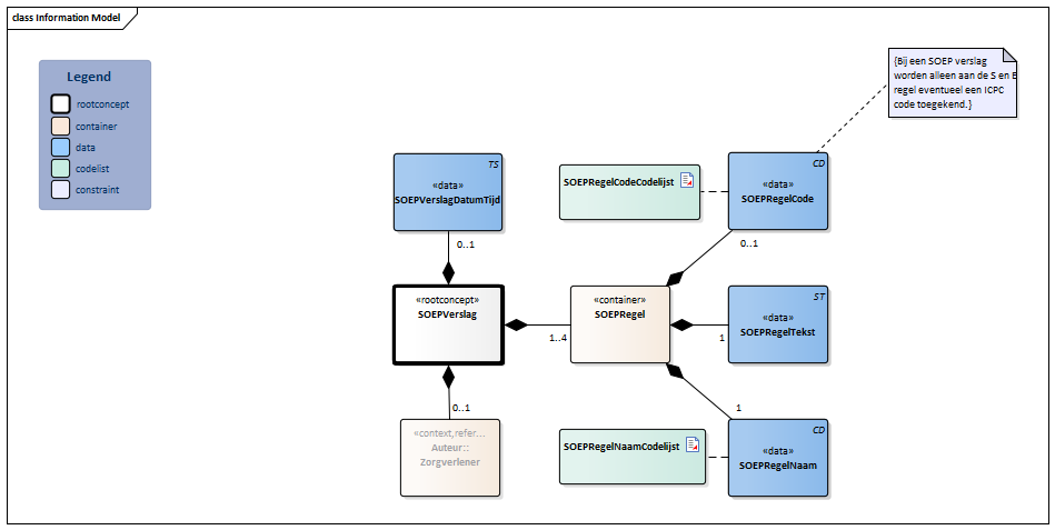
Type Id Concept Card. Definitie DefinitieCode Verwijzing
NL-CM:13.6.1
SOEPVerslag
Rootconcept van de bouwsteen SOEPVerslag. Dit rootconcept bevat alle gegevenselementen van de bouwsteen SOEPVerslag.
NL-CM:13.6.2
SOEPVerslagDatumTijd
0..1 Datum en tijd waarop het verslag vastgelegd is.
NL-CM:13.6.3
Auteur::Zorgverlener
0..1 De zorgverlener die het verslag heeft opgesteld en verantwoordelijk is voor de inhoud. 
Zorgverlener
NL-CM:13.6.4
SOEPRegel
1..4 Container van het concept SOEPRegel. Deze container bevat alle gegevenselementen van het concept SOEPRegel.
NL-CM:13.6.5
SOEPRegelCode
0..1 Aan een regel kunnen eventueel gecodeerde waarden toegevoegd worden die essentiële aspecten van de regel beschrijven. Bij een SOEP-verslag worden alleen aan de S- en E-regel eventueel een ICPC-code toegekend.
11591000146107 Patiëntcontactverslag 
SOEPRegelCodeCodelijst
NL-CM:13.6.6
SOEPRegelNaam
1 De naam van de SOEP-regel als gecodeerde omschrijving. Voor een SOEP-verslag kan dit één van de volgende waarden zijn: subjectief, objectief, evaluatie of plan. 
SOEPRegelNaamCodelijst
NL-CM:13.6.7
SOEPRegelTekst
1 De feitelijke inhoud van de sectie als vrije tekst. 422813005 Gedeelte in status Kolommen Concept en DefinitieCode: houdt de muis boven de waarde voor meer informatie
Voor uitleg over de gebruikte symbolen, zie de legenda pagina
Example Instances
SOEP Verslag SOEPVerslagDatumTijd 21-07-2019 Auteur Medewerkerscode 01299 AGBCode 01999999 Initialen H.A Geslachtsnaam Janszens ZorgverlenersRol Huisarts SOEPRegel SOEPRegelNaam S SOEPRegelTekst Sinds 2 maanden hoesten. Begonnen na start enalapril. Een weekje gestopt, klachten toen weg. Na hervatten klachten weer terug gekomen. SOEPRegelCode Hoesten, ICPC code R05 SOEPRegel SOEPRegelNaam O SOEPRegelTekst Keelinspectie geen bijzonderheden, pulmonaal vesiculair ademgeruis (VAG) SOEPRegel SOEPRegelNaam E SOEPRegelTekst bijwerking ACE-remmer SOEPRegelCode Geneesmiddelbijwerking, ICPC code A85 SOEPRegel SOEPRegelNaam P SOEPRegelTekst Overzetten van enalapril naar telmisartan. Evaluatie over 2 weken. Instructions
Waardenlijsten of valuesets uit deze zib worden mogelijk deprecated op het moment dat het SNOMED-besluit van kracht wordt in Nederland. Meer informatie over het SNOMED-besluit en wat de implementatie betekend voor zibs vindt u op https://zibs.nl/wiki/SNOMEDbesluit.
Traceability to other Standards
Deze zorginformatie bouwsteen is gebaseerd op de bouwsteen blauwdruk ZorgNotitie-v1.0.
Valuesets
SOEPRegelCodeCodelijst
Valueset OID: 2.16.840.1.113883.2.4.3.11.60.40.2.13.6.1 Binding: Required Status: Active Conceptnaam Codestelselnaam Codesysteem OID Alle waarden ICPC-1 NL 2.16.840.1.113883.2.4.4.31.1 Waarde Other (OTH) uit codestelsel NullFlavor (OID: 2.16.840.1.113883.5.1008) is toegestaan in deze waardenlijst. SOEPRegelNaamCodelijst
Valueset OID: 2.16.840.1.113883.2.4.3.11.60.40.2.13.6.2 Binding: Required Status: Active Conceptnaam Conceptcode Codestelselnaam Codesysteem OID Omschrijving Subjectieve waarneming 255362007 SNOMED CT 2.16.840.1.113883.6.96 Subjectief, (S) Objectieve waarneming 260224007 SNOMED CT 2.16.840.1.113883.6.96 Objectief, (O) Evaluatie 129265001 SNOMED CT 2.16.840.1.113883.6.96 Evaluatie, (E) Beleid 129271007 SNOMED CT 2.16.840.1.113883.6.96 Plan, (P) Andere waarden zijn niet toegestaan Deze bouwsteen in overige publicaties
- Publicatie 2020, (Versie 1.0)
- Pre-publicatie 2021-2, (Versie 1.1)
- Pre-publicatie 2022-1, (Versie 1.2)
- Pre-publicatie 2023-1, (Versie 1.3)
- Pre-publicatie 2026-1, (Versie 1.3.1)
Bouwsteen verwijzingen
Deze bouwsteen verwijst naar
Deze bouwsteen wordt gebruikt in
- --
Technische specificaties in HL7v3 CDA en HL7 FHIR
Om informatie op basis van zorginformatiebouwstenen uit te wisselen zijn aanvullende, meer technische specificaties nodig.
Niet iedere omgeving kan met dezelfde technische specificaties overweg. Om deze reden zijn er meerdere typen technische specificaties:- HL7® versie 3 CDA compatibele specificaties, beschikbaar via de Nictiz ART-DECOR® omgeving

- HL7® FHIR® compatibele specificaties, beschikbaar via de Nictiz-omgeving op de Simplifier FHIR Registry

Downloads
De bouwsteen is ook beschikbaar als pdf bestand
of als spreadsheet
Over deze informatie
De informatie in deze wiki pagina is gebaseerd op de Publicatie 2024
SNOMED CT en LOINC codes zijn gebaseeerd op:- SNOMED Clinical Terms versie: 20250630 [R] (juni 2025-editie)
- LOINC version 2.77
De voorwaarden van gebruik staan op de beginpagina

Deze pagina is gegenereerd op 10/07/2025 15:50:00 met ZibExtraction v. 9.5.9242.40707