Polsfrequentie-v3.3(2026-1NL)
Algemeen
Naam: nl.zorg.Polsfrequentie ![]()
Versie: 3.3
ZIB Status:Final
Publicatie: 2026-1
Publicatie status: Prepublished
Publicatie datum: 17-04-2026
Metadata
| DCM::CoderList | Kerngroep Registratie aan de Bron |
| DCM::ContactInformation.Address | * |
| DCM::ContactInformation.Name | * |
| DCM::ContactInformation.Telecom | * |
| DCM::ContentAuthorList | Projectgroep Generieke Overdrachtsgegevens & Kerngroep Registratie aan de Bron |
| DCM::CreationDate | 12-11-2012 |
| DCM::DeprecatedDate | |
| DCM::DescriptionLanguage | nl |
| DCM::EndorsingAuthority.Address | |
| DCM::EndorsingAuthority.Name | PM |
| DCM::EndorsingAuthority.Telecom | |
| DCM::Id | 2.16.840.1.113883.2.4.3.11.60.40.3.12.7 |
| DCM::KeywordList | pols, polsfrequentie, polsslag, pulsus |
| DCM::LifecycleStatus | Final |
| DCM::ModelerList | Kerngroep Registratie aan de Bron |
| DCM::Name | nl.zorg.Polsfrequentie |
| DCM::PublicationDate | 17-04-2026 |
| DCM::PublicationStatus | Prepublished |
| DCM::ReviewerList | Projectgroep Generieke Overdrachtsgegevens & Kerngroep Registratie aan de Bron |
| DCM::RevisionDate | 24-05-2019 |
| DCM::Supersedes | nl.zorg.Polsfrequentie-v3.2 |
| DCM::Version | 3.3 |
| HCIM::PublicationLanguage | NL |
Revision History
Publicatieversie 1.0 (15-02-2013) -
Publicatieversie 1.1 (01-07-2013)
| ZIB-45 | Commentaar Astrid van Ginneken op Polsfrequentie |
Publicatieversie 1.2 (01-04-2015)
| ZIB-79 | OverdrachtPolsfrequentie v1.1 |
| ZIB-266 | DCM::Name van klinische bouwsteen OverdrachtPolsfrequentie aangepast naar nl.nfu.OverdrachtPolsfrequentie. |
| ZIB-308 | Prefix Overdracht weggehaald bij de generieke bouwstenen |
Incl. algemene wijzigingsverzoeken:
| ZIB-94 | Aanpassen tekst van Disclaimer, Terms of Use & Copyrights |
| ZIB-154 | Consequenties opsplitsing Medicatie bouwstenen voor overige bouwstenen. |
| ZIB-200 | Naamgeving SNOMED CT in tagged values klinische bouwstenen gelijk getrokken. |
| ZIB-201 | Naamgeving OID: in tagged value notes van klinische bouwstenen gelijk getrokken. |
| ZIB-309 | EOI aangepast |
| ZIB-324 | Codelijsten Name en Description beginnen met een Hoofdletter |
| ZIB-326 | Tekstuele aanpassingen conform de kwaliteitsreview kerngroep 2015 |
Publicatieversie 3.0 (01-05-2016)
| ZIB-453 | Wijziging naamgeving ZIB's en logo's door andere opzet van beheer |
Publicatieversie 3.1 (04-09-2017)
| ZIB-431 | Gebruik van LOINC en SNOMED CT in vitale functies gerelateerde zorginformatiebouwstenen |
| ZIB-564 | Aanpassing/harmonisatie Engelse conceptnamen |
Publicatieversie 3.2 (26-02-2019)
| ZIB-689 | NL-CM:12.7.5 PolsRematigheid mist terminologie |
Publicatieversie 3.3 (06-07-2019)
| ZIB-705 | Kardinaliteit PolsfrequentieWaarde |
Concept
De polsfrequentie is het aantal palpatie per minuut gemeten aan een slagader.
Purpose
Het verkrijgen van informatie over de bloedcirculatie en hartfunctie door middel van het meten van het aantal slagen per minuut en de gelijkmatigheid bij palpatie van een slagader.
Information Model

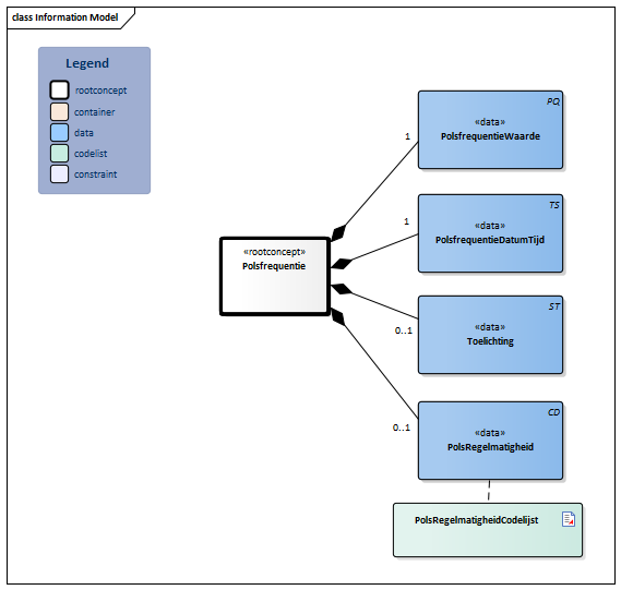
| Type | Id | Concept | Card. | Definitie | DefinitieCode | Verwijzing | ||||||||
| NL-CM:12.7.1 | Rootconcept van de bouwsteen Polsfrequentie. Dit rootconcept bevat alle gegevenselementen van de bouwsteen Polsfrequentie. | |||||||||||||
| NL-CM:12.7.2 | 1 | Het element bevat de waarde van de gemeten polsfrequentie. De polsfrequentie wordt uitgedrukt in het aantal voelbare pulsaties van een slagader per minuut, meestal de a. radialis, a. carotis of a. femoralis. |
|
|||||||||||
| NL-CM:12.7.3 | 1 | Datum en tijd van de waarneming van de polsfrequentie of polsregelmatigheid. | ||||||||||||
| NL-CM:12.7.4 | 0..1 | Toelichting over eventuele problemen of factoren die van invloed kunnen zijn op de meting. Ook kan hier een nadere beschrijving van de polskwaliteiten worden weergegeven: aequaal/inaequaal, pulsus alternans, pulsus paradoxus, pols volume, enz. |
|
|||||||||||
| NL-CM:12.7.5 | 0..1 | Regulair (regelmatig) of irregulair (onregelmatig) ritme. |
|
| ||||||||||
Kolommen Concept en DefinitieCode: houdt de muis boven de waarde voor meer informatie
Voor uitleg over de gebruikte symbolen, zie de legenda pagina
Example Instances
| PolsFrequentie DatumTijd | PolsfrequentieWaarde | PolsRegelmatigheid | Toelichting |
| 08-02-2013 6:43 | 50/min | Polsslag onregelmatig | Sportvrouw |
References
1. openEHR-EHR-OBSERVATION.heart_rate-pulse.v1[Online] Beschikbaar op: http://www.openehr.org/knowledge/ [Geraadpleegd: 23 februari 2015].
Traceability to other Standards
Deze zorginformatie bouwsteen is in lijn met de bouwsteen blauwdruk Meting v1.0.
Valuesets
PolsRegelmatigheidCodelijst
| Valueset OID: 2.16.840.1.113883.2.4.3.11.60.40.2.12.7.1 | Binding: Required | Status: Active |
| Conceptnaam | Conceptcode | Codestelselnaam | Codesysteem OID | Omschrijving |
| Regelmatige pulsaties | 271636001 | SNOMED CT | 2.16.840.1.113883.6.96 | Polsslag regelmatig |
| Onregelmatige pulsaties | 61086009 | SNOMED CT | 2.16.840.1.113883.6.96 | Polsslag onregelmatig |
| Andere waarden zijn niet toegestaan | ||||
Deze bouwsteen in overige publicaties
- Publicatie 2015, (Versie 1.2)
- Publicatie 2016, (Versie 3.0)
- Publicatie 2017, (Versie 3.1)
- Pre-publicatie 2018-2, (Versie 3.2)
- Pre-publicatie 2019-2, (Versie 3.3)
- Publicatie 2020, (Versie 3.3)
- Pre-publicatie 2021-2, (Versie 3.3)
- Pre-publicatie 2022-1, (Versie 3.3)
- Pre-publicatie 2023-1, (Versie 3.3)
- Publicatie 2024, (Versie 3.3)
Bouwsteen verwijzingen
Deze bouwsteen verwijst naar
- --
Deze bouwsteen wordt gebruikt in
- --
Technische specificaties in HL7v3 CDA en HL7 FHIR
Om informatie op basis van zorginformatiebouwstenen uit te wisselen zijn aanvullende, meer technische specificaties nodig.
Niet iedere omgeving kan met dezelfde technische specificaties overweg. Om deze reden zijn er meerdere typen technische specificaties:
- HL7® versie 3 CDA compatibele specificaties, beschikbaar via de Nictiz ART-DECOR® omgeving

- HL7® FHIR® compatibele specificaties, beschikbaar via de Nictiz-omgeving op de Simplifier FHIR Registry

Downloads
De bouwsteen is ook beschikbaar als pdf bestand
of als spreadsheet
Over deze informatie
De informatie in deze wiki pagina is gebaseerd op de prepublicatie 2026-1
SNOMED CT en LOINC codes zijn gebaseeerd op:
- SNOMED Clinical Terms versie: 20260331 [R] (maart 2026-editie)
- LOINC version 2.81
De voorwaarden van gebruik staan op de beginpagina ![]()
Deze pagina is gegenereerd op 17/04/2026 12:08:08 met ZibExtraction v. 10.0.9603.19166