AbilityToGroom-v1.0.2(2026-1EN)
General information
Name: nl.zorg.AbilityToGroom ![]()
Version: 1.0.2
HCIM Status:Final
Release: 2026-1
Release status: Prepublished
Release date: 17-04-2026
Metadata
| DCM::CoderList | Werkgroep RadB Verpleegkundige Gegevens |
| DCM::ContactInformation.Address | * |
| DCM::ContactInformation.Name | * |
| DCM::ContactInformation.Telecom | * |
| DCM::ContentAuthorList | Werkgroep RadB Verpleegkundige Gegevens |
| DCM::CreationDate | 19-11-2016 |
| DCM::DeprecatedDate | |
| DCM::DescriptionLanguage | nl |
| DCM::EndorsingAuthority.Address | |
| DCM::EndorsingAuthority.Name | PM |
| DCM::EndorsingAuthority.Telecom | |
| DCM::Id | 2.16.840.1.113883.2.4.3.11.60.40.3.4.33 |
| DCM::KeywordList | Uiterlijke verzorging, ADL, personal grooming, haarverzorging |
| DCM::LifecycleStatus | Final |
| DCM::ModelerList | Werkgroep RadB Verpleegkundige Gegevens |
| DCM::Name | nl.zorg.VermogenTotUiterlijkeVerzorging |
| DCM::PublicationDate | 17-04-2026 |
| DCM::PublicationStatus | Prepublished |
| DCM::ReviewerList | Projectgroep RadB Verpleegkundige Gegevens & Kerngroep Registratie aan de Bron |
| DCM::RevisionDate | 11-08-2021 |
| DCM::Supersedes | nl.zorg.VermogenTotUiterlijkeVerzorging-v1.0.1 |
| DCM::Version | 1.0.2 |
| HCIM::PublicationLanguage | EN |
Revision History
Only available in Dutch
Publicatieversie 1.0 (04-09-2017)
Publicatieversie 1.0.1 (01-09-2020)
| ZIB-1115 | Serie zibs vermogen tot datatype CO klopt niet |
| ZIB-1213 | "AbilityToGroome" moet zijn "AbilityToGroom" |
Publicatieversie 1.0.2 (01-12-2021)
| ZIB-1114 | uiterlijke verzorging taalcorrectie en Coded Data als datatype, geen CO |
| ZIB-1577 | Tekstuele wijzigingen zib VermogenTotUiterlijkeVerzorging (2020EN) |
Concept
Personal grooming activity means taking care of skin, nails and hair (and beard or mustache, if applicable). This is a part of self-care. Limitations in this ability indicate a reduced ability to cope for oneself. Washing hair does not fall into this category; it falls under the ability to wash oneself.
This activity and activities such as those including eating, getting dressed and bathing are also known as activities of daily living (ADL). These are the activities people go through in daily life. The extent to which a person is able to do all these activities by themselves is a measure for their total ability to do things independently.
Purpose
Information on a patient’s ability to perform activities of personal grooming is important in determining the nature and intensity of the care the patient needs. In a transfer situation, it offers the receiving organization the ability to anticipate the intensity of the care to be given to the patient, enabling continuity in healthcare for the patient.
If policy has been implemented to improve a patient’s ability to do things independently, the entered extent of independence helps to determine the efficiency of the treatment.
Evidence Base
The definitions of the concepts were (partially) taken from the ICNP (International Classification for Nursing Practice).
In addition to this information model, there are more tools for entering the extent of independence, such as the BarthelIndex. The BarthelIndex is mainly used for patients who have had a stroke.
This information model evaluates the ability to perform personal grooming activities on a three-point scale.
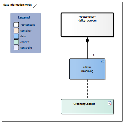
Information Model

| Type | Id | Concept | Card. | Definition | DefinitionCode | Reference | ||||||||
| NL-CM:4.33.1 | Root concept of the AbilityToGroom information model.This root concept contains all data elements of the AbilityToGroom information model. | |||||||||||||
| NL-CM:4.33.2 | 1 | Personal grooming includes tending to hair and facial hair, such as combing hair, or shaving and/or trimming facial hair; skincare, e.g. using make-up; nailcare. |
|
| ||||||||||
Columns Concept and DefinitionCode: hover over the values for more information
For explanation of the symbols, please see the legend page
Example Instances
Only available in Dutch
| VermogenTotUiterlijkeVerzorging | |
| UiterlijkeVerzorging | Onafhankelijk |
References
1. International Classification for Nursing Practice (ICNP) [Online] Beschikbaar op:http://www.icn.ch/what-we-do/international-classification-for-nursing-practice-icnpr/ [Geraadpleegd: 15 december 2016]
Valuesets
GroomingCodelist
| Valueset OID: 2.16.840.1.113883.2.4.3.11.60.40.2.4.33.1 | Binding: Required | Status: Active |
| Conceptname | Conceptcode | Codesystem name | Codesystem OID | Description |
| Independent for personal grooming | 704437004 | SNOMED CT | 2.16.840.1.113883.6.96 | Onafhankelijk |
| Needs help with personal grooming | 27941000146109 | SNOMED CT | 2.16.840.1.113883.6.96 | Hulp nodig |
| Unable to perform personal grooming activity | 704436008 | SNOMED CT | 2.16.840.1.113883.6.96 | Volledig afhankelijk |
| Other values are not allowed | ||||
This information model in other releases
- Release 2017, (Version 1.0)
- Prerelease 2018-2, (Version 1.0)
- Prerelease 2019-2, (Version 1.0)
- Release 2020, (Version 1.0.1)
- Prerelease 2021-2, (Version 1.0.2)
- Prerelease 2022-1, (Version 1.0.2)
- Prerelease 2023-1, (Version 1.0.2)
- Release 2024, (Version 1.0.2)
Information model references
This information model refers to
- --
This information model is used in
- --
Technical specifications in HL7v3 CDA and HL7 FHIR
To exchange information based on health and care information models, additional, more technical specifications are required.
Not every environment can handle the same technical specifications. For this reason, there are several types of technical specifications:
- HL7® version 3 CDA compatible specifications, available through the Nictiz ART-DECOR® environment

- HL7® FHIR® compatible specifications, available through the Nictiz environment on the Simplifier FHIR

Downloads
This information model is also available as pdf file
or as spreadsheet
About this information
The information in this wikipage is based on prerelease 2026-1
SNOMED CT and LOINC codes are based on:
- SNOMED Clinical Terms versie: 20260331 [R] (maart 2026-editie)
- LOINC version 2.81
Conditions for use are located on the mainpage ![]()
This page is generated on 18/04/2026 18:38:57 with ZibExtraction v. 10.0.9604.31200