Range-v1.0.1(2026-1EN)
General information
Name: nl.zorg.part.Range ![]()
Version: 1.0.1
HCIM Status:Final
Release: 2026-1
Release status: Prepublished
Release date: 17-04-2026
Metadata
| DCM::CoderList | Kerngroep Registratie aan de Bron |
| DCM::ContactInformation.Address | |
| DCM::ContactInformation.Name | |
| DCM::ContactInformation.Telecom | |
| DCM::ContentAuthorList | Kerngroep Registratie aan de Bron |
| DCM::CreationDate | 10-1-2017 |
| DCM::DeprecatedDate | |
| DCM::DescriptionLanguage | nl |
| DCM::EndorsingAuthority.Address | |
| DCM::EndorsingAuthority.Name | |
| DCM::EndorsingAuthority.Telecom | |
| DCM::Id | 2.16.840.1.113883.2.4.3.11.60.40.3.20.1 |
| DCM::KeywordList | |
| DCM::LifecycleStatus | Final |
| DCM::ModelerList | Kerngroep Registratie aan de Bron |
| DCM::Name | nl.zorg.part.Bereik |
| DCM::PublicationDate | 17-04-2026 |
| DCM::PublicationStatus | Prepublished |
| DCM::ReviewerList | Kerngroep Registratie aan de Bron |
| DCM::RevisionDate | 31-12-2017 |
| DCM::Supersedes | nl.zorg.part.Bereik-v1.0 |
| DCM::Version | 1.0.1 |
| HCIM::PublicationLanguage | EN |
Revision History
Only available in Dutch
Publicatieversie 1.0 (04-09-2017)
Publicatieversie 1.0.1 (06-07-2019)
| ZIB-805 | Bereik invariant toevoegen in UML modellering |
Concept
The range gives either a fixed value or a minimum and maximum value a quantity can take on.
This is a partial information model.
Purpose
The range is used to limit the value a quantity can take on.
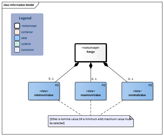
Information Model

| Type | Id | Concept | Card. | Definition | DefinitionCode | Reference | |||||
| NL-CM:20.1.1 | Root concept of the Range partial information model. This root concept contains all data elements of the Range partial information model. | ||||||||||
| NL-CM:20.1.2 | 0..1 | The minimal value of the range | |||||||||
| NL-CM:20.1.3 | 0..1 | The maximum value of the range | |||||||||
| NL-CM:20.1.4 | 0..1 | The nominal value of the quantity. This element can not be used in combination with a minimum and maximum value | |||||||||
Columns Concept and DefinitionCode: hover over the values for more information
For explanation of the symbols, please see the legend page
Example Instances
Only available in Dutch
| Bereik | |
| Minimum waarde | 5 stuks |
| Maximum waarde | 10 stuks |
| Nominale waarde |
| Bereik | |
| Minimum waarde | |
| Maximum waarde | |
| Nominale waarde | 2 / per dag |
This information model in other releases
- Release 2017, (Version 1.0)
- Prerelease 2018-2, (Version 1.0)
- Prerelease 2019-2, (Version 1.0.1)
- Release 2020, (Version 1.0.1)
- Prerelease 2021-2, (Version 1.0.1)
- Prerelease 2022-1, (Version 1.0.1)
- Prerelease 2023-1, (Version 1.0.1)
- Release 2024, (Version 1.0.1)
Information model references
This information model refers to
- --
This information model is used in
Technical specifications in HL7v3 CDA and HL7 FHIR
To exchange information based on health and care information models, additional, more technical specifications are required.
Not every environment can handle the same technical specifications. For this reason, there are several types of technical specifications:
- HL7® version 3 CDA compatible specifications, available through the Nictiz ART-DECOR® environment

- HL7® FHIR® compatible specifications, available through the Nictiz environment on the Simplifier FHIR

Downloads
This information model is also available as pdf file
or as spreadsheet
About this information
The information in this wikipage is based on prerelease 2026-1
SNOMED CT and LOINC codes are based on:
- SNOMED Clinical Terms versie: 20260331 [R] (maart 2026-editie)
- LOINC version 2.81
Conditions for use are located on the mainpage ![]()
This page is generated on 19/04/2026 02:06:57 with ZibExtraction v. 10.0.9604.31200