Bereik-v1.0.1(2026-1NL)
Algemeen
Naam: nl.zorg.part.Bereik ![]()
Versie: 1.0.1
ZIB Status:Draft
Publicatie: 2026-1
Publicatie status: Unpublished
Publicatie datum:
Metadata
| DCM::CoderList | Kerngroep Registratie aan de Bron |
| DCM::ContactInformation.Address | |
| DCM::ContactInformation.Name | |
| DCM::ContactInformation.Telecom | |
| DCM::ContentAuthorList | Kerngroep Registratie aan de Bron |
| DCM::CreationDate | 10-1-2017 |
| DCM::DeprecatedDate | |
| DCM::DescriptionLanguage | nl |
| DCM::EndorsingAuthority.Address | |
| DCM::EndorsingAuthority.Name | |
| DCM::EndorsingAuthority.Telecom | |
| DCM::Id | 2.16.840.1.113883.2.4.3.11.60.40.3.20.1 |
| DCM::KeywordList | |
| DCM::LifecycleStatus | Draft |
| DCM::ModelerList | Kerngroep Registratie aan de Bron |
| DCM::Name | nl.zorg.part.Bereik |
| DCM::PublicationDate | |
| DCM::PublicationStatus | Unpublished |
| DCM::ReviewerList | Kerngroep Registratie aan de Bron |
| DCM::RevisionDate | 31-12-2017 |
| DCM::Supersedes | nl.zorg.part.Bereik-v1.0 |
| DCM::Version | 1.0.1 |
| HCIM::PublicationLanguage | NL |
Revision History
Publicatieversie 1.0 (04-09-2017)
Publicatieversie 1.0.1 (06-07-2019)
| ZIB-805 | Bereik invariant toevoegen in UML modellering |
Concept
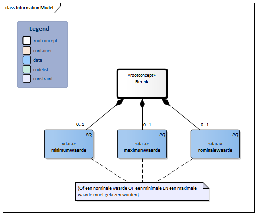
Het bereik geeft ofwel een vaste waarde ofwel een minimale en maximale waarde aan die een hoeveelheid kan aannemen.
Dit is een subbouwsteen.
Purpose
Het bereik wordt gebruikt om de waarden die een variabele kan aannemen in te perken.
Information Model

| Type | Id | Concept | Card. | Definitie | DefinitieCode | Verwijzing | |||||
| NL-CM:20.1.1 | Rootconcept van de subbouwsteen Bereik. Dit rootconcept bevat alle gegevenselementen van de subbouwsteen Bereik. | ||||||||||
| NL-CM:20.1.2 | 0..1 | De minimale waarde van het bereik | |||||||||
| NL-CM:20.1.3 | 0..1 | De maximale waarde van het bereik | |||||||||
| NL-CM:20.1.4 | 0..1 | De nominale waarde van de hoeveelheid. Dit element kan niet in combinatie met een minimale en maximale waarde gebruikt worden. | |||||||||
Kolommen Concept en DefinitieCode: houdt de muis boven de waarde voor meer informatie
Voor uitleg over de gebruikte symbolen, zie de legenda pagina
Example Instances
| Bereik | |
| Minimum waarde | 5 stuks |
| Maximum waarde | 10 stuks |
| Nominale waarde |
| Bereik | |
| Minimum waarde | |
| Maximum waarde | |
| Nominale waarde | 2 / per dag |
Deze bouwsteen in overige publicaties
- Publicatie 2017, (Versie 1.0)
- Pre-publicatie 2018-2, (Versie 1.0)
- Pre-publicatie 2019-2, (Versie 1.0.1)
- Publicatie 2020, (Versie 1.0.1)
- Pre-publicatie 2021-2, (Versie 1.0.1)
- Pre-publicatie 2022-1, (Versie 1.0.1)
- Pre-publicatie 2023-1, (Versie 1.0.1)
- Publicatie 2024, (Versie 1.0.1)
Bouwsteen verwijzingen
Deze bouwsteen verwijst naar
- --
Deze bouwsteen wordt gebruikt in
Technische specificaties in HL7v3 CDA en HL7 FHIR
Om informatie op basis van zorginformatiebouwstenen uit te wisselen zijn aanvullende, meer technische specificaties nodig.
Niet iedere omgeving kan met dezelfde technische specificaties overweg. Om deze reden zijn er meerdere typen technische specificaties:
- HL7® versie 3 CDA compatibele specificaties, beschikbaar via de Nictiz ART-DECOR® omgeving

- HL7® FHIR® compatibele specificaties, beschikbaar via de Nictiz-omgeving op de Simplifier FHIR Registry

Downloads
De bouwsteen is ook beschikbaar als pdf bestand
of als spreadsheet
Over deze informatie
De informatie in deze wiki pagina is gebaseerd op de prepublicatie 2026-1
SNOMED CT en LOINC codes zijn gebaseeerd op:
- SNOMED Clinical Terms versie: 20260331 [R] (maart 2026-editie)
- LOINC version 2.81
De voorwaarden van gebruik staan op de beginpagina ![]()
Deze pagina is gegenereerd op 17/04/2026 11:03:44 met ZibExtraction v. 10.0.9603.19166