AnatomicalLocation-v1.0.4(2026-1EN)
General information
Name: nl.zorg.part.AnatomicalLocation ![]()
Version: 1.0.4
HCIM Status:Final
Release: 2026-1
Release status: Prepublished
Release date: 17-04-2026
Metadata
| DCM::CoderList | * |
| DCM::ContactInformation.Address | * |
| DCM::ContactInformation.Name | * |
| DCM::ContactInformation.Telecom | * |
| DCM::ContentAuthorList | * |
| DCM::CreationDate | 15-7-2020 |
| DCM::DeprecatedDate | |
| DCM::DescriptionLanguage | nl |
| DCM::EndorsingAuthority.Address | |
| DCM::EndorsingAuthority.Name | * |
| DCM::EndorsingAuthority.Telecom | |
| DCM::Id | 2.16.840.1.113883.2.4.3.11.60.40.3.20.7 |
| DCM::KeywordList | |
| DCM::LifecycleStatus | Final |
| DCM::ModelerList | * |
| DCM::Name | nl.zorg.part.AnatomischeLocatie |
| DCM::PublicationDate | 17-04-2026 |
| DCM::PublicationStatus | Prepublished |
| DCM::ReviewerList | |
| DCM::RevisionDate | 07-05-2025 |
| DCM::Supersedes | nl.zorg.part.AnatomischeLocatie-v1.0.3 |
| DCM::Version | 1.0.4 |
| HCIM::PublicationLanguage | EN |
Revision History
Only available in Dutch
Publicatieversie 1.0 (01-09-2020)
Publicatieversie 1.0.1 (01-12-2021)
| ZIB-1430 | Vertaalfoutje in beschrijving zib AnatomicalLocation |
Publicatieversie 1.0.2 (10-06-2022)
| ZIB-1626 | Tekstuele wijzigingen zib AnatomischeLocatie (2020) |
Publicatieversie 1.0.3 (15-10-2023)
| ZIB-1974 | Suggested typo and textual improvements |
Publicatieversie 1.0.4 (24-04-2024)
| ZIB-2395 | Referentie SNOMED besluit toevoegen en zibs uitbreiden met SNOMED |
Concept
An anatomical location specifies the location (e.g. foot) and laterality (e.g. left) of a body part.
Purpose
An anatomic location is used to specify the location of a finding, procedure or measurement.
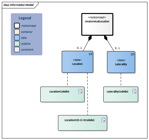
Information Model

| Type | Id | Concept | Card. | Definition | DefinitionCode | Reference | ||||||||||
| NL-CM:20.7.1 | Root concept of the AnatomicalLocation partial information model. This root concept contains all data elements of the AnatomicalLocation partial information model. |
|
||||||||||||||
| NL-CM:20.7.4 | 0..1 | Location on/in the body. |
|
| ||||||||||||
| NL-CM:20.7.3 | 0..1 | Laterality adds information about the body side to the anatomic location, e.g. left. |
|
| ||||||||||||
Columns Concept and DefinitionCode: hover over the values for more information
For explanation of the symbols, please see the legend page
Example Instances
Only available in Dutch
| AnatomischeLocatie | Lateraliteit |
| Onderarm | Links |
| Grote fontanel van schedel | |
| Oog | Links en rechts |
Instructions
Valuesets from this zib may be deprecated when the SNOMED decision comes into force in the Netherlands. More information on the SNOMED decision and what its implementation means for zibs can be found at https://zibs.nl/wiki/SNOMEDbesluit. (Dutch)
Valuesets
LateralityCodelist
| Valueset OID: 2.16.840.1.113883.2.4.3.11.60.40.2.20.7.2 | Binding: Required | Status: Active |
| Conceptname | Conceptcode | Codesystem name | Codesystem OID | Description |
| Left | 7771000 | SNOMED CT | 2.16.840.1.113883.6.96 | Links |
| Right | 24028007 | SNOMED CT | 2.16.840.1.113883.6.96 | Rechts |
| Right and left | 51440002 | SNOMED CT | 2.16.840.1.113883.6.96 | Rechts en links |
| Other values are not allowed | ||||
LocationCodelist
| Valueset OID: 2.16.840.1.113883.2.4.3.11.60.40.2.20.7.1 | Binding: Required | Status: Active |
| Conceptname | Codesystem name | Codesystem OID |
| SNOMED CT: <442083009|Anatomical or acquired body structure| | SNOMED CT | 2.16.840.1.113883.6.96 |
| Value Other (OTH) from codesystem NullFlavor (OID: 2.16.840.1.113883.5.1008) is allowed in this valueset. | ||
LocationICD-O-3Codelist
| Valueset OID: 2.16.840.1.113883.2.4.3.11.60.40.2.20.7.3 | Binding: Required | Status: Active |
| Conceptname | Codesystem name | Codesystem OID |
| International Classification of Diseases for Oncology, version 3 (Topography codes) | ICD-O-3 | 2.16.840.1.113883.6.43.1 |
| Value Other (OTH) from codesystem NullFlavor (OID: 2.16.840.1.113883.5.1008) is allowed in this valueset. | ||
This information model in other releases
- Release 2020, (Version 1.0)
- Prerelease 2021-2, (Version 1.0.1)
- Prerelease 2022-1, (Version 1.0.2)
- Prerelease 2023-1, (Version 1.0.3)
- Release 2024, (Version 1.0.4)
Information model references
This information model refers to
- --
This information model is used in
- BloodPressure-v5.1
- DAS-v1.1
- Diagnosis-v2.0
- LaboratoryTestResult-v7.1
- MedicalDevice-v5.0
- MedicationAdministration2-v3.1
- O2Saturation-v4.0
- PainCharacteristics-v2.1
- Procedure-v6.0
- Refraction-v2.0
- Symptom-v2.0
- TNMTumorClassification-v4.1
- Vaccination-v6.0.1
- VisualAcuity-v2.2
Technical specifications in HL7v3 CDA and HL7 FHIR
To exchange information based on health and care information models, additional, more technical specifications are required.
Not every environment can handle the same technical specifications. For this reason, there are several types of technical specifications:
- HL7® version 3 CDA compatible specifications, available through the Nictiz ART-DECOR® environment

- HL7® FHIR® compatible specifications, available through the Nictiz environment on the Simplifier FHIR

Downloads
This information model is also available as pdf file
or as spreadsheet
About this information
The information in this wikipage is based on prerelease 2026-1
SNOMED CT and LOINC codes are based on:
- SNOMED Clinical Terms versie: 20260331 [R] (maart 2026-editie)
- LOINC version 2.81
Conditions for use are located on the mainpage ![]()
This page is generated on 19/04/2026 02:06:55 with ZibExtraction v. 10.0.9604.31200