Klachtbeleving-v1.0(2026-1NL)
Algemeen
Naam: nl.zorg.Klachtbeleving ![]()
Versie: 1.0
ZIB Status:Final
Publicatie: 2026-1
Publicatie status: Prepublished
Publicatie datum: 17-04-2026
Metadata
| DCM::CoderList | Projectgroep VIPP GGZ |
| DCM::ContactInformation.Address | * |
| DCM::ContactInformation.Name | * |
| DCM::ContactInformation.Telecom | * |
| DCM::ContentAuthorList | Projectgroep VIPP GGZ |
| DCM::CreationDate | 30-3-2022 |
| DCM::DeprecatedDate | |
| DCM::DescriptionLanguage | nl |
| DCM::EndorsingAuthority.Address | |
| DCM::EndorsingAuthority.Name | * |
| DCM::EndorsingAuthority.Telecom | |
| DCM::Id | 2.16.840.1.113883.2.4.3.11.60.40.3.16.3 |
| DCM::KeywordList | |
| DCM::LifecycleStatus | Final |
| DCM::ModelerList | Projectgroep VIPP GGZ |
| DCM::Name | nl.zorg.Klachtbeleving |
| DCM::PublicationDate | 17-04-2026 |
| DCM::PublicationStatus | Prepublished |
| DCM::ReviewerList | |
| DCM::RevisionDate | |
| DCM::Supersedes | * |
| DCM::Version | 1.0 |
| HCIM::PublicationLanguage | NL |
Revision History
Publicatieversie 1.0 (10-06-2022).
Concept
De verwoording van de patiënt zelf of diens contactpersoon van de klachten en belemmeringen waar de patiënt tegenaan loopt. De beleving kan bijvoorbeeld worden geuit in de vorm van ervaren of beleefde problematiek, een kwestie waarin de patiënt verzeild is geraakt, of ervaren moeilijkheden of belemmeringen.
Purpose
Het doel is inzage krijgen waar de patiënt mee zit en hoe die het probleem/ klacht beleeft om zo te kijken of hier met ondersteuning vanuit de zorg verandering in gebracht kan worden.
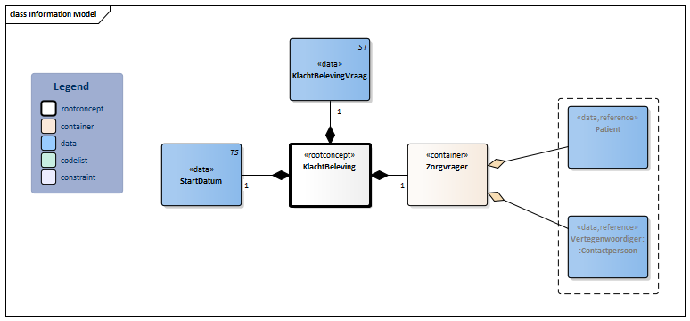
Information Model

| Type | Id | Concept | Card. | Definitie | DefinitieCode | Verwijzing | ||||||||
| NL-CM:16.3.1 | Rootconcept van de bouwsteen KlachtBeleving. Dit rootconcept bevat alle gegevenselementen van de bouwsteen KlachtBeleving. | |||||||||||||
| NL-CM:16.3.4 | 1 | Datum waarop de klachtbeleving begonnen is. | ||||||||||||
| NL-CM:16.3.2 | 1 | De omschrijving van de ervaren klachten en belemmeringen. |
|
|||||||||||
| NL-CM:16.3.6 | 1 | Container van het concept Zorgvrager. Deze container bevat alle gegevenselementen van het concept Zorgvrager. | ||||||||||||
| NL-CM:16.3.3 | (0..1) | De patiënt als aangever van de klachtbeleving. |
|
| ||||||||||
| NL-CM:16.3.5 | (0..1) | Persoon die de patiënt in gezondheidszorg zaken vertegenwoordigt en wie de klachtbeleving aangeeft. |
|
| ||||||||||
Kolommen Concept en DefinitieCode: houdt de muis boven de waarde voor meer informatie
Voor uitleg over de gebruikte symbolen, zie de legenda pagina
Example Instances
| KlachtBelevingVraag | |
| StartDatum | 01-06-2022 |
| Zorgvrager | |
| Identificatienummer | 01999933 |
| Initialen | G.L. |
| Geslachtsnaam | Pietersen |
| ZorgverlenersRol | Psychiater |
| KlachtBelevingVraag | Ik voel me belemmerd in mijn dagelijks leven want durf niet meer naar buiten want ik ben bang dat ik in te drukke situaties kom en in paniek raak. |
Deze bouwsteen in overige publicaties
- Pre-publicatie 2022-1, (Versie 1.0)
- Pre-publicatie 2023-1, (Versie 1.0)
- Publicatie 2024, (Versie 1.0)
Bouwsteen verwijzingen
Deze bouwsteen verwijst naar
Deze bouwsteen wordt gebruikt in
- --
Technische specificaties in HL7v3 CDA en HL7 FHIR
Om informatie op basis van zorginformatiebouwstenen uit te wisselen zijn aanvullende, meer technische specificaties nodig.
Niet iedere omgeving kan met dezelfde technische specificaties overweg. Om deze reden zijn er meerdere typen technische specificaties:
- HL7® versie 3 CDA compatibele specificaties, beschikbaar via de Nictiz ART-DECOR® omgeving

- HL7® FHIR® compatibele specificaties, beschikbaar via de Nictiz-omgeving op de Simplifier FHIR Registry

Downloads
De bouwsteen is ook beschikbaar als pdf bestand
of als spreadsheet
Over deze informatie
De informatie in deze wiki pagina is gebaseerd op de prepublicatie 2026-1
SNOMED CT en LOINC codes zijn gebaseeerd op:
- SNOMED Clinical Terms versie: 20260331 [R] (maart 2026-editie)
- LOINC version 2.81
De voorwaarden van gebruik staan op de beginpagina ![]()
Deze pagina is gegenereerd op 17/04/2026 12:06:44 met ZibExtraction v. 10.0.9603.19166