ContactVerslag-v1.0.1(2026-1NL)
Algemeen
Naam: nl.zorg.ContactVerslag ![]()
Versie: 1.0.1
ZIB Status:Final
Publicatie: 2026-1
Publicatie status: Prepublished
Publicatie datum: 17-04-2026
Metadata
| DCM::CoderList | Projectgroep VIPP GGZ |
| DCM::ContactInformation.Address | * |
| DCM::ContactInformation.Name | * |
| DCM::ContactInformation.Telecom | * |
| DCM::ContentAuthorList | Projectgroep VIPP GGZ |
| DCM::CreationDate | 30-3-2022 |
| DCM::DeprecatedDate | |
| DCM::DescriptionLanguage | nl |
| DCM::EndorsingAuthority.Address | |
| DCM::EndorsingAuthority.Name | * |
| DCM::EndorsingAuthority.Telecom | |
| DCM::Id | 2.16.840.1.113883.2.4.3.11.60.40.3.15.3 |
| DCM::KeywordList | |
| DCM::LifecycleStatus | Final |
| DCM::ModelerList | Projectgroep VIPP GGZ |
| DCM::Name | nl.zorg.ContactVerslag |
| DCM::PublicationDate | 17-04-2026 |
| DCM::PublicationStatus | Prepublished |
| DCM::ReviewerList | |
| DCM::RevisionDate | 01-04-2025 |
| DCM::Supersedes | nl.zorg.ContactVerslag-v1.0 |
| DCM::Version | 1.0.1 |
| HCIM::PublicationLanguage | NL |
Revision History
Publicatieversie 1.0 (10-06-2022)
Publicatieversie 1.0.1 (24-04-2024)
| ZIB-2592 | Contactverslag - Definitie in paragraaf Concept aanpassen |
Concept
Een contactverslag is een tekstueel verslag van een contact (zie zib Contact voor een definitie van een contact).
Purpose
Een contactverslag biedt een zorgverlener mogelijkheid op gestructureerde wijze in vrije tekst informatie rond een contact met een patiënt vast te leggen.
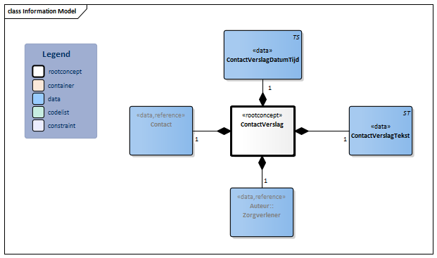
Information Model

| Type | Id | Concept | Card. | Definitie | DefinitieCode | Verwijzing | ||||||||
| NL-CM:15.3.1 | Rootconcept van de bouwsteen ContactVerslag. Dit rootconcept bevat alle gegevenselementen van de bouwsteen ContactVerslag. |
|
||||||||||||
| NL-CM:15.3.2 | 1 | De zorgverlener die het verslag heeft opgesteld en verantwoordelijk is voor de inhoud. |
| |||||||||||
| NL-CM:15.3.3 | 1 | Het contact waarover het verslag gaat. |
|
| ||||||||||
| NL-CM:15.3.4 | 1 | Datum en eventueel de tijd waarop de notitie is gemaakt. | ||||||||||||
| NL-CM:15.3.5 | 1 | De feitelijke inhoud van het contact als vrije tekst. |
|
|||||||||||
Kolommen Concept en DefinitieCode: houdt de muis boven de waarde voor meer informatie
Voor uitleg over de gebruikte symbolen, zie de legenda pagina
Example Instances
| ContactVerslag | |
| ContactVerslagDatumTijd | 21-11-2020 |
| Auteur | |
| Medewerkerscode | 01299 |
| AGBCode | 01999999 |
| Initialen | G.L. |
| Geslachtsnaam | Klaassen |
| ZorgverlenersRol | Psychiater |
| ContactVerslagTekst | Goed verzorgde man, normaal contact, wanhopige klachtenpresentatie, onrustige motoriek (grimasseren, oor vastgrijpen). Bewustzijn helder, oriëntatie intact, geheugen en zelfwaarneming ongestoord, bovengemiddeld intelligent, geen psychotische kenmerken, denken normaal van tempo en vorm, inhoudelijk preoccupatie met oorsuizen, stemming somber (er kan een lachje af), rationaliseren, isoleren van het affect, niet actief suïcidaal. |
Deze bouwsteen in overige publicaties
- Pre-publicatie 2022-1, (Versie 1.0)
- Pre-publicatie 2023-1, (Versie 1.0)
- Publicatie 2024, (Versie 1.0.1)
Bouwsteen verwijzingen
Deze bouwsteen verwijst naar
Deze bouwsteen wordt gebruikt in
- --
Technische specificaties in HL7v3 CDA en HL7 FHIR
Om informatie op basis van zorginformatiebouwstenen uit te wisselen zijn aanvullende, meer technische specificaties nodig.
Niet iedere omgeving kan met dezelfde technische specificaties overweg. Om deze reden zijn er meerdere typen technische specificaties:
- HL7® versie 3 CDA compatibele specificaties, beschikbaar via de Nictiz ART-DECOR® omgeving

- HL7® FHIR® compatibele specificaties, beschikbaar via de Nictiz-omgeving op de Simplifier FHIR Registry

Downloads
De bouwsteen is ook beschikbaar als pdf bestand
of als spreadsheet
Over deze informatie
De informatie in deze wiki pagina is gebaseerd op de prepublicatie 2026-1
SNOMED CT en LOINC codes zijn gebaseeerd op:
- SNOMED Clinical Terms versie: 20260331 [R] (maart 2026-editie)
- LOINC version 2.81
De voorwaarden van gebruik staan op de beginpagina ![]()
Deze pagina is gegenereerd op 17/04/2026 12:05:54 met ZibExtraction v. 10.0.9603.19166