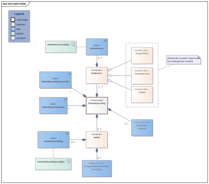
Bestand:Patientbespreking-v2.0Model(2024NL).png

Uit Zorginformatiebouwstenen
Versie door Update bot (overleg | bijdragen) op 11 jul 2025 om 13:47 (Update bot heeft een nieuwe versie van Bestand:Patientbespreking-v2.0Model(2024NL).png geüpload)
(wijz) ← Oudere versie | Huidige versie (wijz) | Nieuwere versie → (wijz)
Naar navigatie springen Naar zoeken springen

Oorspronkelijk bestand (877 × 771 pixels, bestandsgrootte: 46 kB, MIME-type: image/png)

bot_upload dd.23-4-2024 12:23:55

Bestandsgeschiedenis

Klik op een datum/tijd om het bestand te zien zoals het destijds was.

Datum/tijdMiniatuurAfmetingenGebruikerOpmerking
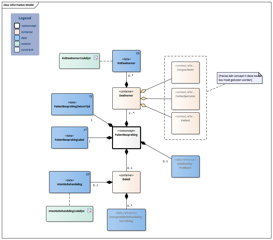
huidige versie11 jul 2025 13:47Miniatuurafbeelding voor de versie van 11 jul 2025 13:47877 × 771 (46 kB)Update bot (overleg | bijdragen)bot_upload dd.11/07/2025 13:47:36
23 apr 2024 12:23Miniatuurafbeelding voor de versie van 23 apr 2024 12:23877 × 771 (52 kB)Update bot (overleg | bijdragen)bot_upload dd.23-4-2024 12:23:55

Dit bestand wordt op de volgende pagina gebruikt:

Metadata