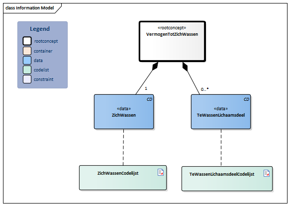
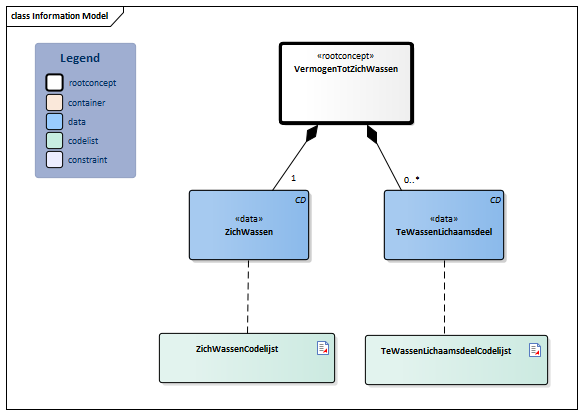
Bestand:VermogenTotZichWassen-v3.1.1Model(2024NL).png
VermogenTotZichWassen-v3.1.1Model(2024NL).png (583 × 415 pixels, bestandsgrootte: 19 kB, MIME-type: image/png)
bot_upload dd.23-4-2024 12:42:09
Bestandsgeschiedenis
Klik op een datum/tijd om het bestand te zien zoals het destijds was.
| Datum/tijd | Miniatuur | Afmetingen | Gebruiker | Opmerking | |
|---|---|---|---|---|---|
| huidige versie | 10 jul 2025 16:49 | 583 × 415 (19 kB) | Update bot (overleg | bijdragen) | bot_upload dd.10-7-2025 16:49:07 | |
| 10 jul 2025 15:16 | 583 × 415 (19 kB) | Update bot (overleg | bijdragen) | bot_upload dd.10-7-2025 15:16:28 | ||
| 23 apr 2024 12:42 | 583 × 415 (19 kB) | Update bot (overleg | bijdragen) | bot_upload dd.23-4-2024 12:42:09 |
U kunt dit bestand niet overschrijven.
Bestandsgebruik
Dit bestand wordt op de volgende pagina gebruikt:
