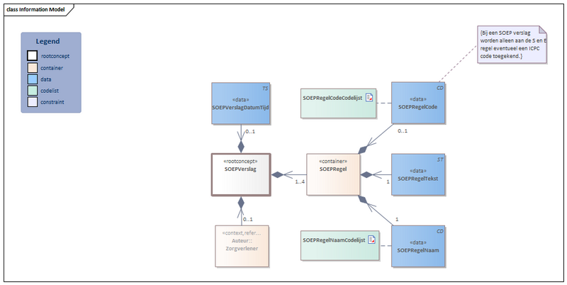
Bestand:SOEPVerslag-v1.2Model(2022NL).png

Uit Zorginformatiebouwstenen
Versie door Update bot (overleg | bijdragen) op 4 jul 2024 om 11:53 (Update bot heeft een nieuwe versie van Bestand:SOEPVerslag-v1.2Model(2022NL).png geüpload)
(wijz) ← Oudere versie | Huidige versie (wijz) | Nieuwere versie → (wijz)
Naar navigatie springen Naar zoeken springen

Oorspronkelijk bestand (949 × 477 pixels, bestandsgrootte: 31 kB, MIME-type: image/png)

bot_upload dd.10-6-2022 22:21:39

Bestandsgeschiedenis

Klik op een datum/tijd om het bestand te zien zoals het destijds was.

Datum/tijdMiniatuurAfmetingenGebruikerOpmerking
huidige versie4 jul 2024 11:53Miniatuurafbeelding voor de versie van 4 jul 2024 11:53949 × 477 (31 kB)Update bot (overleg | bijdragen)bot_upload dd.04/07/2024 11:53:57
10 jun 2022 22:21Miniatuurafbeelding voor de versie van 10 jun 2022 22:21949 × 477 (34 kB)Update bot (overleg | bijdragen)bot_upload dd.10-6-2022 22:21:39

Dit bestand wordt op de volgende pagina gebruikt:

Metadata