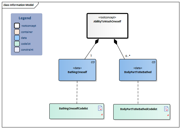
Bestand:AbilityToWashOneself-v3.1Model(2019EN).png

Uit Zorginformatiebouwstenen
Versie door Update bot (overleg | bijdragen) op 4 feb 2020 om 00:44 (Update bot heeft een nieuwe versie van Bestand:AbilityToWashOneself-v3.1Model(2019EN).png geüpload)
(wijz) ← Oudere versie | Huidige versie (wijz) | Nieuwere versie → (wijz)
Naar navigatie springen Naar zoeken springen

AbilityToWashOneself-v3.1Model(2019EN).png (583 × 415 pixels, bestandsgrootte: 19 kB, MIME-type: image/png)

bot_upload dd.8-7-2019 00:16:39

Bestandsgeschiedenis

Klik op een datum/tijd om het bestand te zien zoals het destijds was.

Datum/tijdMiniatuurAfmetingenGebruikerOpmerking
huidige versie4 feb 2020 00:44Miniatuurafbeelding voor de versie van 4 feb 2020 00:44583 × 415 (19 kB)Update bot (overleg | bijdragen)bot_upload dd.4-2-2020 00:44:31
7 jul 2019 23:16Miniatuurafbeelding voor de versie van 7 jul 2019 23:16583 × 415 (19 kB)Update bot (overleg | bijdragen)bot_upload dd.8-7-2019 00:16:39

Het volgende bestand is identiek aan dit bestand (meer details):

Dit bestand wordt op de volgende pagina gebruikt:

Metadata