Bestand:VermogenTotDrinken-v3.1.2Model(2024NL).png: verschil tussen versies

Uit Zorginformatiebouwstenen
Naar navigatie springen Naar zoeken springen
Update bot (overleg | bijdragen)
Update bot heeft een nieuwe versie van Bestand:VermogenTotDrinken-v3.1.2Model(2024NL).png geüpload
Update bot (overleg | bijdragen)
Update bot heeft een nieuwe versie van Bestand:VermogenTotDrinken-v3.1.2Model(2024NL).png geüpload
 
(geen verschil)

Huidige versie van 10 jul 2025 om 16:49

bot_upload dd.23-4-2024 12:42:07

Bestandsgeschiedenis

Klik op een datum/tijd om het bestand te zien zoals het destijds was.

Datum/tijdMiniatuurAfmetingenGebruikerOpmerking
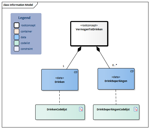
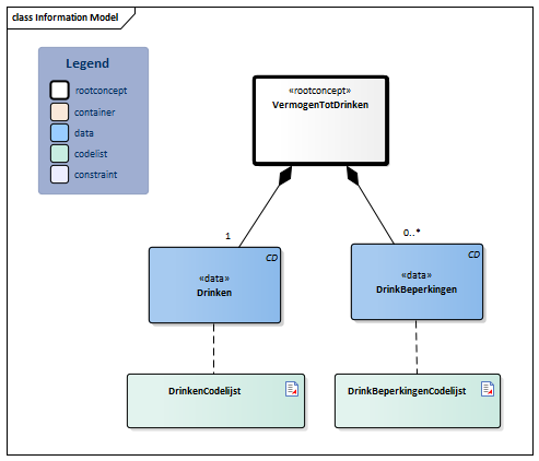
huidige versie10 jul 2025 16:49Miniatuurafbeelding voor de versie van 10 jul 2025 16:49493 × 422 (17 kB)Update bot (overleg | bijdragen)bot_upload dd.10-7-2025 16:49:05
10 jul 2025 15:16Miniatuurafbeelding voor de versie van 10 jul 2025 15:16493 × 422 (17 kB)Update bot (overleg | bijdragen)bot_upload dd.10-7-2025 15:16:26
23 apr 2024 12:42Miniatuurafbeelding voor de versie van 23 apr 2024 12:42493 × 422 (17 kB)Update bot (overleg | bijdragen)bot_upload dd.23-4-2024 12:42:07

Dit bestand wordt op de volgende pagina gebruikt:

Metadata