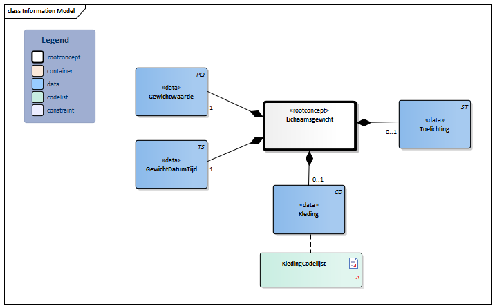
Bestand:Lichaamsgewicht-v3.2Model(2022NL).png: verschil tussen versies

Uit Zorginformatiebouwstenen
Naar navigatie springen Naar zoeken springen
Update bot (overleg | bijdragen)
bot_upload dd.10-6-2022 22:21:05
 
Update bot (overleg | bijdragen)
Update bot heeft een nieuwe versie van Bestand:Lichaamsgewicht-v3.2Model(2022NL).png geüpload
 
(geen verschil)

Huidige versie van 4 jul 2024 om 11:53

bot_upload dd.10-6-2022 22:21:05

Bestandsgeschiedenis

Klik op een datum/tijd om het bestand te zien zoals het destijds was.

Datum/tijdMiniatuurAfmetingenGebruikerOpmerking
huidige versie4 jul 2024 11:53Miniatuurafbeelding voor de versie van 4 jul 2024 11:53716 × 446 (20 kB)Update bot (overleg | bijdragen)bot_upload dd.04/07/2024 11:53:53
10 jun 2022 22:21Miniatuurafbeelding voor de versie van 10 jun 2022 22:21716 × 446 (22 kB)Update bot (overleg | bijdragen)bot_upload dd.10-6-2022 22:21:05

Dit bestand wordt op de volgende pagina gebruikt:

Metadata